本项目包含程序+源码+数据库+LW+调试部署环境,文末可获取一份本项目的java源码和数据库参考。
系统的选题背景和意义
选题背景: 衡水是河北省的一个地级市,拥有丰富的农产品资源和特色工艺品。为了促进衡水特产的展销和推广,需要建立一个高效的展销系统。目前,衡水特产的展销主要依靠传统的线下渠道,存在着信息不对称、销售渠道狭窄等问题,限制了特产的市场拓展和销售额的增长。因此,规划一套衡水特产展销系统具有重要的现实意义。
选题意义: 首先,建立衡水特产展销系统可以提升特产的知名度和影响力。通过系统化的展销方式,可以将衡水特产推广到更广泛的市场,让更多的人了解和购买衡水特产,从而提升其知名度和美誉度。
其次,衡水特产展销系统可以打破地域限制,拓宽销售渠道。传统的线下渠道受限于地理位置和人员资源,无法覆盖更广阔的市场。而建立展销系统后,可以通过互联网和物流配送等手段,将衡水特产推广到全国甚至全球,拓宽销售渠道,提高销售额。
此外,衡水特产展销系统还可以提供更好的服务体验。通过系统化管理和信息化技术的应用,可以实现订单跟踪、售后服务等功能,提高用户购物体验,增强用户对衡水特产的满意度和忠诚度。
最后,建立衡水特产展销系统有助于推动地方经济发展。衡水特产是当地农民和手工艺人的劳动成果,通过建立展销系统,可以促进特产产业的发展,带动就业增加收入,推动地方经济的繁荣。
综上所述,规划一套衡水特产展销系统具有重要的背景和意义,不仅可以提升特产的知名度和影响力,拓宽销售渠道,提供更好的服务体验,还能推动地方经济发展。这将为衡水特产的展销和推广带来新的机遇和挑战。
以上选题背景和意义内容是根据本选题撰写,非本作品实际的选题背景、意义或功能。各位童鞋可参考用于写开题选题和意义内容切勿直接引用。本作品的实际功能和技术以下列内容为准。
技术栈:
用户发送请求:用户通过浏览器或其他客户端向系统发送请求,请求访问特定的页面或执行特定的操作。
前端处理:前端使用JSP技术生成动态的Web页面,将页面展示给用户。用户可以在页面上进行交互,例如填写表单、点击按钮等。
请求传递到后端:用户的请求被传递到后端Java程序。后端程序接收到请求后,根据请求的类型和参数进行相应的处理。
后端业务逻辑处理:后端程序使用Java语言开发,根据业务需求进行相应的业务逻辑处理。这包括数据的处理、计算、验证等操作。
数据库交互:如果需要与数据库进行交互,后端程序使用SSM框架中的MyBatis组件来执行数据库操作。它可以通过SQL语句或者对象映射的方式来操作MySQL数据库。
数据返回给前端:后端程序处理完业务逻辑后,将结果数据返回给前端。可以是生成的HTML页面、JSON数据等形式。
前端展示结果:前端接收到后端返回的数据,根据需要进行展示。可以是渲染页面、显示提示信息等。
管理员用例
管理员登录后可进行主页、个人中心、用户管理、特产商品管理、商品类型管理、我的收藏管理、系统管理、订单管理,管理员用例如图3-1所示。

图3-1 管理员用例图
3.4.2用户用例
用户注册登录后可进行主页、个人中心、特产商品管理、我的收藏管理、订单管理,用户用例如图3-2所示。

图3-2用户用例图
3.5系统流程分析
3.5.1添加信息流程
添加信息,编号系统使用自动编号模式,没有用户填写,用户添加信息输入信息,系统将自动确认的信息和数据,验证的成功是有效的信息添加到数据库,信息无效,重新输入信息。添加信息流程如图3-3所示。

图3-3 添加信息流程图
3.5.2操作流程
用户想进入系统,首先进入系统登录界面,通过正确的用户名、密码,选择登录类型登录,系统会检查登录信息,信息正确,然后输入相应的功能界面,提示信息错误,登录失败。系统操作流程如图3-4所示。

图3-4操作流程图
3.5.3删除信息流程
用户选择要删除的信息并单击Delete按钮。系统提示是否删除信息。如果用户想要删除信息,系统将删除信息。系统数据库删除信息。删除信息流程图如图3-5所示。

图3-5 删除信息流程图
系统设计
4.1 系统体系结构
衡水特产展销系统开发系统的结构图4-1所示:

图4-1 系统结构
模块包括主页、个人中心、用户管理、特产商品管理、商品类型管理、我的收藏管理、系统管理、订单管理等进行相应的操作。
登录系统结构图,如图4-2所示:

图4-2 登录结构图
这些功能可以充分满足衡水特产展销系统的需求。此系统功能较为全面如下图系统功能结构如图4-3所示。

图4-3系统功能结构图
系统实现
5.1系统功能模块
衡水特产展销系统,在系统的首页可以查看首页、特产商品、我的收藏管理、我的、跳转到后台、购物车、客服等信息进行详细操作,如图5-1所示。

图5-1系统首页界面图
用户注册,在用户注册页面通过填写账号、密码、姓名、手机、邮箱、身份证等信息完成用户注册,如图5-2所示。

图5-2用户注册界面图
特产商品,在特产商品页面中可以查看商品名称、价格、商品图片、商品编号、类型、商品详情等信息,根据需要进行添加到购物车、立即购买、点赞或收藏等操作;如图5-3所示。

图5-3特产商品界面图
我的,在个人中心页面通过填写账号、密码、姓名、性别、手机、邮箱、身份证、上传图片、余额等信息进行更新信息,根据需要对我的订单、我的地址、我的收藏等进行相应操作,如图5-4所示。

图5-4我的界面图
5.2管理员功能模块
管理员登录,管理员通过输入用户名、密码、选择角色等信息,然后点击登录就能登录到系统进行系统的使用了,如图5-5所示。

图5-5管理员登录界面图
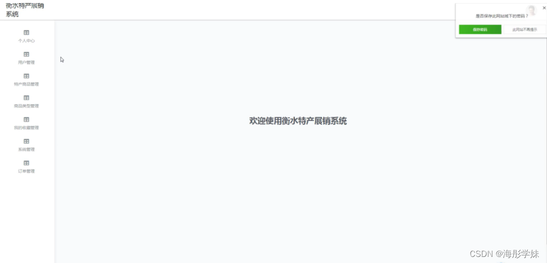
管理员登录进入系统之后,就可以对所有的信息进行查看,可以查看到主页、个人中心、用户管理、特产商品管理、商品类型管理、我的收藏管理、系统管理、订单管理等,并且还可以对其进行相应的操作管理,如图5-6所示。

图5-6管理员功能界面图
用户管理,在用户管理页面中可以对账号、密码、姓名、性别、手机、邮箱、身份证、头像、余额等信息进行查看,修改或删除等操作,如图5-7所示。

图5-7用户管理界面图
特产商品管理,在特产商品管理页面中可以对商品编号、商品名称、类型、图片、商品详情、价格等信息进行查看,修改或删除等操作,如图5-8所示。

图5- 8特产商品管理界面图
我的收藏管理,在我的收藏管理页面中可以对用户id、收藏id、表名、收藏名称、收藏图片等信息进行查看、修改或删除等操作,如图5-9所示。

图5-9我的收藏管理界面图
订单管理,在已退款订单页面中可以对订单id、用户id、商品id、商品名称、商品图片、购买数量、价格/积分、折扣价格、总价格/总积分、折扣总价格、支付类型、状态、地址等信息进行删除等操作,并根据需要对未支付订单、已支付订单、已发货订单、已完成订单、已取消订单进行相应操作,如图5-10所示。

图5-10订单管理界面图
5.3用户功能模块
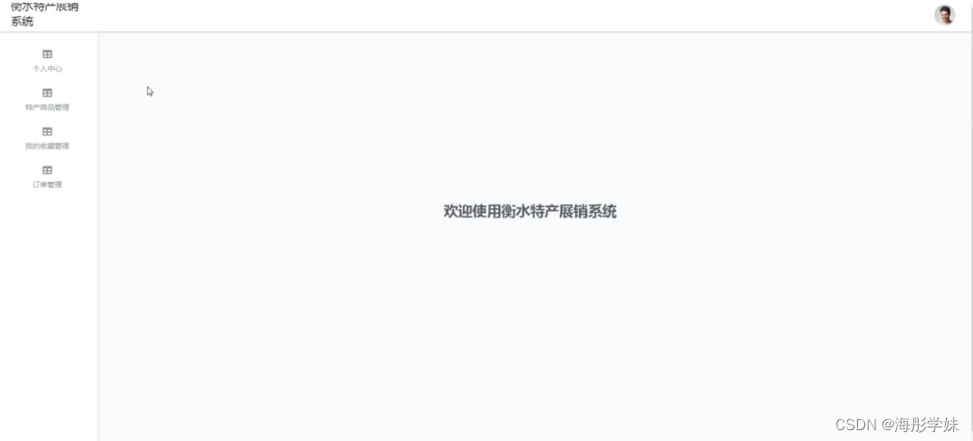
用户登录进入系统可以查看主页、个人中心、特产商品管理、我的收藏管理、订单管理等信息,并进行相应的操作管理,如图5-11所示。

图5-11用户功能界面图
特产商品管理,在特产商品管理页面中可以对商品编号、商品名称、类型、图片、商品详情、价格等信息进行查看等操作,如图5-12所示。

图5-12特产商品管理界面图
我的收藏管理,在我的收藏管理页面中可以对用户id、收藏id、表名、收藏名称、收藏图片等信息进行查看、修改和删除等操作,如图5-13所示。

图5-13我的收藏管理界面图
订单管理,在已退款订单页面中可以对订单id、用户id、商品id、商品名称、商品图片、购买数量、价格/积分、折扣价格、总价格/总积分、折扣总价格、支付类型、状态、地址等信息进行删除等操作,并根据需要对未支付订单、已支付订单、已发货订单、已完成订单、已取消订单进行相应操作,如图5-14所示。

图5-14订单管理界面图
该文章描述了一个基于JavaSSM框架的衡水特产展销系统,旨在解决传统线下销售的局限性,提升特产知名度和销售。系统涵盖用户交互、数据库操作、前后端交互等功能,包括用户和管理员的多个管理模块,如商品管理、订单管理和用户管理等。

被折叠的 条评论
为什么被折叠?



