目录
引言
最近,华为云云服务器焕新上线,体验下来,我感觉页面清新整洁,操作引导清晰,文档内容丰富,适合想入手一台云服务器的新手小白。话不多说,让我们进入下面的介绍吧!
一、实例创建
1. 购买
首先,我们需要登录华为云的官方网站,滑动鼠标滚轮,找到华为云耀服务器L实例,点击进入并购买我们的服务器。


2. 应用镜像介绍
什么是应用镜像呢?应用镜像是一个软件包或一个文件,其中包含了运行一个或多个应用程序所需的所有组件,包括代码、操作系统(OS)、运行时、库和依赖项等。这意味着镜像是一个操作系统环境和应用程序的一个打包。当您在不同的服务器上部署这个镜像时,它将创建完全相同的环境,使得应用程序在不同的服务器上得到相同的执行结果。
应用镜像还可以包括一些其他元素,例如配置、环境变量、初始化脚本等等。配置和环境变量能够控制应用程序的行为,初始化脚本可以预先执行一些应用程序依赖关系的安装和配置,并确保应用程序可以正确运行。
新一代云服务器包含丰富的应用镜像场景,不同的镜像对应不同的业务场景,我们可以选择一款适合我们自己的镜像。比如说WordPress可以用来搭建博客系统,企业一体化ERP系统Odoo适合用来对企业相关业务进行管理等等。

| 镜像名称 | 说明 |
|---|---|
| 企业建站系统Wordpress | Wordpress起初是一款博客系统,后逐步演化成一款免费的CMS(内容管理系统/建站系统),目前是全球化的建站平台。这套系统因易用性、易扩展性(插件 、模板 、二次开发)、功能强大、美观、搜索引擎友好等而闻名。 |
| Linux可视化宝塔面板 | 宝塔面版是流行的PHP集成环境管理及服务器运维管理工具。支持Web端管理,一键创建网站、FTP、数据库、SSL;安全管理,计划任务,文件管理,PHP多版本共存及切换。 |
| 企业一体化ERP系统Odoo | Odoo是面向全球用户的开源ERP/CRM软件,采用Python+PostgreSQL开发,有超过730个合作伙伴和200万用户。它有强大而灵活的系统架构,产品迭代速度也非常快,其版本区别在于用户界面及功能模块的更新。用户可在不修改核心代码的情况下模块化修改、升级、新增功能,常用模块包括:采购管理,销售管理,库存管理,财务管理,货品管理,营销管理,客户关系管理,生产管理,人事管理,服务支持、电子商务、建站等。适用于制造、零售连锁、服务、电子商务、外贸等行业。 |
| 电子商务系统PrestaShop | PrestaShop是一款全功能、跨平台的免费开源电子商务解决方案,采用PHP+MySQL开发。全球已超过四万家网店采用Prestashop进行部署。Prestashop基于Smarty引擎编程设计,模块化设计,扩展性强,能轻易实现多种语言,多种货币浏览交易,支持Paypal等支付手段,是外贸网站建站的佳选。 |
| 数据探索与可视化平台Superset | Apache Superset是一个开源的数据分析与可视化平台(曾用名Panoramix、Caravel),该工具在可视化、易用性和交互性上很有特色,用户可以轻松实现对数据进行可视化分析。Superset也是一款企业级商业智能Web应用程序。 |
| Docker可视化运行环境Portainer | Portainer是Docker的图形化管理工具,由GO语言编写的,提供状态显示、应用模板快速部署、对于Docker(容器、镜像、网络、数据库逻辑卷)的基本操作、日志显示、容器控制台等功能。 |
| 企业云盘系统Nextcloud | Nextcloud是一款用于自建私有网盘的云存储开源软件,采用PHP+MySQL开发,提供了多个同步客户端支持多种设备访问,用户可以很方便地与服务器上存储的数据保持同步,并分享数据。还支持其他同步来源:Dropbox、FTP、OpenStack Object Storage、SMB、WebDAV、SFTP。 |
| 一站式DevOps平台GitLab | GitLab起初是一个开源源码仓库管理项目,旨在帮助团队协作进行软件开发。通过以业界领先的速度提供新功能,GitLab现在为软件开发和运营生命周期提供了一个完整的DevOps方案。GitLab功能包括:项目管理,计划,创建,验证,打包,发布,配置,监视和保护应用程序所需的一切。 |
| 网络统计分析平台Matomo | Matomo是一个强大的开源网络分析平台,拥有完全的数据所有权,并确保业务符合GDPR和CCPA。尤其对于商业软件来说,Matomo增强的搜索引擎优化以及转换优化能力,让您在数字营销领域能力大大增强。 |
| 实时视频服务器SRS | SRS是一个简单高效的实时视频服务器,支持RTMP、WebRTC、HLS、HTTP-FLV、SRT等多种实时流媒体协议。基于协程技术,无异步回调难以维护的问题。支持云原生标准(Docker镜像、K8s部署、可观测性日志和监控指标等),提供云SRS无门槛应用。SRS聚焦于实时流媒体网关,实现实时流媒体协议的接入和互相转换以及不断迭代,比如RTMP、HLS、WebRTC、HTTP-FLV和SRT等。 |
以上应用镜像的介绍摘录自官方文档,下面我将以Linux可视化宝塔面板为例,介绍连接服务器的几种方式。
二、实例连接
当我们购买好自己的服务器之后,我们可以点击页面的控制台进入实例的控制界面。在初次创建好实例的时候,我们需要修改一下登录的密码。

1. 利用华为云自带的远程登录连接
我们可以点击界面当中的远程登录按钮进入登录连接的页面。

输入相关的账号和密码之后,若是出现如下一连串的信息,则表示连接成功。此外,在这个页面当中 ,若是我们忘记了密码,可以点击右侧的重置密码;若是忘记了配置安全组,可以点击右侧的配置安全组进行快速的配置。这个设计比较友好,提高了我们的效率,不需要退出这个界面去寻找相关的信息。

2. 安全组配置
在介绍其他连接方式之前,我们需要先配置好安全组。那什么是安全组呢?云服务器的安全组实际上就是云防火墙。它是一种虚拟防火墙,具备有状态的数据包过滤功能,用于设置云服务器、负载均衡、云数据库等实例的网络访问控制,控制实例级别的出入流量,是重要的网络安全隔离手段。我们可以通过配置安全组规则,允许或禁止安全组内的实例的出流量和入流量。安全组是一个逻辑上的分组,为具有相同安全保护需求并相互信任的云主机提供访问策略。安全组创建后,用户可以在安全组中定义各种访问规则,当云主机加入该安全组后,即受到这些访问规则的保护。例如,我们可以通过配置安全组规则,允许或禁止安全组内的云服务器对公网或私网的访问,从而在云端划分安全域。
在介绍完什么是安全组后,我们点击实例进入概览,在第二步中进行安全规则的配置。如果我们不会配置的话,可以查看华为云所提供的配置指南进行相关的配置。
购买并配置云耀云服务器L实例_云耀云服务器L实例_最佳实践_使用宝塔面板管理服务器_华为云 (huaweicloud.com)


当我们第一次点击配置规则的时候,我们会有一个默认的安全分组,其中默认配置了四项规则,其中,协议端口为3389的规则代表允许我们利用3389这个端口进行远程桌面的连接访问,协议端口为22的规则代表允许我们利用ssh连接我们的服务器。

除了默认的配置以外,还有几个规则比较重要,如果我们在进行相关操作的时候,没有配置与之相关的规则,那么我们的操作将会失败。具体如下:
| 优先级 | 策略 | 类型 | 协议端口 | 源地址 | 描述 |
|---|---|---|---|---|---|
| 100 | 允许 | IPv4 | TCP:3306 | 0.0.0.0/0 | 允许访问MySQL数据库。 |
| 100 | 允许 | IPv4 | TCP:9090 | 0.0.0.0/0 | 允许访问phpMyAdmin数据库管理工具。 |
| 100 | 允许 | IPv4 | TCP:8888 | 0.0.0.0/0 | 允许访问宝塔面板。 |
| 100 | 允许 | IPv4 | TCP:443 | 0.0.0.0/0 | 允许使用HTTPS协议访问应用管理页面 |
| 100 | 允许 | IPv4 | TCP:80 | 0.0.0.0/0 | 允许使用HTTP协议访问应用管理页面。 |
3. 利用ssh连接
在实例中,与ssh连接有关的端口是22,已经在默认的安全组中配置,不需要我们去修改。如果想关闭ssh连接服务器的话,可以在默认的安全组中将这一条规则删除。
我们可以在cmd窗口中,输入如下形式的命令连接我们的服务器。
ssh -p 端口号 linux服务器用户名@linux服务器ip地址
输入好我们实例的账号和密码之后,我们就可以连接到我们的服务器啦。具体的连接方式及注意事项我们也可以参照下面这位博主的文章:
除了利用cmd命令窗口以外,我们也可以下载一款名叫putty的软件来进行连接。

4. 利用宝塔面板连接
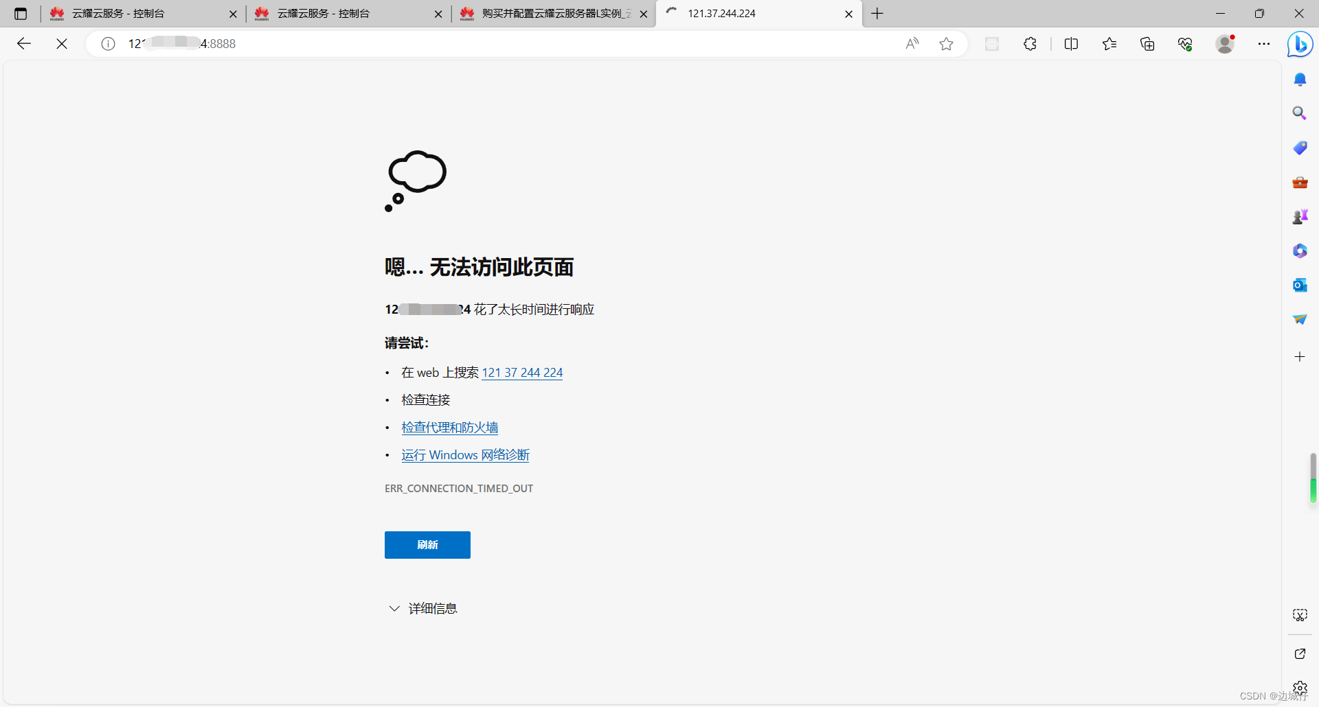
在我们默认的安全组中,是没有配置端口号为8888的规则的,在正式启动宝塔面板之前,我们需要将这条规则配置上去,否则宝塔面板将启动失败,就像下面这样:

当规则配置好之后,我们重启实例,刷新原来的界面就可以进入到宝塔面板的登录页面了。我们可能一开始不知道宝塔面板的登录账号和密码,这时我们可以先利用ssh或者华为云自带的远程登录连接先连接上服务器,然后输入以下命令:
bt
在弹出来的宝塔命令面板中我们可以选择修改面板密码,修改之后我们就能看到登录的用户名和密码啦。
需要注意的是,我们在使用华为云自带的远程登录连接时输入bt会产生乱码,因此还是尽量选择用ssh连接的方式。

5. 远程桌面连接
在Windows电脑中,自带有远程桌面连接这个程序,我们可以启动这个程序来连接我们的服务器。需要注意的是,我们需要先确定安全组中有关远程桌面连接的规则是否配置好(因为某认的安全组已经帮我们配置好了,所以我们不需要做任何修改)。此外,如果我们创建的实例非Windows系统(这类服务器通常不自带桌面),我们输入实例的公网IP和用户名连接的时候将会出现如下错误:

对于这个问题,我们可以参考一下这位博主的解决方案:
基础——使用windows自带远程桌面远程linux_windows 远程桌面linux_KFC质检员的博客-CSDN博客
如果我们创建的实例是非Windows的系统,我建议还是使用宝塔面板进行连接,这样更加方便、快捷,
总结
本篇博客介绍了华为云耀云服务器的示例创建与基本的连接,由于博主的水平有限,文章难免存在不足与纰漏之处。如果有什么好的想法或者建议,可以在评论区留言。接下来,我打算部署一个简单的程序到服务器。路漫漫其修远兮,让我们一起加油,共同努力吧!


1202

被折叠的 条评论
为什么被折叠?



