先自我介绍一下,小编浙江大学毕业,去过华为、字节跳动等大厂,目前阿里P7
深知大多数程序员,想要提升技能,往往是自己摸索成长,但自己不成体系的自学效果低效又漫长,而且极易碰到天花板技术停滞不前!
因此收集整理了一份《2024年最新Java开发全套学习资料》,初衷也很简单,就是希望能够帮助到想自学提升又不知道该从何学起的朋友。






既有适合小白学习的零基础资料,也有适合3年以上经验的小伙伴深入学习提升的进阶课程,涵盖了95%以上Java开发知识点,真正体系化!
由于文件比较多,这里只是将部分目录截图出来,全套包含大厂面经、学习笔记、源码讲义、实战项目、大纲路线、讲解视频,并且后续会持续更新
如果你需要这些资料,可以添加V获取:vip1024b (备注Java)

正文
一切对服务的请求都会经过Zuul这个网关,然后再由网关来实现鉴权、动态路由等等操作。
Zuul就是我们服务的统一入口。
1、新建工程
填写基本信息:



2、引入依赖

org.springframework.cloud
spring-cloud-starter-netflix-zuul
2.0.1.RELEASE
3、创建启动类


package com.itzheng;
import org.springframework.boot.SpringApplication;
import org.springframework.boot.autoconfigure.SpringBootApplication;
import org.springframework.cloud.netflix.zuul.EnableZuulProxy;
@EnableZuulProxy
@SpringBootApplication
public class GatewayApplication {
public static void main(String[] args) {
SpringApplication.run(GatewayApplication.class);
}
}
4、编写配置文件


server:
port: 10010
zuul:
routes:
hehe:
path: /user-service/** #设置凡是路径以这个开头路径都配置到8082
url: http://127.0.0.1:8082
5、启动测试项目

访问项目http://localhost:10010/user-service/user/9

6、引入eureka依赖

org.springframework.cloud
spring-cloud-starter-netflix-eureka-client
在application.yml当中配置eureka并完善zuul的请求路径

server:
port: 10010
eureka:
client:
service-url:
defaultZone: http://127.0.0.1:10086/eureka
zuul:
routes:
haha:
path: /user-service/** #设置凡是路径以这个开头路径都配置到8082
serviceId: user-service
7、重新启动运行

8、优化application.yml配置文件
server:
port: 10010
eureka:
client:
service-url:
defaultZone: http://127.0.0.1:10086/eureka
zuul:
routes:
user-service: /user-service/** #设置凡是路径以这个开头路径都配置到8082 键是user-service 值是/user-service/**
凡是访问/user-service/**这个路径的都会访问user-service这个服务
重新运行并访问


9、查看Zuul是否可以代理consumer在不配置的情况下直接访问对应的路径:可以直接访问成功( demo):Zuul默认为所有的微服务都配置了对应的映射

spring:
application:
name: gateway
zuul:
routes:
user-service: /user/**
ignored-services:
- consumer-service
重新运行并访问

http://localhost:10010/user/user/9

http://localhost:10010/consumer/consumer/9

10、设置路由前缀
(1)继续完善application.yml

zuul:
routes:
user-service:
path: /user/**
serviceId: user-service
strip-prefix: false
(2)重新运行并访问


(3)继续简化上述文件

server:
port: 10010
eureka:
client:
service-url:
defaultZone: http://127.0.0.1:10086/eureka
spring:
application:
name: gateway
zuul:
routes:
user-service: /user/**
ignored-services:
- consumer-service
strip-prefix: false
Zuul作为网关的其中一个重要功能,就是实现请求的鉴权,
而这个动作我们往往是通过Zuul提供的过滤器来实现的。
1、ZuulFilter
ZuulFilter是过滤器的顶级父类。在这里我们看一下其中定义的4个最重要的方法:
public abstract ZuulFilter implements IZuulFilter{
abstract public String filterType();//过滤器类型
abstract public int filterOrder();//过滤器顺序(值越大优先级越低,值越小优先级越高)
boolean shouldFilter();//来自IZuulFilter,要不要过滤
Object run() throws ZuulException;//IZuulFilter
}
-
shouldFilter:返回一个Boolean值,判断i该过滤器是否需要执行。返回true执行,返回false不执行。
-
run过滤器的具体业务逻辑。
-
filterlype:返回字符串,代表过滤器的类型。包含以下4种:
-
pre:请求在被路由之前执行
-
routing :在路由请求时调用
-
post:在routing和errror过滤器之后调用
-
error:处理请求时发生错误调用
-
filterOrder:通过返回的int值来定义过滤器的执行顺序,数字越小优先级越高。
2、过滤器执行生命周期:
这张是Zuul官网提供的请求生命周期图,清晰的表现了一次请求在各个过滤器的执行顺序。

- 正常流程:
。请求到达首先会经过pre类型过滤器,而后到达routing类型,进行路由,请求就到达真正的服务提供者,
执行请求,返回结果后,会到达post过滤器。而后返回响应。
- 异常流程
。整个过程中,pre或者routingi过滤器出现异常,都会直接进入error过滤器,再error处理完毕后,会将请求
交给POST过滤器,最后返回给用户。
。如果是error过滤器自己出现异常,最终也会进入POST过滤器,而后返回。
。如果是POST过滤器出现异常,会跳转到error过滤器,但是与pre和routing不同的时,请求不会再到达POST
过滤器了。
所有内置过滤器列表

使用场景
场景非常多:
-
请求鉴权:一般放在pre类型,如果发现没有访问权限,直接就拦截了
-
异常处理:一般会在error类型和post类型过滤器中结合来处理。
-
服务调用时长统计: pre和post吉合使用。
3、自定义过滤器
接下来我们来自定义一个过滤器,模拟一个登录的校验。基本逻辑:如果请求中有access-token参瘦,则认为请求有效,放行。
(1)定义过滤器类
引入依赖

org.apache.commons
commons-lang3


package com.itzheng.filter;
总结
机会是留给有准备的人,大家在求职之前应该要明确自己的态度,熟悉求职流程,做好充分的准备,把一些可预见的事情做好。
对于应届毕业生来说,校招更适合你们,因为绝大部分都不会有工作经验,企业也不会有工作经验的需求。同时,你也不需要伪造高大上的实战经验,以此让自己的简历能够脱颖而出,反倒会让面试官有所怀疑。
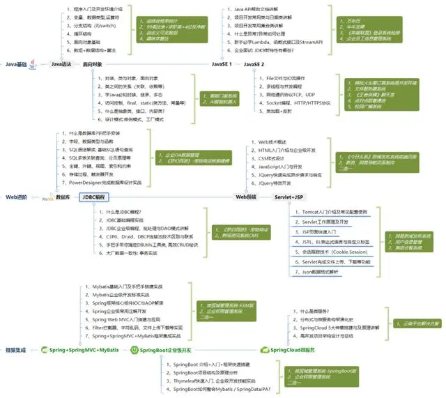
你在大学时期应该明确自己的发展方向,如果你在大一就确定你以后想成为Java工程师,那就不要花太多的时间去学习其他的技术语言,高数之类的,不如好好想着如何夯实Java基础。下图涵盖了应届生乃至转行过来的小白要学习的Java内容:
请转发本文支持一下


网上学习资料一大堆,但如果学到的知识不成体系,遇到问题时只是浅尝辄止,不再深入研究,那么很难做到真正的技术提升。
需要这份系统化的资料的朋友,可以添加V获取:vip1024b (备注Java)

一个人可以走的很快,但一群人才能走的更远!不论你是正从事IT行业的老鸟或是对IT行业感兴趣的新人,都欢迎加入我们的的圈子(技术交流、学习资源、职场吐槽、大厂内推、面试辅导),让我们一起学习成长!
机会是留给有准备的人,大家在求职之前应该要明确自己的态度,熟悉求职流程,做好充分的准备,把一些可预见的事情做好。
对于应届毕业生来说,校招更适合你们,因为绝大部分都不会有工作经验,企业也不会有工作经验的需求。同时,你也不需要伪造高大上的实战经验,以此让自己的简历能够脱颖而出,反倒会让面试官有所怀疑。
你在大学时期应该明确自己的发展方向,如果你在大一就确定你以后想成为Java工程师,那就不要花太多的时间去学习其他的技术语言,高数之类的,不如好好想着如何夯实Java基础。下图涵盖了应届生乃至转行过来的小白要学习的Java内容:
请转发本文支持一下
[外链图片转存中…(img-jPKtGVRL-1713252497433)]
[外链图片转存中…(img-UbkbjkzM-1713252497434)]
网上学习资料一大堆,但如果学到的知识不成体系,遇到问题时只是浅尝辄止,不再深入研究,那么很难做到真正的技术提升。
需要这份系统化的资料的朋友,可以添加V获取:vip1024b (备注Java)
[外链图片转存中…(img-qZVCduUA-1713252497434)]
一个人可以走的很快,但一群人才能走的更远!不论你是正从事IT行业的老鸟或是对IT行业感兴趣的新人,都欢迎加入我们的的圈子(技术交流、学习资源、职场吐槽、大厂内推、面试辅导),让我们一起学习成长!
893

被折叠的 条评论
为什么被折叠?



