如果你之前有玩过 Stable Diffusion WebUI ,相信对 X/Y/Z 图表脚本很熟悉了。
通过 X/Y/Z 图表脚本,我们可以快速的 比较不同的模型、loras、cfg 比例、步骤、ControlNet 等的效果。从而极大的提高出图调试的时间
如果你忘咯(bushi,可以翻看之前的文章 Stable Diffusion 出图必备脚本神器
今天分享的 效率节点 插件就可以解决这个问题,同样的还有很多其它好用的功能也一块来看看
Efficiency Nodes 效率节点插件

效率节点插件是 ComfyUI 的一个自定义的节点集合,目的是为了简化工作流程。
包含了 X/Y/Z 图表、高清修复、SDXL等功能。
插件安装
首先,我们还是需要先安装一个插件 efficiency-nodes-comfyui 效率节点,这个插件汇总了非常多好用的自定义节点,X/Y/Z 就是其中一个。
文末扫描 获取下载链接,解压放到你的 ComfyUI/custom_nodes 目录下
重启 ComfyUI,接着在 ComfyUI 新建节点-效率节点

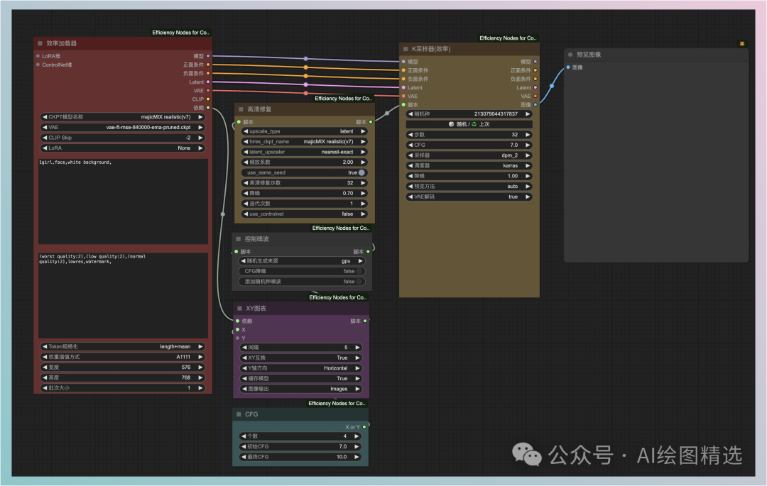
高清修复
直接按照下图新建对应的工作流节点即可。新建节点-效率节点 中选择
注意:模型换成自己的,不然会报错

其中有几个细节需要注意,需要你希望和 WebUI 出图一样,那么需要设置
-
Efficient Loader 节点中的 weight_interpretation 设置为 A1111 (将提示词 token解析方式切换成和 WebUI 一样)
-
新增 Noise Control Script 脚本,设置成 GPU(生成噪点图时和WebUI一致,使用 GPU)
出图效果,相比前面的高清放大文章的步骤要简单不少

X/Y/Z 图表
在 WebUI 中我们经常使用 X/Y/Z 图表来出图调试不同的参数的效果
在 ComfyUI 中同样也提供了很多的配置方法,不过都是已节点的方式存在

接着来一起看看最常用的X/Y/Z节点
CFG
先来个简单的例子,我们想看看 CFG 在 7-10 之间出图的影响
那么我们新增两个节点
-
XY plot 图表节点接收 X 和 Y的值(
新建节点-效率节点-脚本-XY图表) -
新增 CFG 节点作为 X 参数(
新增节点-效率节点-XY输入-CFG)

其中添加的 CFG 节点会按照个数平均切分从开始到结束的CFG进行增加CFG出图,比如 7-10,生成4张图,那么每次就会增加1CFG

LoRA
再来看看 Lora 的对比,我们看看四个 LoRA 各自的效果

出图效果

最后我们结合两个参数来看看
-
X:不同的采样器
-
Y:不同的 LoRA

出图效果

当然咯,除了演示的这几个,还有很多其它的大伙可以自己玩玩,提示词替换、ControlNet 参数等等。
为了帮助大家更好地掌握 ComfyUI,我在去年花了几个月的时间,撰写并录制了一套ComfyUI的基础教程,共六篇。这套教程详细介绍了选择ComfyUI的理由、其优缺点、下载安装方法、模型与插件的安装、工作流节点和底层逻辑详解、遮罩修改重绘/Inpenting模块以及SDXL工作流手把手搭建。
由于篇幅原因,本文精选几个章节,详细版点击下方卡片免费领取
一、ComfyUI配置指南
-
报错指南
-
环境配置
-
脚本更新
-
后记
-
.......

二、ComfyUI基础入门
-
软件安装篇
-
插件安装篇
-
......

三、 ComfyUI工作流节点/底层逻辑详解
-
ComfyUI 基础概念理解
-
Stable diffusion 工作原理
-
工作流底层逻辑
-
必备插件补全
-
......

四、ComfyUI节点技巧进阶/多模型串联
-
节点进阶详解
-
提词技巧精通
-
多模型节点串联
-
......

五、ComfyUI遮罩修改重绘/Inpenting模块详解
-
图像分辨率
-
姿势
-
......

六、ComfyUI超实用SDXL工作流手把手搭建
-
Refined模型
-
SDXL风格化提示词
-
SDXL工作流搭建
-
......

由于篇幅原因,本文精选几个章节,详细版点击下方卡片免费领取


2191

被折叠的 条评论
为什么被折叠?



