前言
一直以来被很多平台下载的图片上的水印所困扰,群里看到很多人也有类似的痛点,最近发现一个不错的工作流,通过识别图片文字水印,遮罩重绘去除水印,效果堪称完美,作者亲测确实可以用,这里介绍给大家,哈哈,废话不多少说,上干货。
新号致力于分享各种先进工作流欢迎关注

文末给出工作流和模型,先看效果


去除水印前 去除水印后
工具
本次工具依旧是灵活的comfyui,用comfyui可以做到端到端直接出效果。
模型
模型会涉及到sam模型和GroundingDINO,还需一个 文生图大模型,这个可以自己设定,主要用来重绘图片水印处
机器配置
本人使用的4080显卡,16G,跑这个工作流不会占很多显存,大部分显卡够用
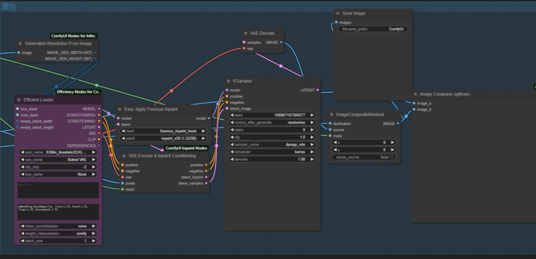
工作流简介
实现擦除水印的核心是识别水印文字和logo,然后遮罩重绘这部分,从而实现擦除。
1、识别遮罩

2、重绘水印部分

其实挺简洁的,直接上流
为了帮助大家更好地掌握 ComfyUI,我在去年花了几个月的时间,撰写并录制了一套ComfyUI的基础教程,共六篇。这套教程详细介绍了选择ComfyUI的理由、其优缺点、下载安装方法、模型与插件的安装、工作流节点和底层逻辑详解、遮罩修改重绘/Inpenting模块以及SDXL工作流手把手搭建。
由于篇幅原因,本文精选几个章节,详细版点击下方卡片免费领取
一、ComfyUI配置指南
- 报错指南
- 环境配置
- 脚本更新
- 后记
- …

二、ComfyUI基础入门
- 软件安装篇
- 插件安装篇
- …

三、 ComfyUI工作流节点/底层逻辑详解
- ComfyUI 基础概念理解
- Stable diffusion 工作原理
- 工作流底层逻辑
- 必备插件补全
- …

四、ComfyUI节点技巧进阶/多模型串联
- 节点进阶详解
- 提词技巧精通
- 多模型节点串联
- …

五、ComfyUI遮罩修改重绘/Inpenting模块详解
- 图像分辨率
- 姿势
- …

六、ComfyUI超实用SDXL工作流手把手搭建
- Refined模型
- SDXL风格化提示词
- SDXL工作流搭建
- …

由于篇幅原因,本文精选几个章节,详细版点击下方卡片免费领取



531

被折叠的 条评论
为什么被折叠?



