大家好我是极客菌!!!
最近黑神话悟空可谓火的一塌糊涂
今天我们以黑悟空参加奥运之旅为主题,仍然使用目前效果最好的Loar:FLUX1-超写实逼真黑悟空 来看看实现的效果。

模型下载地址(需要的同学可自行扫描获取)

触发词:aiyouxiketang
下面是作者推荐的提示词:
a man in armor with a beard(一个穿着盔甲,留着胡子的男人)
a man in a costume holding a ball(一个穿着戏服的人正在举行舞会)
the elder in the elder gamex(长者游戏中的长者)
a man with a beard and a beard(一个长着胡子和胡子的男人)
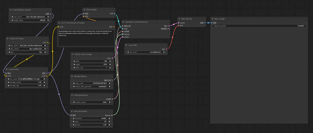
工作流(文末网盘地址也可获取)
我们只需要将FLUX1-超写实逼真黑悟空lora模型下载放置到ComfyUI\models\loras目录下。然后加载工作流就可以直接体验了。

1. 篮球
Prompt: aiyouxiketang, a man in gleaming golden armor with a beard in mid-air dunking a basketball, Olympic court, crowd blur, basketball clutched, dynamic energy
提示词:一个穿着闪闪发光的金色盔甲,留着胡子的男人在半空中扣篮,奥运场上,人群模糊,篮球紧握,活力四射


2. 拳击
Prompt: aiyouxiketang, a boxer in gleaming golden armor in the Olympic ring, spotlight, classic stance, sweat glistening, focused gaze, strategic readiness
提示词:一名身穿闪闪发光的金色拳击服的拳击手,站在聚光灯下,经典的姿势,闪闪发光的汗水,专注的目光,战略准备


3. 举重
Prompt: aiyouxiketang, a Weightlifter in gleaming golden armor in Olympic platform, powerful stance, bulging veins, lifting barbell, crowd roaring, display of strength
**提示词:**一名举重运动员,身穿闪闪发光的金色盔甲,站在奥运台上,有力的姿态,鼓鼓的血管,举起杠铃,人群的欢呼声,展示着力量


4. 游泳
Prompt: aiyouxiketang, a man with a beard and a beard swimming, Olympic pool, powerful strokes, streamlined body, water splashing, racing towards victory
提示词:一个留着胡子的人游泳,奥运泳池,有力的划水,流线型的身体,水花飞溅,奔向胜利


5. 田径
Prompt:aiyouxiketang, a sprinter in gleaming golden armor stands at the starting blocks, his gaze fixed on the finish line, the track stretching out before him like a path to glory, with the energy of the stadium pulsating in the air
提示词:身穿闪闪发光的金色盔甲的短跑运动员艾友希克唐站在起跑线上,他的目光盯着终点线,跑道在他面前伸展开来,就像一条通往荣耀的道路,体育场的能量在空气中跳动


6. 马拉松
Prompt:aiyouxiketang, a man with a beard in gleaming golden armor in badminton serve, Olympic arena, fierce focus, shuttlecock ready, court lines, dramatic lighting, intense moment
提示词:一个留着胡子,穿着闪闪发光的金色盔甲的男人在马拉松比赛中,最后一段,一副决心的表情,人群欢呼,挑战极限


7. 乒乓球
Prompt:aiyouxiketang, a man with a beard in gleaming golden armor preparing for table tennis smash, Olympic hall, eyes locked on ball, overhead lights, concentration, precision
提示词:一个留着胡子的男人,穿着闪闪发光的金色盔甲,准备在奥林匹克大厅里打乒乓球,眼睛盯着球,头顶上的灯,专注,精确


8. 自行车
Prompt:aiyouxiketang, A cyclist with a beard in gleaming golden armor, pedals with vigor along the winding roads of an Olympic cycling course, his face a mask of determination as he cuts through the air, with the blur of the cheering crowd a testament to his speed
提示词:一个留着胡子、穿着闪闪发光的金色盔甲的自行车手,在蜿蜒的奥运自行车赛道上精力充沛地蹬着自行车,他在空中疾驰时,脸上带着一副决心的表情,欢呼的人群模糊地见证了他的速度

好了,今天的分享就到这里了,希望今天分享的内容对大家有所帮助。
模型和工作流放在网盘里,感兴趣的小伙伴自取!
https://pan.quark.cn/s/b3df771404e2

AIGC技术的未来发展前景广阔,随着人工智能技术的不断发展,AIGC技术也将不断提高。未来,AIGC技术将在游戏和计算领域得到更广泛的应用,使游戏和计算系统具有更高效、更智能、更灵活的特性。同时,AIGC技术也将与人工智能技术紧密结合,在更多的领域得到广泛应用,对程序员来说影响至关重要。未来,AIGC技术将继续得到提高,同时也将与人工智能技术紧密结合,在更多的领域得到广泛应用。

一、AIGC所有方向的学习路线
AIGC所有方向的技术点做的整理,形成各个领域的知识点汇总,它的用处就在于,你可以按照下面的知识点去找对应的学习资源,保证自己学得较为全面。


二、AIGC必备工具
工具都帮大家整理好了,安装就可直接上手!

三、最新AIGC学习笔记
当我学到一定基础,有自己的理解能力的时候,会去阅读一些前辈整理的书籍或者手写的笔记资料,这些笔记详细记载了他们对一些技术点的理解,这些理解是比较独到,可以学到不一样的思路。


四、AIGC视频教程合集
观看全面零基础学习视频,看视频学习是最快捷也是最有效果的方式,跟着视频中老师的思路,从基础到深入,还是很容易入门的。

五、实战案例
纸上得来终觉浅,要学会跟着视频一起敲,要动手实操,才能将自己的所学运用到实际当中去,这时候可以搞点实战案例来学习。


705

被折叠的 条评论
为什么被折叠?



