大家好我是极客菌!!!
最近一直使用黑神话的Lora玩Flux

今天我们来看看微缩版的黑神话悟空的效果。仍然使用目前效果最好的Loar:FLUX1-超写实逼真黑悟空 来看看实现的效果。
模型下载地址(需要的同学可自行扫描获取)

触发词:aiyouxiketang
下面是作者推荐的提示词:
a man in armor with a beard(一个穿着盔甲,留着胡子的男人)
a man in a costume holding a ball(一个穿着戏服的人正在举行舞会)
the elder in the elder gamex(长者游戏中的长者)
a man with a beard and a beard(一个长着胡子和胡子的男人)
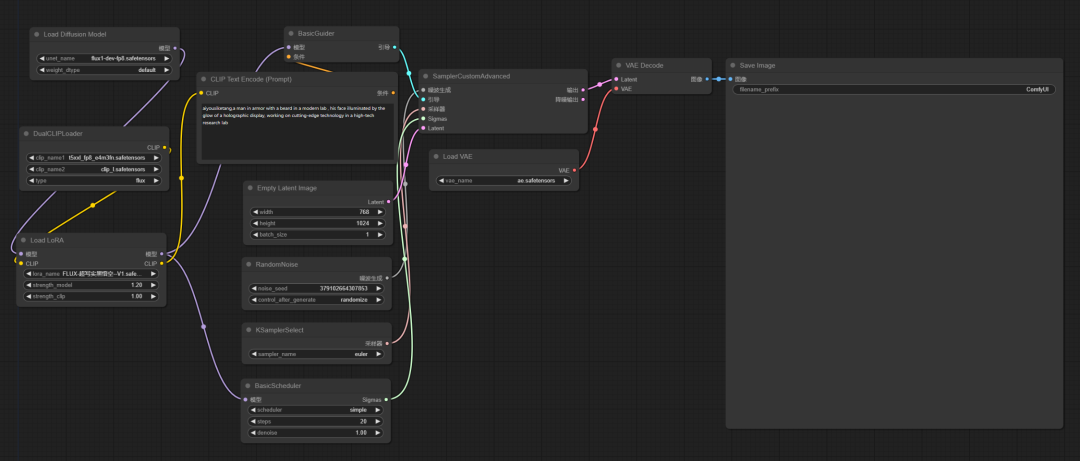
工作流(文末网盘地址也可获取)
目前Flux的本地化体验主要是使用ComfyUI工作流
我们只需要将FLUX1-超写实逼真黑悟空lora模型下载放置到ComfyUI\models\loras目录下。然后加载工作流就可以直接体验了。

1. Q版风格
Prompt: aaiyouxiketang,a man in gleaming golden armor with a beard,cute Q version style, chibi,3D rendering
提示词:一个男人穿着闪闪发光的金色盔甲,留着胡子,可爱的Q版风格,chibi,3D渲染


2. 天使翅膀
Prompt: aaiyouxiketang,a man in gleaming golden armor with a beard,a pair of angel wings, cute Q version style, chibi,3D rendering
提示词:一个男人穿着闪闪发光的金色盔甲,留着胡子,一对天使翅膀,可爱的Q版风格,chibi,3D渲染
3. 莲花盘坐
Prompt: aiyouxiketang,a man in gleaming golden armor with a beard sitting cross-legged on lotus, hands resting palms up, serene peace,cute Q version style, chibi,3D rendering
**提示词:**一个人穿着闪闪发光的金色盔甲和胡子盘腿坐在莲花,双手休息掌心向上,安详的和平,可爱的Q版风格,chibi,3D渲染
4. 重拳出击
**Prompt:**aiyouxiketang,a man in gleaming golden armor with a beard in powerful stance, preparing punch, muscles tensed, eyes fixed, explosive energy,cute Q version style, chibi,3D rendering
提示词:一个身披金光闪闪的铠甲,蓄着大胡子站姿有力的男人,准备出拳,肌肉紧绷,眼神凝神,能量爆发力,可爱的Q版风格,chibi,3D渲染


5. 凝视远方
Prompt:aiyouxiketang,a man in gleaming golden armor with a beard in contemplation, hands clasped behind back, gaze upwards, sun’s gentle glow, thoughtful expression, cute Q version style, chibi,3D rendering
提示词:一个穿着闪闪发光的金色盔甲,胡须沉思的男人,双手背在背后,向上凝视,太阳的温柔的光芒,体贴的表情,可爱的Q版风格,chibi,3D渲染
6. 凝视大海
Prompt:aiyouxiketang,a man in gleaming golden armor with a beard on cliff edge, cape billowing, hand raised to shield eyes, gazing out to sea, distant lighthouse, cute Q version style, chibi,3D rendering
提示词:一个人穿着闪闪发光的金色盔甲,留着胡子站在悬崖边上,披风翻腾,举起手遮住眼睛,凝视着大海,远处的灯塔,可爱的Q版风格,chibi,3D渲染


7. 钓鱼
Prompt:aiyouxiketang,a man in gleaming golden armor with a beard fishing by lake, tranquil water, clear blue sky reflection, breeze rustling reeds,cute Q version style, chibi,3D rendering
提示词:一个人穿着闪闪发光的金色盔甲,留着胡子在湖边钓鱼,宁静的水面,清澈的蓝天反射,微风沙沙的芦苇,可爱的Q版风格,chibi,3D渲染


8. 虔诚跪着
Prompt:aiyouxiketang,a man in gleaming golden armor with a beard kneeling in reverence, hand touching ground, bowed head, serene garden, falling cherry blossoms, cute Q version style, chibi,3D rendering
提示词:一个穿着闪闪发光的金色盔甲,留着胡子的男人虔诚地跪着,手触地,低头,宁静的花园,飘落的樱花,可爱的Q版风格,chibi,3D渲染


9. 月下舞剑
Prompt:aiyouxiketang,a man in gleaming golden armor with a beard with sword aloft, full moonlight, gleaming sword, sharp shadow,cute Q version style, chibi,3D rendering
提示词:一个穿着闪闪发光的金色盔甲,蓄着胡子,高举宝剑的男人,满月,闪闪发光的剑,锋利的阴影,可爱的Q版风格,chibi,3D渲染


好了,今天的分享就到这里了,希望今天分享的内容对大家有所帮助。
模型和工作流放在网盘里,感兴趣的小伙伴自取!
https://pan.quark.cn/s/b3df771404e2
感兴趣的小伙伴,赠送全套AIGC学习资料,包含AI绘画、AI人工智能等前沿科技教程和软件工具,具体看这里。

AIGC技术的未来发展前景广阔,随着人工智能技术的不断发展,AIGC技术也将不断提高。未来,AIGC技术将在游戏和计算领域得到更广泛的应用,使游戏和计算系统具有更高效、更智能、更灵活的特性。同时,AIGC技术也将与人工智能技术紧密结合,在更多的领域得到广泛应用,对程序员来说影响至关重要。未来,AIGC技术将继续得到提高,同时也将与人工智能技术紧密结合,在更多的领域得到广泛应用。

一、AIGC所有方向的学习路线
AIGC所有方向的技术点做的整理,形成各个领域的知识点汇总,它的用处就在于,你可以按照下面的知识点去找对应的学习资源,保证自己学得较为全面。


二、AIGC必备工具
工具都帮大家整理好了,安装就可直接上手!

三、最新AIGC学习笔记
当我学到一定基础,有自己的理解能力的时候,会去阅读一些前辈整理的书籍或者手写的笔记资料,这些笔记详细记载了他们对一些技术点的理解,这些理解是比较独到,可以学到不一样的思路。


四、AIGC视频教程合集
观看全面零基础学习视频,看视频学习是最快捷也是最有效果的方式,跟着视频中老师的思路,从基础到深入,还是很容易入门的。

五、实战案例
纸上得来终觉浅,要学会跟着视频一起敲,要动手实操,才能将自己的所学运用到实际当中去,这时候可以搞点实战案例来学习。








705

被折叠的 条评论
为什么被折叠?



