大家好我是安琪!!!
最近两天,可以说《黑神话:悟空》真的是太火了。在大家热心谈论黑悟空的时候,AI绘画领域也不甘落后,结合最近火爆的AI绘画工具Flux,各路大神第一时间就训练出了Flux的loar版本,今天我们就来体验感受一下大神“AIGAME熊熊”推出的Flux版本的loar模型:FLUX1-超写实逼真黑悟空

模型下载地址 (需要的同学可自行扫描获取)

触发词:aiyouxiketang
下面是作者推荐的提示词:
a man in armor with a beard and a beard(一个穿着盔甲,留着胡子的男人)
a man in a costume holding a ball(一个穿着戏服的人正在举行舞会)
the elder in the elder gamex(长者游戏中的长者)
a man with a beard and a beard(一个长着胡子和胡子的男人)
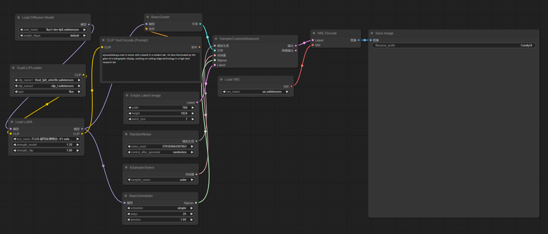
工作流(文末网盘地址也可获取)
我们只需要将FLUX1-超写实逼真黑悟空lora模型下载放置到ComfyUI\models\loras目录下。然后加载工作流就可以直接体验了。

1. 技术研究
Prompt: aiyouxiketang,a man in armor with a beard in a modern lab , his face illuminated by the glow of a holographic display, working on cutting-edge technology in a high-tech research lab
提示词:一个留着胡子、身穿盔甲的人,在一个现代化的实验室里,他的脸被全息显示器的光芒照亮,在一个高科技研究实验室里从事尖端技术的研究


2. T台秀
Prompt: a man in armor with a beard with a commanding presence, his face showcasing a slight smile, walking the runway,with the audience’s applause echoing and the runway’s sleek design reflecting the light
提示词:一名身穿盔甲、蓄着胡须、威严威严的男子在t台上走着,观众的掌声回荡着,t台的光滑设计反射着灯光


3. 踢足球
Prompt: aiyouxiketang,a man in armor with a beard in the center of the field, his face determined, kicking a powerful shot towards the goal, with the stadium roaring in the background and the sunset casting a golden light
**提示词:**在球场中央,一名身穿盔甲、蓄着胡子的男子,一脸坚定,向球门踢出了一脚有力的射门,背景是体育场的轰鸣,夕阳洒下了金色的光芒
4. 烹饪大师
Prompt: aiyouxiketang,a man in armor with a beard in a professional kitchen, his face concentrated and passionate, crafting an exquisite dish, with the aroma of herbs and spices filling the air
提示词:一个穿着盔甲、留着胡子的男人,在专业的厨房里,他的脸专注而热情,正在制作一道菜,空气中弥漫着香草和香料的香气
5. 图书馆
Prompt:aiyouxiketang, a man in armor with a beard in a cozy library, his face illuminated by the gentle light of a reading lamp, engrossed in an ancient tome, surrounded by shelves filled with wisdom
提示词:一个穿着盔甲、留着胡子的男人,在一个舒适的图书馆里,他的脸被一盏阅读灯的柔和光线照亮,全神贯注地读着一本古老的大部头,周围是充满智慧的书架
6. 冥想
Prompt:aiyouxiketang, a man in armor with a beard with a knowing look, seated in a lotus position, meditating under a canopy of ancient trees, behind the release of golden light
提示词:身穿铠甲,蓄着胡须,一副会心的样子,坐在莲花位,在古树的树冠下冥想,背后释放着金色的光芒


好了,今天的分享就到这里了,希望今天分享的内容对大家有所帮助。
资料软件免费放送
次日同一发放请耐心等待
学好 AI绘画 不论是就业还是做副业赚钱都不错,但要学会 AI绘画 还是要有一个学习规划。最后大家分享一份全套的 AI绘画 学习资料,给那些想学习 AI绘画 的小伙伴们一点帮助!
需要的可以扫描下方CSDN官方认证二维码免费领取【保证100%免费】

**一、AIGC所有方向的学习路线**
AIGC所有方向的技术点做的整理,形成各个领域的知识点汇总,它的用处就在于,你可以按照下面的知识点去找对应的学习资源,保证自己学得较为全面。


二、AIGC必备工具
工具都帮大家整理好了,安装就可直接上手!

三、最新AIGC学习笔记
当我学到一定基础,有自己的理解能力的时候,会去阅读一些前辈整理的书籍或者手写的笔记资料,这些笔记详细记载了他们对一些技术点的理解,这些理解是比较独到,可以学到不一样的思路。


四、AIGC视频教程合集
观看全面零基础学习视频,看视频学习是最快捷也是最有效果的方式,跟着视频中老师的思路,从基础到深入,还是很容易入门的。

五、实战案例
纸上得来终觉浅,要学会跟着视频一起敲,要动手实操,才能将自己的所学运用到实际当中去,这时候可以搞点实战案例来学习。

这份完整版的学习资料已经上传CSDN,朋友们如果需要可以微信扫描下方CSDN官方认证二维码免费领取【保证100%免费】







705

被折叠的 条评论
为什么被折叠?



