本公众号由以下老铁赞助,感谢他们❗️
盼望着、盼望着,国庆节眼看就快到了,一大批开发者蓄势待发,连 MMORPG 也终于来了!
Cocos Store 9月新品资源丰富,目前包含MMORPG、多款精品消除、炫彩泡泡龙,还有支持子包热更新的插件、构建压缩插件等,绝对会给你惊喜!

01 灯灯游侠
开发者:西安简乐游

介绍:这是一款传奇类 2D MMORPG,二次元风格实时战斗,2.5D多人同时在线游戏、打怪爆装备、玩家PK、激情夺宝。项目前后端为 JS 语言开发,客户端 Cocos Creator 2.4.11,服务端为MySQL + NodeJS + Pomelo 2.2.7 支持集群,开发者支持售后及二次开发。游戏已经上线 TapTap 可下载 APK 或直接 H5 在线体验。
TapTap体验:
https://www.taptap.cn/app/697624
H5在线体验:
http://ddyx.d2026.com/online
下载地址:
https://store.cocos.com/app/detail/6737

02 宝石之旅
开发者:诚诚工作室

介绍:诚诚工作室 Cocos Store 首批企业卖家,近期上架多款 2D 精品消除游戏。《宝石之旅》包含 3000+ 关卡,消除元素道具丰富,已接入微信小游戏SDK支持appid代码授权。
微信小游戏体验:

H5在线体验:
https://game-1253296427.cos.ap-chengdu.myqcloud.com/store-m3/index.html
下载链接:
https://store.cocos.com/app/detail/6701

03 宝石爆破消除
开发者:诚诚工作室

介绍:《宝石爆破消除》消消乐玩法,点击同色的2个相连的色块即可消除。游戏包含1500关卡,关卡类型多样道具支持彩虹、十字爆破、随机排列。
微信小游戏体验:

H5在线体验:
https://game-1253296427.cos.ap-chengdu.myqcloud.com/crush/index.html
下载地址:
https://store.cocos.com/app/detail/6768

04 炫彩泡泡
开发者:诚诚工作室

介绍:经典泡泡龙创意进化,多彩泡泡、随机颜色、吞噬黑洞、魔幻云朵等,游戏包含1500关卡,已接入微信SDK支持appid代码授权。
微信小游戏体验:

H5在线体验:
https://game-1253296427.cos.ap-chengdu.myqcloud.com/bubbleShoot/index.html
下载地址:
https://store.cocos.com/app/detail/6767

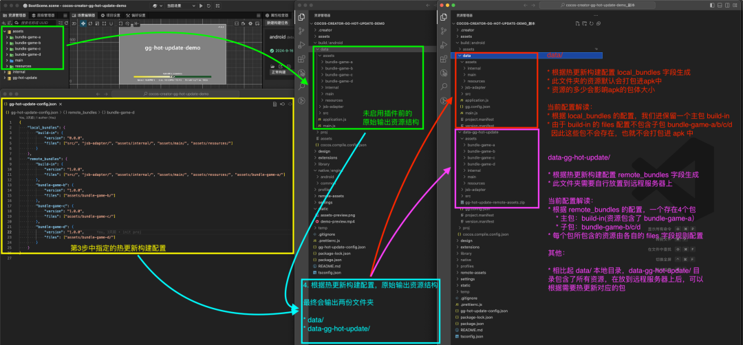
05 【GG插件】热更新
开发者:saisam(枝涛)

介绍:gg-hot-update 热更新插件基于官方热更原理,重新采用 DownloadTask 进行编写,具备以下特色功能:
主包/子包热更新模式;
跨版本热更,比如存在版本 1.0.0、1.1.0、1.2.0、1.3.0,我们可以在 1.0.0 版本上,直接升级到 1.3.0;
支持主包/子包的断线重连。

以 Android 为例,插件在自动构建完毕时,根据插件的热更新构建配置文件,对原始输出目录进行处理,最终生成两份资源:
本地资源目录(构建 apk 时会打包进 apk)
远程资源目录(差不多等于整包资源)

热更新插件的 Demo 演示仓库:
https://github.com/zhitaocai/cocos-creator-gg-hot-update-demo
下载地址:
https://store.cocos.com/app/detail/6756

06 超强图片压缩 FOR 2.X
开发者:楚游香

介绍:基于TinyPNG业界最佳图片压缩方案,免压缩,不限使用次数与数量。全自动批量压缩,平均压缩比仅为原图的25%,压缩效果几乎与原图一样。

插件使用简单,支持构建完成后自动开始压缩,显示进度信息。


下载地址:
https://store.cocos.com/app/detail/6671
游戏开发,副业变现
晓衡的愿景是助力 1000 位个人开发者
一年独立挣钱10W+

欢迎加晓衡微信






291

被折叠的 条评论
为什么被折叠?



