一、什么是工作流
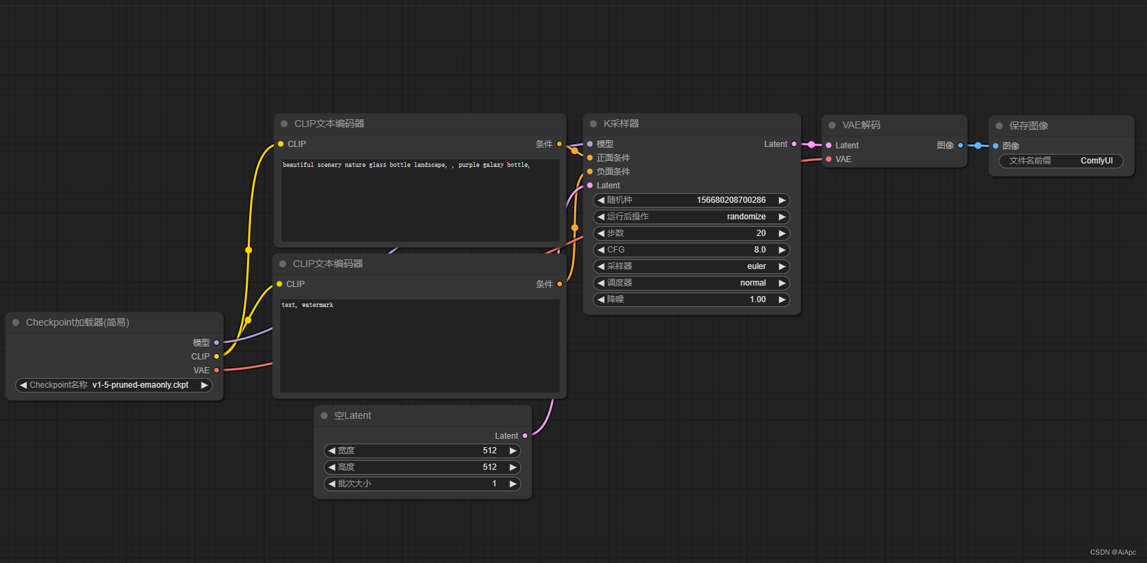
ComfyUI工作流是一个基于节点的图形用户界面(GUI),专门为Stable Diffusion设计,用于创建复杂的图像生成工作流程。在这个系统中,用户可以通过拖拽和连接不同的节点来构建从加载模型到生成图像的整个流程
二、工作流核心功能
ComfyUI工作流为用户提供了一种直观且强大的方式来创建和管理AI图像生成任务,极大地方便了AI绘画和其他图像生成项目的开发和实施
1.节点编辑器:
工作流由多个节点组成,每个节点代表一个具体的任务,如加载模型、处理图像等。用户可以将这些节点拖拽到画布上,并通过连接线定义它们之间的关系
2.导入与导出
ComfyUI允许用户导出工作流,并分享给其他用户,实现工作流的复现和共享
3.预设工作流
提供多种预设的工作流,涵盖从文本到视频、图像到视频的创作,方便用户直接使用或进一步修改
三、如何使用工作流
1.安装ComfyUI:
- 下载并安装ComfyUI,可以通过ComfyUI官方网站或其他提供的安装教程进行安装
2.创建工作流:
- 打开ComfyUI,进入图形节点编辑器。
- 将不同的节点拖拽到画布上,节点可以代表模型加载、图像处理等任务。
- 使用连接线定义节点之间的关系,从而构建一个完整的工作流,从加载模型到生成图像
3.管理工作流
- 使用Workspace Manager插件,可以轻松实现工作流的切换、浏览、历史版本保存和分类管理。
- ComfyUI Launcher支持自动化设置,确保工作流的可复现性,并能够同时运行多个独立的工作流。

4.导入与导出工作流
- 用户可以将工作流导出并分享给其他用户,以实现工作流的复现和共享。
- 通过ComfyUI预设的工作流,用户可以直接使用或进一步修改,涵盖从文本到视频、图像到视频的创作


4456

被折叠的 条评论
为什么被折叠?



