
DHCP如何下发IP地址?
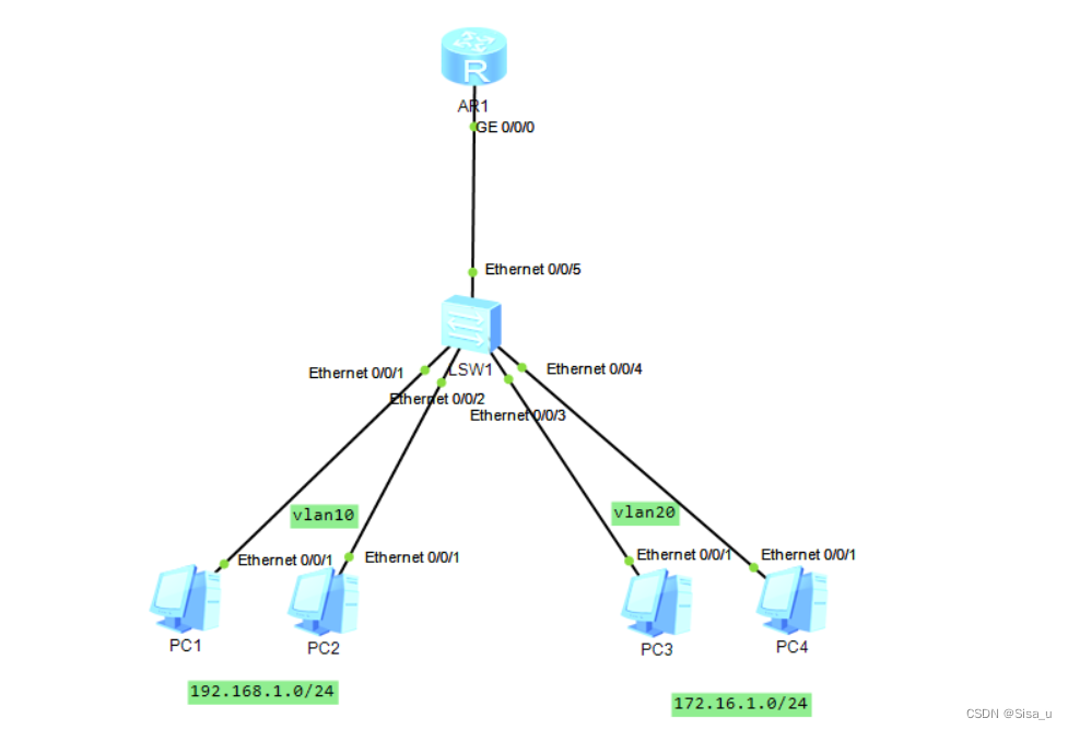
既然是个协议必不可少的会有报文的交互,DHCP服务器和和想要获取IP地址客户端之间进行报文交互。的方式,通告全网DHCP服务器,选择第一个回复offer报文的DHCP服务器,并请求使用其所下发的IP地址。上述中的手动配置较为简单,下面我们通过一个小实验来使用DHCP下发IP地址,两种下发方式在本次实验都有介绍。在网络中主机和主机之间的通信,都需要一个合法的IP地址才能进行通信。vlan 20 中的主机使用地址池方式下发IP地址。的方式,回复客户端并携带所需的IP地址。的方式,发现当前网络中DHCP服务器。






