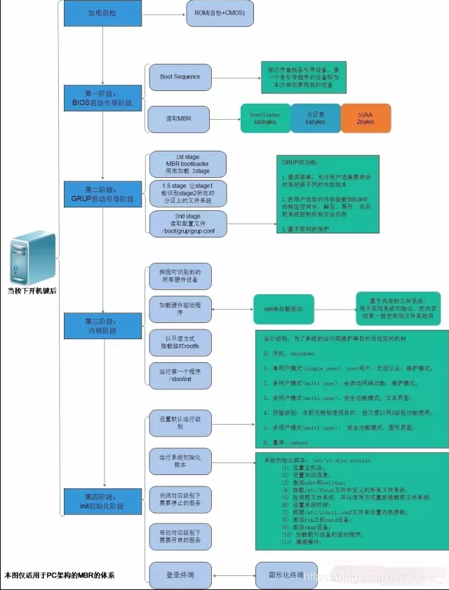
当我们按下开机键后,系统背后的秘密我们是否了解呢?这里,我带大家探索一下linux系统开机背后的秘密。

1.加电自检
主板在接通电源后,系统首先由POST程序来对内部各个设备进行检查,自检中如发现有错误,将按两种情况处理:对于严重故障(致命性故障)则停机,此时由于各种初始化操作还没完成,不能给出任何提示或信号;对于非严重故障则给出提示或声音报警信号,等待用户处理。
2.BIOS启动引导阶段
自检通过之后,按次序查找各引导设备,第一个有引导程序的设备即为本次启动要用到的设备。一般电脑是按"F2"或"Del"键等等进入BIOS,在里面我们可以调整硬盘的启动顺序。
找到第一个有引导程序的设备后,BIOS会找到设备中的MBR,读取其中的Bootloader。
3.GRUP引导阶段
这时候就可以看到我们的Centos系统了,但是一般都不需要操作,会自动启动系统。其实我们也可以自己手动启动系统的。
3.1 手动在grub命令行接口启动系统:
grub> root (hd#,#)
grub> kernel /vmlinuz-VERSION-RELEASE ro root=/dev/DEVICE
grub> initrd /initramfs-VERSION-RELEASE.img
grub> boot
3.2 grub的命令行接口:
e: 编辑模式,用于编辑菜单;
c: 命令模式,交互式接口;
help: 获取帮助列表
help KEYWORD: 详细帮助信息
find (hd#,#)/PATH/TO/SOMEFILE:
root (hd#,#) 设定grup的根设备
kernel /PATH/TO/KERNEL_FILE: 设定本次启动时用到的内核文件;额外还可以添加许多内核支持使用的cmdline参数;
例如:init=/path/to/init, selinux=0
initrd /PATH/TO/INITRAMFS_FILE: 设定为选定的内核提供额外文件的ramdisk;
boot: 引导启动选定的内核;
3.3 配置文件:/boot/grub/grub.conf
配置项:
default=#: 设定默认启动的菜单项;落单项(title)编号从0开始;
timeout=#:指定菜单项等待选项选择的时长;
splashimage=(hd#,#)/PATH/TO/XPM_PIC_FILE:指明菜单背景图片文件路径;
hiddenmenu:隐藏菜单;
password [--md5] STRING: 菜单编辑认证;
title TITLE:定义菜单项“标题”, 可出现多次;用来引导多个内核或者操作系统
root (hd#,#):grub查找stage2及kernel文件所在设备分区;为grub的“根”;
kernel /PATH/TO/VMLINUZ_FILE [PARAMETERS]:启动的内核
initrd /PATH/TO/INITRAMFS_FILE: 内核匹配的ramfs文件;
password [--md5] STRING: 启动选定的内核或操作系统时进行认证
4.加载内核阶段
内核会自身初始化:
探测可识别到的所有硬件设备;
加载硬件驱动程序;(有可能会借助于ramdisk加载驱动)
以只读方式挂载根文件系统;
运行用户空间的第一个应用程序:/sbin/init
5.init初始化阶段
内核加载完毕,会运行init程序,init进程起来后,系统启动的控制权移交给init进程
/sbin/init进程是所有进程的父进程,当init起来之后,它首先会读取配置文件/etc/inittab,进行以下工作:
1.执行系统初始化脚本(/etc/rc.d/rc.sysinit),对系统进行基本的配置,以读写方式挂载根文件系统及其它文件系统,到此系统基本算运行起来了,后面需要进行运行级别的确定及相应服务的启动;
2.确定启动后进入的运行级别;
3.执行/etc/rc.d/rc,该文件定义了服务启动的顺序是先K后S,而具体的每个运行级别的服务状态是放在/etc/rc.d/rcn.d(n=0~6)目录下,所有的文件均链接至/etc/init.d下的相应文件。
4.有关key sequence的设置
5.有关UPS的脚本定义
6.启动虚拟终端/sbin/mingetty
7.在运行级别5上运行X
配置文件:/etc/inittab
每行定义一种action以及与之对应的process
id:runlevels:action:process
id:一个任务的标识符;
runlevels:在哪些级别启动此任务;#,###,可以为空,表示所有级别;
action:在什么条件下启动此任务;
process:任务;(脚本或程序)
action:
wait:等待切换至此任务所在的级别时执行一次;
respawn:一旦此任务终止,就自动重新启动之;
initdefault:设定默认运行级别;此时,process省略;
sysinit:设定系统初始化方式,此处一般为指定/etc/rc.d/rc.sysinit脚本;
K*:要停止的服务;K##*,优先级,数字越小,越是优先关闭;依赖的服务先关闭,而后关闭被依赖的;
S*:要启动的服务;S##*,优先级,数字越小,越是优先启动;被依赖的服务先启动,而依赖的服务后启动;
chkconfig命令:管控/etc/init.d/每个服务脚本在各级别下的启动或关闭状态;
查看:chkconfig --list [name]
添加:chkconfig --add name
删除:chkconfig --del name
修改指定的链接类型:
chkconfig [--level LEVELS] name <on|off|reset>
--level LEVELS:指定要控制的级别;默认为2345;
init命令:
级别切换:init #
级别查看:who -r
注:
正常级别下,最后启动的一个服务S99local没有链接至/etc/init.d下的某脚本,而是链接至了/etc/rc.d/rc.local (/etc/rc.local)脚本;因此,不便或不需写为服务脚本的程序期望能开机自动运行时,直接放置于此脚本文件中即可。
235

被折叠的 条评论
为什么被折叠?



