摘要:
在本博客中,我将详细介绍 Java 编程中的基本流程控制和数据操作技术。通过学习逻辑运算符、键盘输入处理、顺序结构、分支语句以及循环结构,您将能够编写出更加灵活和强大的 Java 程序。
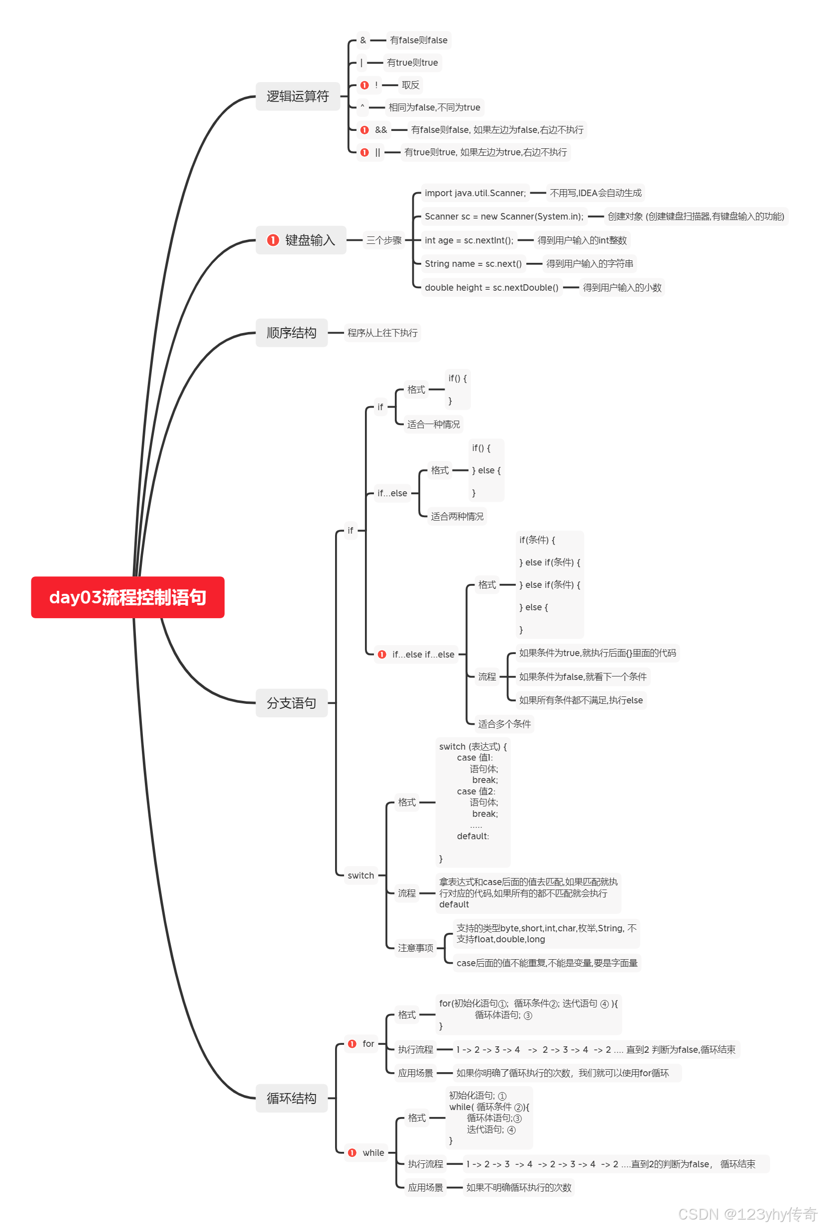
逻辑运算符
逻辑运算是编程中不可或缺的一部分,它允许我们对条件进行更复杂的评估。以下是几种常见的逻辑运算符及其用法:
- &&:逻辑与 - 只有当两个操作数都为 true 时,结果才为 true。
- ||:逻辑或 - 只要其中一个操作数为 true,结果即为 true。
- !:逻辑非 - 用于反转布尔值,即将 true 变为 false,或将 false 变为 true。
键盘输入
在 Java 中,我们可以使用 Scanner 类来接收来自用户的命令行输入。以下是如何实现这一功能的示例代码:
import java.util.Scanner;
public class KeyboardInputExample {
    public static void main(String[] args) {
        Scanner scanner = new Scanner(System.in);
        
        System.out.print("请输入一个整数:");
        int number = scanner.nextInt();
        
        System.out.print("请输入一个浮点数:");
        double decimal = scanner.nextDouble();
        
        // 使用输入的数据进行一些操作...
        
        scanner.close(); // 关闭scanner以防止资源泄漏
    }
}
顺序结构
顺序结构是最简单的控制结构,程序的执行是从上到下依次进行的。例如:
public class SequentialStructure {
    public static void main(String[] args) {
        int a = 10;
        int b = 20;
        int sum = a + b;
        System.out.println("两数之和:" + sum);
    }
}
分支语句
分支语句用于根据条件的真假来决定执行不同的代码块。主要有三种形式:
- if 语句:用于单个条件判断。
- if…else 语句:用于两个条件之间的选择。
- switch 语句:适用于多分支的情况。
示例:if 语句的使用
public class IfStatementExample {
    public static void main(String[] args) {
        int score = 85;
        if (score >= 90) {
            System.out.println("优秀");
        } else if (score >= 80) {
            System.out.println("良好");
        } else if (score >= 70) {
            System.out.println("中等");
        } else {
            System.out.println("不合格");
        }
    }
}
示例:switch 语句的使用
public class SwitchStatementExample {
    public static void main(String[] args) {
        char grade = 'B';
        switch (grade) {
            case 'A':
                System.out.println("优秀");
                break;
            case 'B':
                System.out.println("良好");
                break;
            case 'C':
                System.out.println("中等");
                break;
            default:
                System.out.println("未知等级");
                break;
        }
    }
}
循环结构
循环允许我们反复执行一段代码,直到满足某个条件为止。Java 支持几种类型的循环:
- for 循环:常用于知道循环次数的情况。
- while 循环:用于不确定循环次数但可以根据条件继续执行的情况。
- do…while 循环:类似于 while 循环,但是至少会执行一次循环体。
示例:for 循环的使用
public class ForLoopExample {
    public static void main(String[] args) {
        for (int i = 0; i < 10; i++) {
            System.out.println("当前数字:" + i);
        }
    }
}
示例:while 循环的使用
public class WhileLoopExample {
    public static void main(String[] args) {
        int count = 0;
        while (count < 10) {
            System.out.println("当前计数:" + count);
            count++;
        }
    }
}
示例:do…while 循环的使用
public class DoWhileLoopExample {
    public static void main(String[] args) {
        int counter = 15;
        do {
            System.out.println("倒计时:" + counter);
            counter--;
        } while (counter > 0);
    }
}
结语
通过掌握上述基础概念,您可以开始构建更为复杂和实用的 Java 应用程序。希望这篇指南能帮助您更好地理解 Java 的核心机制!欢迎在评论区分享您的学习心得和实践经验。
 
 
 Java编程基础流程控制与数据操作
Java编程基础流程控制与数据操作
         
                   
                   
                   
                   
       
           
                 
                 
                 
                 
                 
                
               
                 
                 
                 
                 
                
               
                 
                 扫一扫
扫一扫
                     
              
             
                  
 被折叠的  条评论
		 为什么被折叠?
被折叠的  条评论
		 为什么被折叠?
		 
		  到【灌水乐园】发言
到【灌水乐园】发言                                
		 
		 
    
   
    
   
             
            


 
            