🎨背景
在使用ComfyUI时,不可避免的需要经常学习阅读别人的工作流文件,打开之后,也经常会遇到一些各种各样的工作流节点,子节点的名字通常也不会把父节点的名字写出来,所以时常会看的一脸懵逼...比如说下图这个相对比较复杂的工作流:

简单介绍一个可以根据子节点查找官方说明文档的方法,这里需要安装一个插件,插件的名字是:mixLab-nodes,地址:GitHub - shadowcz007/comfyui-mixlab-nodes: Workflow-to-APP、ScreenShare&FloatingVideo、GPT & 3D、SpeechRecognition&TTS
🍧使用方法
安装方法就不详细介绍了,可以看git,跟其他自定义节点的安装方式差不多。
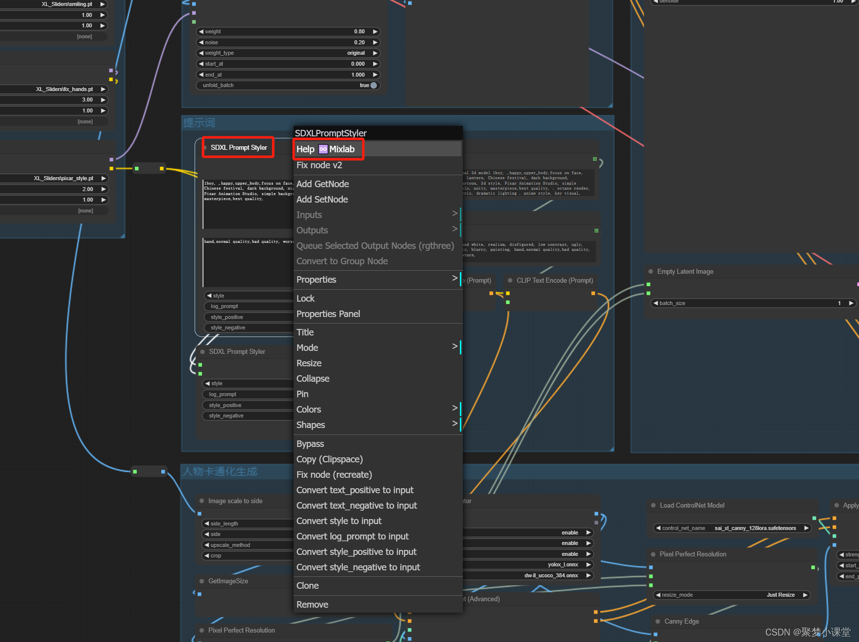
安装之后,在任何工作流上,发现不熟悉的节点,都可以直接点击右键,在弹出的菜单上,点击Help∞Mixlab:

稍等一会儿(众所周知,git页面是需要魔法的),就会将该节点的git地址弹窗的方式展示出来:

可以直接滚动查看节点的详细介绍,如果想要独立窗口查看,可以点击右边的🔗图标,就跳转到节点作者的git页面啦~


ps:大量节点都可以通过这种方式来查找,但是也有个别节点会找不到,比如说下图这个翻译节点,并且没有任何反馈,暂时还不是很确定具体原因,有知道的朋友也欢迎告知。

如果觉得对你有帮助,还请点个赞👍哦~
497

被折叠的 条评论
为什么被折叠?



