
1. 概述
1.1 是什么
Hystrix是一个用于处理分布式系统的延迟和容错的开源库,在分布式系统里,许多依赖不可避免的会调用失败,比如超时、异常等,Hystrix能够保证在一个依赖出问题的情况下,不会导致整体服务失败,避免级联故障,以提高分布式系统的弹性。
“断路器”本身是一种开关装置,当Hystrix监控到某个服务发生故障之后熔断器会开启,将此服务链路断开,不过hystrix不会将该服务的消费者阻塞,或向消费者抛出异常而是向调用方返回一个符合预期的、可处理的备选响应(FallBack),这样就保证了服务调用方的线程不会被长时间、不必要地占用,从而避免了故障在分布式系统中的蔓延,乃至雪崩,故Hystrix是系统的一种防御机制。
1.2 hystrix能做什么
- 服务降级
- 服务熔断
- 接近实时的监控
1.3 hystrix官网
https://github.com/Netflix/Hystrix/wiki/How-To-Use
1.4 hystrix官宣,停更进维

2. Hystrix重要概念
服务降级: 服务器忙,请稍后再试,不让客户端等待并立刻返回一个友好提示
哪些情况会出现降级?
程序运行异常
超时
服务熔断触发服务降级
线程池/信号量打满也会导致服务降级
服务熔断: 类似保险丝达到最大服务访问后,直接拒绝访问,拉闸限电,然后调用服务降级方法并返回友好提示 (服务降级->进而熔断-> 恢复调用链路)
服务限流:秒杀高并发等操作,严禁一窝蜂的过来拥挤,大家排队,一秒钟N个,有序进行
3. hystrix案例
3.1 构建
3.1.1 新建cloud-provider-hystrix-payment8001
3.1.2 pom文件 添加hystirx依赖
<!-- hystrix -->
<dependency>
<groupId>org.springframework.cloud</groupId>
<artifactId>spring-cloud-starter-netflix-hystrix</artifactId>
</dependency>
3.1.3 yml文件
server:
port: 8001
spring:
application:
name: cloud-provider-hystrix-payment
eureka:
client: #客户端注册进eureka服务列表内
register-with-eureka: true #表示是否将自己注册进eurekaServer默认为true
fetch-registry: true #是否从EurekaServer抓取已有的注册信息,默认为true 单节点无所谓,集群必须为true才能配合ribbon使用负载均衡
service-url:
defaultZone: http://localhost:7001/eureka
3.1.4 主启动类
@SpringBootApplication
@EnableEurekaClient
public class PaymentHystrixMain8001 {
public static void main(String[] args) {
SpringApplication.run(PaymentHystrixMain8001.class, args);
}
}
3.1.5 业务类
PaymentService
@Service
public class PaymentService {
//正常访问
public String paymentInfo_OK(Integer id){
return "线程池:" + Thread.currentThread().getName()+"paymentInfo_OK,id:"+id+"\t";
}
public String paymentInfo_TimeOut(Integer id){
try {
Thread.sleep(3000);
} catch (InterruptedException e) {
e.printStackTrace();
}
return "线程池:" + Thread.currentThread().getName()+"paymentInfo_TimeOut,id:"+id+"\t";
}
}
Controller
@RestController
@Slf4j
public class PaymentController {
@Resource
private PaymentService paymentService;
@Value("${server.port}")
private String serverPort;
@GetMapping("/payment/hystrix/ok/{id}")
public String paymentInfo_OK(@PathVariable("id") Integer id){
String result = paymentService.paymentInfo_OK(id);
log.info("****result:"+result);
return result;
}
@GetMapping("/payment/hystrix/timeout/{id}")
public String paymentInfo_Timeout(@PathVariable("id") Integer id){
String result = paymentService.paymentInfo_TimeOut(id);
log.info("****result:"+result);
return result;
}
}
3.1.6 正常测试
-
启动eureka7001
-
启动cloud-provider-hystrix-payment8001
访问 -
sucess的方法
http://localhost:8001/payment/hystrix/ok/2
- 每次调用耗费3秒的方法
http://localhost:8001/payment/hystrix/timeout/2
上述module均ok
3.2高并发测试
3.2.1 Jmeter压测测试
开启Jmeter 来20000个请求都去访问paymentInfo_TimeOut服务


演示结果
两个都在自己转圈圈
为什么会被卡死呢?
tomcat的默认工作线程数被打满了,没有多余的线程来分解压力和处理
Jmeter压测结论
现在只是服务提供者8001自己测试,假如此时消费者80也来访问,那消费者只能干等,服务端8001直接被拖死
3.2.2 新建cloud-consumer-feign-hystrix-order80
pom文件 添加hystirx依赖
<!-- hystrix -->
<dependency>
<groupId>org.springframework.cloud</groupId>
<artifactId>spring-cloud-starter-netflix-hystrix</artifactId>
</dependency>
yml文件
server:
port: 80
eureka:
client: #客户端注册进eureka服务列表内
register-with-eureka: false #表示是否将自己注册进eurekaServer默认为true
service-url:
defaultZone: http://localhost:7001/eureka
主启动类
@SpringBootApplication
@EnableFeignClients
public class OrderHystrixMain80 {
public static void main(String[] args) {
SpringApplication.run(OrderHystrixMain80.class,args);
}
}
业务类
service
@Component
@FeignClient(value="CLOUD-PROVIDER-HYSTRIX-PAYMENT")
public interface PaymentHystrixService {
@GetMapping("/payment/hystrix/ok/{id}")
public String paymentInfo_OK(@PathVariable("id") Integer id);
@GetMapping("/payment/hystrix/timeout/{id}")
public String paymentInfo_Timeout(@PathVariable("id") Integer id);
}
controller
@RestController
@Slf4j
public class OrderHystrixController {
@Resource
private PaymentHystrixService paymentHystrixService;
@GetMapping("/consumer/payment/hystrix/ok/{id}")
public String paymentInfo_OK(@PathVariable("id") Integer id){
String result = paymentHystrixService.paymentInfo_OK(id);
return result;
}
@GetMapping("/consumer/payment/hystrix/timeout/{id}")
public String paymentInfo_Timeout(@PathVariable("id") Integer id){
return paymentHystrixService.paymentInfo_Timeout(id);
}
}
- 正常测试
http://localhost/consumer/payment/hystrix/ok/3 - 高并发测试
2w个请求压8001
消费者80再去访问正常的ok微服务8001地址
偶尔会出现超时异常
3.3 故障现象
8001 同一层次的其它接口服务被困死,因为tomcat线程池里面的工作线程已经被挤占完毕
80此时调用8001,客户端访问响应缓慢,转圈圈
3.4 上述结论
正因为有上述故障或不佳表现才有我们的降级/容错/限流等技术诞生
3.5 如何解决?解决的要求
超时导致服务器变慢
出错(宕机或程序运行出错)
解决办法
对方服务(8001)超时了,调用者(80)不能一直卡死等待,必须有服务降级
对方服务(8001)down机了,调用者(80)不能一直卡死等待,必须有服务降级
对方服务(8001)ok, 调用者(80)自己出故障或有自我要求(自己等待时间小于服务提供者) 80自己处理降级
3.6服务降级
3.6.1 8001 fallback
一旦调用服务方法失败并抛出错误信息后,会自动调用@HystrixCommand标注好的fallbackMethod调用类中的指定方法
业务类启用
@HystrixCommand(fallbackMethod = "paymentInfo_TimeOutHandler",commandProperties =
@HystrixProperty(name = "execution.isolation.thread.timeoutInMilliseconds",value="3000"))
public String paymentInfo_TimeOut(Integer id){
int age = 10 / 0;
int second = 5;
try { TimeUnit.SECONDS.sleep(second); } catch (InterruptedException e) { e.printStackTrace(); }
return "线程池:" + Thread.currentThread().getName()+"paymentInfo_TimeOut,id:"+id+"\t";
}
public String paymentInfo_TimeOutHandler(Integer id){
return "线程池:" + Thread.currentThread().getName()+"系统繁忙请稍后再试,id:"+id+"\t"+"哈哈";
}
主启动类激活 添加@EnableCircuitBreaker
@SpringBootApplication
@EnableEurekaClient
@EnableCircuitBreaker
public class PaymentHystrixMain8001 {
public static void main(String[] args) {
SpringApplication.run(PaymentHystrixMain8001.class, args);
}
}

上图故意制造两个异常
- int age = 10 / 0; 计算异常
- 超时异常
当前服务不可用了,做服务降级,兜底的方案都是paymentInfo_TimeOutHandler
3.6.2 80fallback
(1)yml文件 开启feign对hystrix的支持
server:
port: 80
eureka:
client: #客户端注册进eureka服务列表内
register-with-eureka: false #表示是否将自己注册进eurekaServer默认为true
service-url:
defaultZone: http://localhost:7001/eureka
feign:
hystrix:
enabled: true
(2)主启动类
@SpringBootApplication
@EnableFeignClients
@EnableHystrix
public class OrderHystrixMain80 {
public static void main(String[] args) {
SpringApplication.run(OrderHystrixMain80.class,args);
}
}
(3)业务类
@RestController
@Slf4j
public class OrderHystrixController {
@Resource
private PaymentHystrixService paymentHystrixService;
@GetMapping("/consumer/payment/hystrix/ok/{id}")
public String paymentInfo_OK(@PathVariable("id") Integer id){
String result = paymentHystrixService.paymentInfo_OK(id);
return result;
}
@GetMapping("/consumer/payment/hystrix/timeout/{id}")
@HystrixCommand(fallbackMethod = "paymentInfo_TimeOutFallbackMethod",commandProperties =
@HystrixProperty(name = "execution.isolation.thread.timeoutInMilliseconds",value="1500"))
public String paymentInfo_Timeout(@PathVariable("id") Integer id){
return paymentHystrixService.paymentInfo_Timeout(id);
}
public String paymentInfo_TimeOutFallbackMethod(Integer id){
return "我是消费者80,对方支付系统繁忙请稍后再试,呵呵";
}
}
测试

3.6.3 目前存在的问题
3.6.3.1 每个业务方法对应一个兜底的方法,代码膨胀
如何解决?
使用 @DefaultProperties(defaultFallback = “”)
@DefaultProperties(defaultFallback = “”) 的设计思想
1 :1 每个方法配置一个服务降级方法,技术上可以,实际上傻X
1:N 除了个别核心业务有专属的降级方法,其它普通的可通过@DefaultProperties(defaultFallback = “”)统一跳转到统一处理结果页面
通用的和独享的各自分开,避免了代码膨胀,合理减少了代码量

3.6.3.2 和业务逻辑混在一起,代码混乱
如何解决?
为Feign客户端定义的接口添加一个服务降级处理的实现类即可解耦
具体步骤
- 根据cloud-consumer-feign-hystrix-order80已经有的PaymentHystrixService接口,新建一个类PaymentFallbackService实现PaymentHystrixService接口,统一为接口里的方法进行异常处理
- yml文件 开启feign对hystrix的支持
feign:
hystrix:
enabled: true
- PaymentFallbackService接口
@Component
public class PaymentFallbackService implements PaymentHystrixService{
@Override
public String paymentInfo_OK(Integer id) {
return "---PaymentFallbackService paymentInfo_OK";
}
@Override
public String paymentInfo_Timeout(Integer id) {
return "---PaymentFallbackService paymentInfo_Timeout";
}
}
- 测试
eureka7001启动
paymentHystrixMain8001启动
正常访问测试 http://localhost/consumer/payment/hystrix/ok/2
故意关闭微服务8001

此时服务端provider已经down了,但是我们做了服务降级处理,让客户端在服务端不可用时也会获得提示信息而不会挂起耗死服务器
3.7 服务熔断
3.7.1 熔断是什么
熔断机制是应对雪崩效应的一种微服务链路保护机制。当扇出链路的某个微服务出错不可用或者响应时间太长时,会进行服务的降级,进而熔断该节点微服务的调用,快速返回错误的响应信息。
当检测到该节点微服务调用响应正常后,恢复调用链路
在Springcloud框架里,熔断机制通过Hystrix实现,Hystrix会监控微服务间调用的状况,当失败的调用到一定阈值,缺省是5秒内20次调用失败,就会启动熔断机制,熔断机制的注解是@HystrixCommand
3.7.2 实操
修改cloud-provider-hystrix-payment8001
paymentService
@Service
public class PaymentService {
//==服务熔断
@HystrixCommand(fallbackMethod = "paymentCircuitBreaker_fallback",commandProperties = {
@HystrixProperty(name="circuitBreaker.enabled",value="true"),//是否开启断路器
@HystrixProperty(name="circuitBreaker.requestVolumeThreshold",value="10"), //请求次数
@HystrixProperty(name="circuitBreaker.sleepWindowInMilliseconds",value="10000"), //时间窗口期
@HystrixProperty(name="circuitBreaker.errorThresholdPercentage",value="60")}) //失败率达到多少后跳闸
public String paymentCircuitBreaker(@PathVariable("id") Integer id){
if(id < 0){
throw new RuntimeException("****id 不能负数");
}
String serialNumber = IdUtil.simpleUUID();
return Thread.currentThread().getName()+"\t"+"调用成功,流水号:"+serialNumber;
}
public String paymentCircuitBreaker_fallback(@PathVariable("id") Integer id){
return "id 不能负数,请稍后再试, id:"+id;
}
}
paymentController
@RestController
@Slf4j
public class PaymentController {
@Resource
private PaymentService paymentService;
@Value("${server.port}")
private String serverPort;
//=====服务熔断
@GetMapping("/payment/circuit/{id}")
public String paymentCircuitBreaker(@PathVariable("id") Integer id){
String result = paymentService.paymentCircuitBreaker(id);
log.info("*****result:"+result);
return result;
}
}
测试
正确访问: http://localhost:8001/payment/circuit/2
错误访问: http://localhost:8001/payment/circuit/-10
多次访问错误页面然后慢慢正确,发现就算是正确的访问地址也不能进行访问
3.7.3 小总结
熔断类型
熔断打开 请求不再进行调用当前服务,内部设置时钟一般为MTTR(平均故障处理时间),当打开时长达到所设时钟则进入半熔断状态
熔断关闭 熔断关闭不会对服务进行熔断
熔断半开 部分请求根据规则调用当前服务,如果请求成功且符合规则则认为当前服务恢复正常,关闭熔断
断路器在什么情况下起作用?
涉及到断路器的三个重要参数: 快照时间窗口、请求总数阀值、错误百分比阀值
1. 快照时间窗: 断路器确定是否打开需要统计一些请求和错误数据,而统计的时间范围就是快照时间窗,默认为最近的10秒
2.请求总数阀值: 在快照时间窗内,必须满足请求总数阀值才有资格熔断,默认为20, 意味着在10秒内,如果该hystrix命令的调用次数不足20次,即使所有的请求都超时或其他原因失败,断路器都不会打开
3. 错误百分比阀值: 当请求总数在快照时间窗内超过了阀值,比如发生了30次调用,如果在这30次调用中,有15次发生了超时异常,也就是超过50%的错误百分比,在默认设定50%阀值情况下,这时候就会将断路器打开
断路器开启或关闭的条件?
当满足一定的阀值的时候(默认10秒内超过20个请求次数)
当失败率达到一定的时候(默认10秒内超过50%的请求失败)
到达以上阀值,断路器将会开启
当开启的时候,所有请求都不会进行转发
一段时间后(默认5秒)这个时候断路器是半开状态,会让其中一个请求进行转发。 如果成功,断路器会关闭,若失败,继续开启。
断路器打开之后?
1.再有请求调用的时候,将不会调用主逻辑,而是直接调用降级fallback,通过断路器,实现了自动地发现错误并将降级逻辑切换为主逻辑,减少响应延迟的效果。
2.原来的主逻辑要如何恢复呢?
hystrix为我们实现了自动恢复功能
当断路器打开,对主逻辑进行熔断之后,hystrix会启动一个休眠时间窗,在这个时间窗内,降级逻辑是临时的成为主逻辑,当休眠时间窗到期,断路器将进入半开状态,释放一次请求到原来的主逻辑上,如果此次请求正常返回,那么断路器将继续闭合,主逻辑恢复,如果这次请求依然有问题,断路器继续进入打开状态,休眠时间窗重新计时。
3.8 服务限流
后面高级篇alibaba的sentinel再说
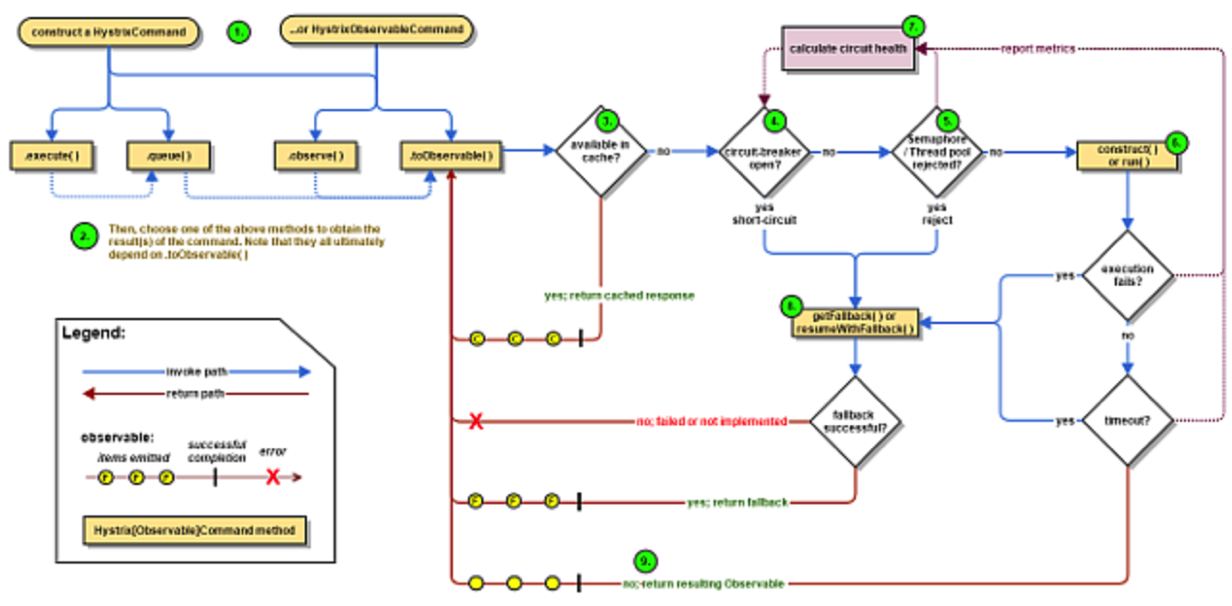
4. hystrix工作流程
官网: https://github.com/Netflix/Hystrix/wiki/How-it-Works
官网流程图:

5. 服务监控hystrixDashboard
5.1 概述
除了隔离依赖服务的调用以外,Hystrix还提供了准实时的调用监控(Hystrix Dashboard), Hystrix会持续地记录所有通过Hystrix发起的请求的执行信息,并以统计报表和图形的形式展示给用户,包括每秒执行多少请求多少成功,多少失败等。Netflix通过hystrix-metrics-event-stream项目实现了对以上指标的监控。Spring Cloud也提供了Hystrix Dashboard的整合,对监控内容转化成可视化界面
5.2 仪表盘 9001
新建 cloud-consumer-hystrix-dashboard9001
pom文件添加依赖
<dependencies>
<!-- hystrix dashboard-->
<dependency>
<groupId>org.springframework.cloud</groupId>
<artifactId>spring-cloud-starter-netflix-hystrix-dashboard</artifactId>
<version>2.1.5.RELEASE</version>
</dependency>
<!--web-->
<dependency>
<groupId>org.springframework.boot</groupId>
<artifactId>spring-boot-starter-web</artifactId>
</dependency>
<dependency>
<groupId>org.springframework.boot</groupId>
<artifactId>spring-boot-starter-actuator</artifactId>
</dependency>
<!-- devtools-->
<dependency>
<groupId>org.springframework.boot</groupId>
<artifactId>spring-boot-devtools</artifactId>
<scope>runtime</scope>
<optional>true</optional>
</dependency>
<dependency>
<groupId>org.projectlombok</groupId>
<artifactId>lombok</artifactId>
<optional>true</optional>
</dependency>
<dependency>
<groupId>org.springframework.boot</groupId>
<artifactId>spring-boot-starter-test</artifactId>
<scope>test</scope>
</dependency>
</dependencies>
编写yml文件
server:
port: 9001
启动类+新注解 @EnableHystrixDashboard
@SpringBootApplication
@EnableHystrixDashboard
public class HystrixDashboardMain9001 {
public static void main(String[] args) {
SpringApplication.run(HystrixDashboardMain9001.class, args);
}
}
所有provider微服务提供类(8001/8002/8003)都需要监控依赖配置
<dependency>
<groupId>org.springframework.boot</groupId>
<artifactId>spring-boot-starter-actuator</artifactId>
</dependency>
启动cloud-consumer-hystrix-dashboard9001该微服务后续将监控微服务8001

5.3 断路器演示(服务监控hystrixDashboard)
5.3.1 修改cloud-provider-hystrix-payment8001
注意:新版本Hystrix需要在主启动类PaymentHystrixMain8001中指定监控路径 否则报Unable to connect to Command Metric Stream
@SpringBootApplication
@EnableEurekaClient
@EnableCircuitBreaker
public class PaymentHystrixMain8001 {
public static void main(String[] args) {
SpringApplication.run(PaymentHystrixMain8001.class, args);
}
/**
* 此配置是为了服务监控而配置,与服务容错本身无关,springcloud升级后的坑,
* ServletRegistrationBean因为springboot的默认路径不是"/hystrix.stream",只要在自己的项目里配置上下面的servlet就可以了
*/
@Bean
public ServletRegistrationBean getServlet(){
HystrixMetricsStreamServlet streamServlet = new HystrixMetricsStreamServlet();
ServletRegistrationBean registrationBean = new ServletRegistrationBean(streamServlet);
registrationBean.setLoadOnStartup(1);
registrationBean.addUrlMappings("/hystrix.stream");
registrationBean.setName("HystrixMetricsStreamServlet");
return registrationBean;
}
}
5.3.2 监控测试
5.3.2.1 启动eureka7001
5.3.2.2 观察监控窗口
(1)9001监控8001

- 1:Delay:该参数用来控制服务器上轮询监控信息的延迟时间,默认为2000毫秒,可以通过配置该属性来降低客户端的网络和CPU消耗。
- 2:Title:该参数对应了头部标题Hystrix Stream之后的内容,默认会使用具体监控实例的URL,可以通过配置该信息来展示更合适的标题。
(2)测试地址
http://localhost:8001/payment/circuit/3
http://localhost:8001/payment/circuit/-10
先访问正确地址,再访问错误地址,再正确地址,会发现图示断路器是慢慢放开的
监控成功结果图

监控失败结果图

(3)如何看
7色
1圈
实心圆:共有两种含义。它通过颜色的变化代表了实例的健康程度,它的健康度从绿色<黄色<橙色<红色递减。
该实心圆除了颜色的变化之外,它的大小也会根据实例的请求流量发生变化,流量越大该实心圆就越大。所以通过该实心圆的展示,就可以在大量的实例中快速的发现故障实例和高压力实例。
1线
曲线:用来记录2分钟内流量的相对变化,可以通过它来观察到流量的上升和下降趋势。
整图说明1

整图说明2

408

被折叠的 条评论
为什么被折叠?



