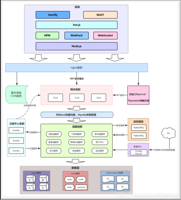
一、架构图


二、微服务模块
1 网关微服务ly-gateway:10010

不管是来自于客户端(PC或移动端)的请求,还是服务内部调用。一切对服务的请求都会经过Zuul这个网关,然后再由网关来实现 鉴权、动态路由等等操作。Zuul就是我们服务的统一入口。
服务网关是微服务架构中一个不可或缺的部分。通过服务网关统一向外系统提供REST API的过程中,除了具备服务路由、均衡负载功能之外,它还具备了权限控制等功能。为微服务架构提供了前门保护的作用,同时将权限控制这些较重的非业务逻辑内容迁移到服务路由层面,使得服务集群主体能够具备更高的可复用性和可测试性。
主要功能
1.身份认证与安全:识别每个资源的验证要求,并拒绝那些与要求不相符的请求。(对jwt鉴权)
2.动态路由:动态地将请求路由到不同的后端集群。
3.负载均衡和熔断

乐优商城采用微服务架构,包括网关服务ly-gateway、注册中心ly-register、公共模块ly-common、商品服务ly-item、文件上传服务ly-upload等12个微服务。网关负责统一入口和鉴权,注册中心Eureka管理服务,商品服务处理商品相关操作,文件上传服务基于FastDFS实现。此外,还有搜索、页面静态化、用户中心、短信、授权中心、购物车和订单服务,分别提供搜索、页面展示、用户管理、短信发送、权限验证、购物车管理和订单处理等功能。
最低0.47元/天 解锁文章
1万+

被折叠的 条评论
为什么被折叠?



