
java基础一
基础不牢,地动山摇。要成为一名优秀的Java开发工程师,必须对Java基础掌握的非常牢固。学习在于日积月累,坚持不懈,以至熟能生巧尔。浅拷⻉:浅拷⻉会在堆上创建⼀个新的对象(区别于引⽤拷⻉的⼀点),不过,如果原对象内部的属性是引⽤类型的话,浅拷⻉会直接复制内部对象的引⽤地址,也就是说拷⻉对象和原对象共⽤同⼀个内部对象。深拷⻉:深拷⻉会完全复制整个对象,包括这个对象所包含的内部对象。那什么是引⽤拷⻉呢?简单来说,引⽤拷⻉就是两个不同的引⽤指向同⼀个对象。
java面试题
系统运维
前端入门
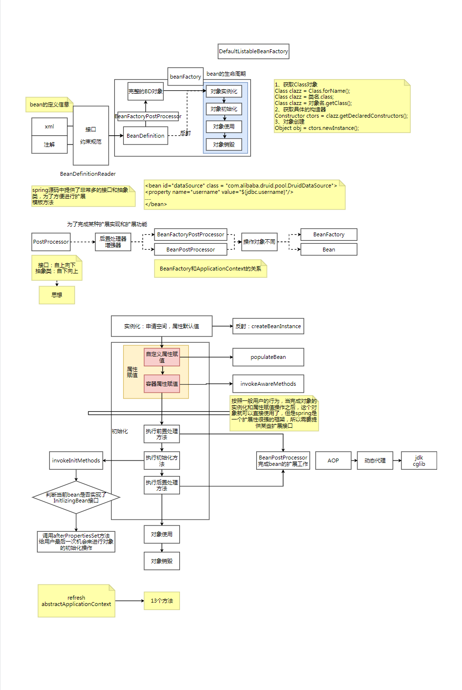
Spring源码
Spring带着问题学
mybatis源码学习
Redis
java集合框架 
