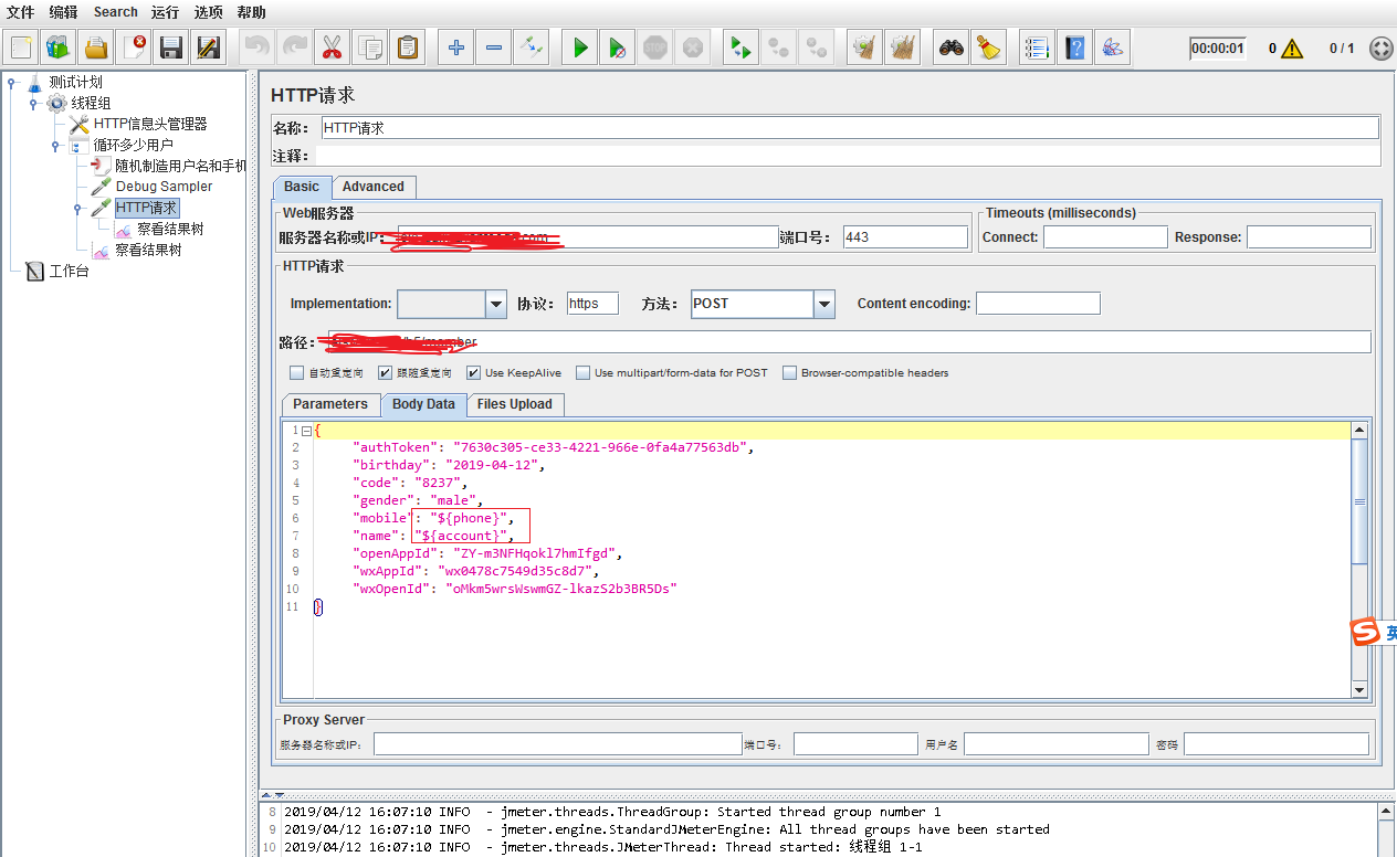
需求:因测试需要,要造100w用户数据,通过用户名、手机号、密码可新增用户,其中用户名和电话号码要求100w用户不能重复
要点:
1、通过Bean shell Sampler实现用户名和手机号的足够随机。
符合我们常用规则的手机号:第一位为1,第二位为3-9,后面的9位为0-9即可。
phone=${__Random(111111111,999999999,)};
String a =String.valueOf(phone);
以上两行代码实现了手机号后9位在1-9之间随机分配
phone=${__Random(3,9,)};
String b =String.valueOf(phone);
以上两行代码实现了手机号第二位在3-9之间随机分配
以上四行代码实现了手机号的足够随机
a=1+b+a;
以上一行代码实现了将手机号的位数拼接起来
String account="Ge"+a;
以上一行代码将用户名和手机号联系起来,实现了用户名的随机
vars.put("phone",a);
vars.put("account",account);
2、通过循环控制器使之循环100w次
要点:
1、通过Bean shell Sampler实现用户名和手机号的足够随机。
符合我们常用规则的手机号:第一位为1,第二位为3-9,后面的9位为0-9即可。
phone=${__Random(111111111,999999999,)};
String a =String.valueOf(phone);
以上两行代码实现了手机号后9位在1-9之间随机分配
phone=${__Random(3,9,)};
String b =String.valueOf(phone);
以上两行代码实现了手机号第二位在3-9之间随机分配
以上四行代码实现了手机号的足够随机
a=1+b+a;
以上一行代码实现了将手机号的位数拼接起来
String account="Ge"+a;
以上一行代码将用户名和手机号联系起来,实现了用户名的随机
vars.put("phone",a);
vars.put("account",account);
2、通过循环控制器使之循环100w次




918

被折叠的 条评论
为什么被折叠?



