基于蓝牙技术的包含软件、硬件在内的一整套蓝牙MAC地址二维码打印解决方案在很大程度上简化了蓝牙设备的蓝牙MAC地址存在录入流程,提高了蓝牙设备的出厂效率。蓝牙MAC地址的扫描、二维码生成、二维码打印,助力企业轻松完成MAC地址对应。接下来带大家熟悉一下蓝牙地址二维码打印解决方案中软件、硬件的安装使用。
一、蓝牙MAC地址二维码打印解决方案组成

1、方案套件
蓝牙MAC地址扫描打印解决方案是包含蓝牙MAC地址扫描设备(BMPH01)、Min USB--Type-A数据线、蓝牙MAC地址扫描打印软件(BMPS01)、打印机(posttek C168/300s)、防信号干扰金属盒在内的一整套解决方案。
2、软件功能介绍

1.设置打印机端口;
2.设置读取设备端口;
3.设置RSSI阀值;
4.显示当前MAC地址;
5.显示当前RSSI强度;
6.显示打印结果;
7.对蓝牙设备进行检测是否合格。
二、蓝牙MAC地址二维码打印解决方案使用说明
1、连接设备
通过串口手动将蓝牙MAC地址读取设备连接到电脑上,再将打印机连接到电脑上,开启电脑与打印机。
2、下载安装驱动

下载安装PL2303串口驱动;打开软件进行调试。
3、配置打印机

运行打印工具,按照postek打印机说明书安装好打印机标签纸及碳袋,如下图所示,并完成打印机串口配置(7,8DIP 向上OFF)。PS:套件默认配置postek打印机,如有其它打印机可自行配置。

4、连接电脑

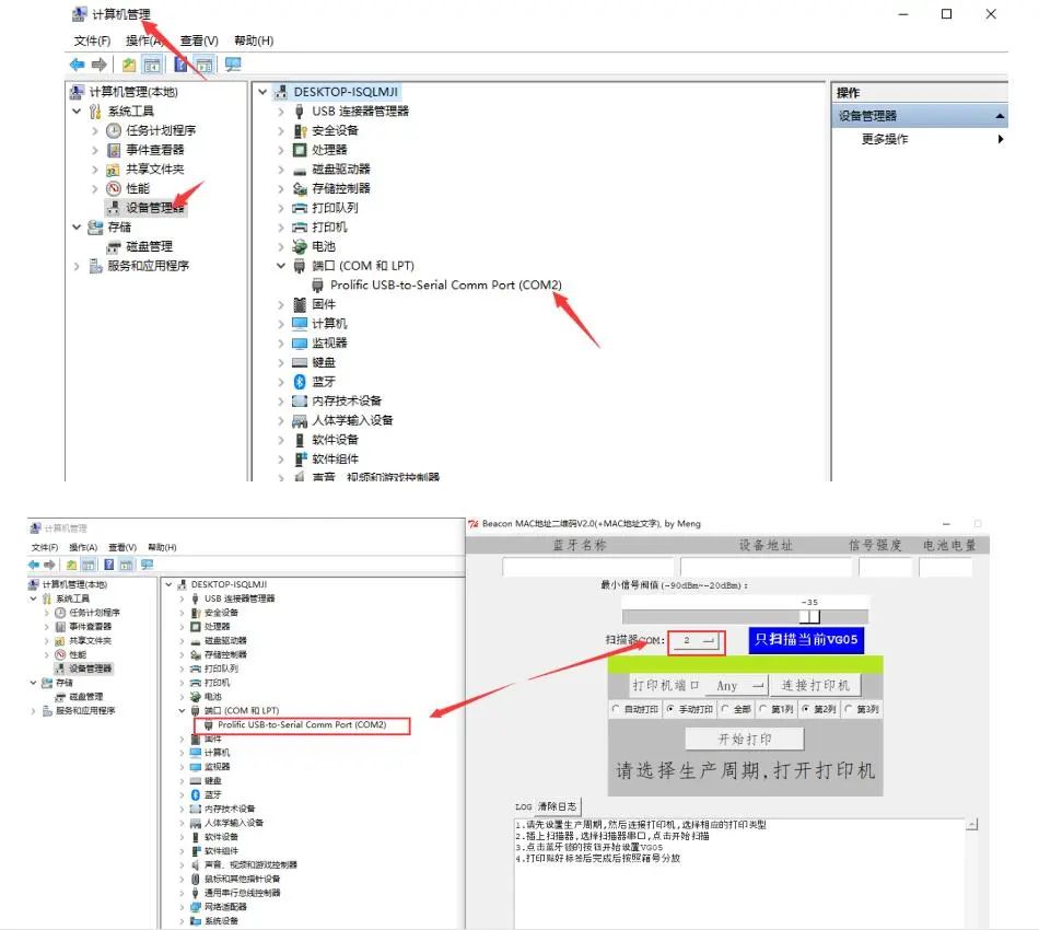
将打印机和蓝牙MAC地址读取设备的串口线数据接入电脑,并在“计算机管理-设备管理器”中确认扫描器COM与电脑端口COM的一致性。
5、设置信号阀值

通过PL2303串口驱动调整“信号阀值”,以调整有效的探测距离,建议不要太小,否则较远距离也能探测到,就不正确了。(建议16到35之间,也可适当调大调小)
6、扫描蓝牙设备

把蓝牙设备和蓝牙MAC地址读取设备同时放置在防信号干扰金属盒中,点击扫描当前设备。
7、打印二维码标签

扫描完成后,打印工具显示MAC地址,通过点击连接打印机,即可通过打印机打印出蓝牙MAC地址的二维码标签。
8、扫码测试

打开手机微信的“扫一扫”,识别即可显示蓝牙MAC地址。
以上即蓝牙MAC地址二维码打印解决方案使用说明。
1万+

被折叠的 条评论
为什么被折叠?



