曾令炜
码龄6年
关注
提问 私信
  • 博客:8,374
    8,374
    总访问量
  • 25
    原创
  • 1,977,667
    排名
  • 6
    粉丝
  • 0
    铁粉
IP属地以运营商信息为准,境内显示到省(区、市),境外显示到国家(地区)
IP 属地:湖北省
  • 加入CSDN时间: 2019-05-28
博客简介:

ZLW的博客

博客描述:
Java基础
查看详细资料
个人成就
  • 获得10次点赞
  • 内容获得9次评论
  • 获得27次收藏
创作历程
  • 7篇
    2023年
  • 18篇
    2022年
成就勋章
TA的专栏
  • Java
    2篇
  • 阿里云
    1篇
  • Nginx
    1篇
兴趣领域 设置
  • Java
    springmavenintellij-ideajava-eespring bootspring cloudjvmmybatis
  • 编程语言
    java
  • 数据结构与算法
    算法数据结构
  • 前端
    json
  • 后端
    sqlgolangspring cloud
  • 操作系统
    linux
  • 学习和成长
    leetcode
  • 音视频
    opencv计算机视觉
创作活动更多

超级创作者激励计划

万元现金补贴,高额收益分成,专属VIP内容创作者流量扶持,等你加入!

去参加
  • 最近
  • 文章
  • 代码仓
  • 资源
  • 问答
  • 帖子
  • 视频
  • 课程
  • 关注/订阅/互动
  • 收藏
搜TA的内容
搜索 取消

小米一面(2023-6-22)

①hashcode方法②equals方法③wait方法④notify方法⑤notifyAll方法⑥clone方法⑦toString方法⑧finalize方法⑨getClass方法。
原创
发布博客 2023.06.29 ·
156 阅读 ·
0 点赞 ·
0 评论 ·
0 收藏

小米二面(2023-6-26)

①hashmap和hashtable都实现了map、clone、serializable三个接口②jdk7的时候都是数组+链表,但是jdk8时hashmap加入了红黑树③hashtable是不允许键或值为null的,hashmap的键值都可以为null④hashmap的初始容量为16而hashtable的初始容量为11,负载因子都为0.75⑤hashtable的synchronized的线程同步而hashmap是线程不安全的。
原创
发布博客 2023.06.26 ·
260 阅读 ·
1 点赞 ·
0 评论 ·
0 收藏

小米暑期实习二面总结(2023-6-12)

①JVM内存泄露==OOM,OutOfMemory经常发生在JVM的堆区中,堆区是创建对象的位置,占据整个运行时数据区的大部分空间,也是经常进行垃圾回收的位置,这就涉及到堆区结构问题。④段页式内存管理,先将程序划分为多个有逻辑意义的段,也就是前面提到的分段机制。③另一种发生OOM内存泄漏的情况是:对栈空间分配过大,线程数过多就会占据虚拟机内存,这样也会间接的导致OOM的发生情况。⑦【304 Not Modified】不具有跳转的含义,表示资源未修改,重定向已存在的缓冲文件,也称。
原创
发布博客 2023.06.12 ·
596 阅读 ·
0 点赞 ·
0 评论 ·
2 收藏

小米暑期实习一面总结(2023-06-07)

①拥塞控制概念:在网络出现拥堵时,如果继续发送大量数据包,可能会导致数据包时延、丢失等,这时 TCP 就会重传数据,但是一重传就会导致网络的负担更重,于是会导致更大的延迟以及更多的丢包,这个情况就会进入恶性循环被不断地放大,于是,就有了拥塞控制,控制的目的就是避免「发送方」的数据填满整个网络。⑦快速恢复:当拥塞发生后,会重传丢失的数据库,就会收到ACK确认,此时拥塞窗口便会根据ACK的数据量来加到拥塞窗口cwnd上,然后会把门限ssthresh的值恢复到上一次的值,这样就可以实现快速恢复的效果。
原创
发布博客 2023.06.08 ·
495 阅读 ·
1 点赞 ·
0 评论 ·
1 收藏

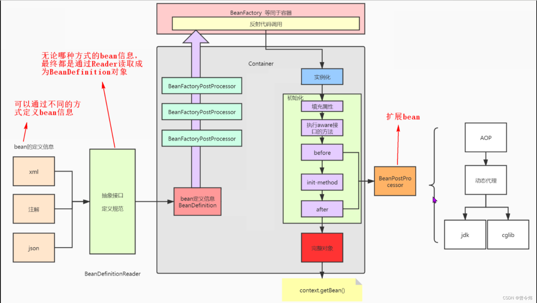
Spring IOC容器、Spring Bean的生命周期、Spring Aop

Spring IOC容器、Spring Bean的生命周期、Spring Aop
原创
发布博客 2023.05.25 ·
470 阅读 ·
4 点赞 ·
5 评论 ·
6 收藏

阿里云ICP备案+域名+短信申请+对象存储OSS+Nginx部署+SSL证书

阿里云ICP备案+个人域名申请+个人短信申请+对象存储OSS+Nginx部署+SSL证书
原创
发布博客 2023.04.20 ·
778 阅读 ·
1 点赞 ·
1 评论 ·
6 收藏

设计模式总结

我认为23种设计模式是在面向对象特性的基础上来降低代码的耦合度,在需要扩展代码的时候,尽量不动源代码,直接扩展一个类即可,提高代码的复用性和扩展性,高内聚低耦合的思想。3.23 责任链模式:将请求的发送者和接收者解耦,使的多个对象都有处理这个请求的机会。3.15 解释器模式:给定一个语言,定义它的文法的一种表示,并定义一个解释器。3.7 适配器模式:将一个类的方法接口转换成客户希望的另外一个接口。3.12 外观模式:对外提供一个统一的方法,来访问子系统中的一群接口。
原创
发布博客 2023.02.03 ·
71 阅读 ·
0 点赞 ·
0 评论 ·
0 收藏

4. 类的加载器

类的加载器
原创
发布博客 2022.09.23 ·
1868 阅读 ·
0 点赞 ·
0 评论 ·
7 收藏

3. 类的加载过程详解

类的加载过程
原创
发布博客 2022.09.23 ·
704 阅读 ·
0 点赞 ·
0 评论 ·
2 收藏

16. 垃圾回收器

垃圾回收器
原创
发布博客 2022.09.23 ·
89 阅读 ·
0 点赞 ·
0 评论 ·
1 收藏

15. 垃圾回收相关概念

垃圾回收相关概念
原创
发布博客 2022.09.23 ·
123 阅读 ·
0 点赞 ·
0 评论 ·
0 收藏

14. 垃圾回收相关算法

垃圾回收算法
原创
发布博客 2022.09.23 ·
189 阅读 ·
0 点赞 ·
0 评论 ·
0 收藏

13. 垃圾回收概述

垃圾回收概述
原创
发布博客 2022.09.23 ·
128 阅读 ·
0 点赞 ·
0 评论 ·
0 收藏

12. String Table

StringTable
原创
发布博客 2022.09.23 ·
141 阅读 ·
0 点赞 ·
0 评论 ·
0 收藏

11. 执行引擎(宋红康笔记)

执行引擎
原创
发布博客 2022.07.11 ·
393 阅读 ·
0 点赞 ·
0 评论 ·
0 收藏

10. 直接内存(宋红康笔记)

直接内存
原创
发布博客 2022.07.11 ·
101 阅读 ·
0 点赞 ·
0 评论 ·
0 收藏

9. 对象的实例化、内存布局与访问定位(宋红康笔记)

对象实例,内存布局,访问定位
原创
发布博客 2022.07.11 ·
107 阅读 ·
0 点赞 ·
0 评论 ·
0 收藏

8. 方法区(宋红康笔记)

方法区
原创
发布博客 2022.07.11 ·
121 阅读 ·
0 点赞 ·
0 评论 ·
0 收藏

7. 堆(宋红康笔记)

堆
原创
发布博客 2022.07.11 ·
194 阅读 ·
0 点赞 ·
0 评论 ·
0 收藏

6. 本地方法接口和本地方法栈(宋红康笔记)

本地方法接口和本地方法栈
原创
发布博客 2022.07.11 ·
118 阅读 ·
0 点赞 ·
0 评论 ·
0 收藏
加载更多