
经验心得
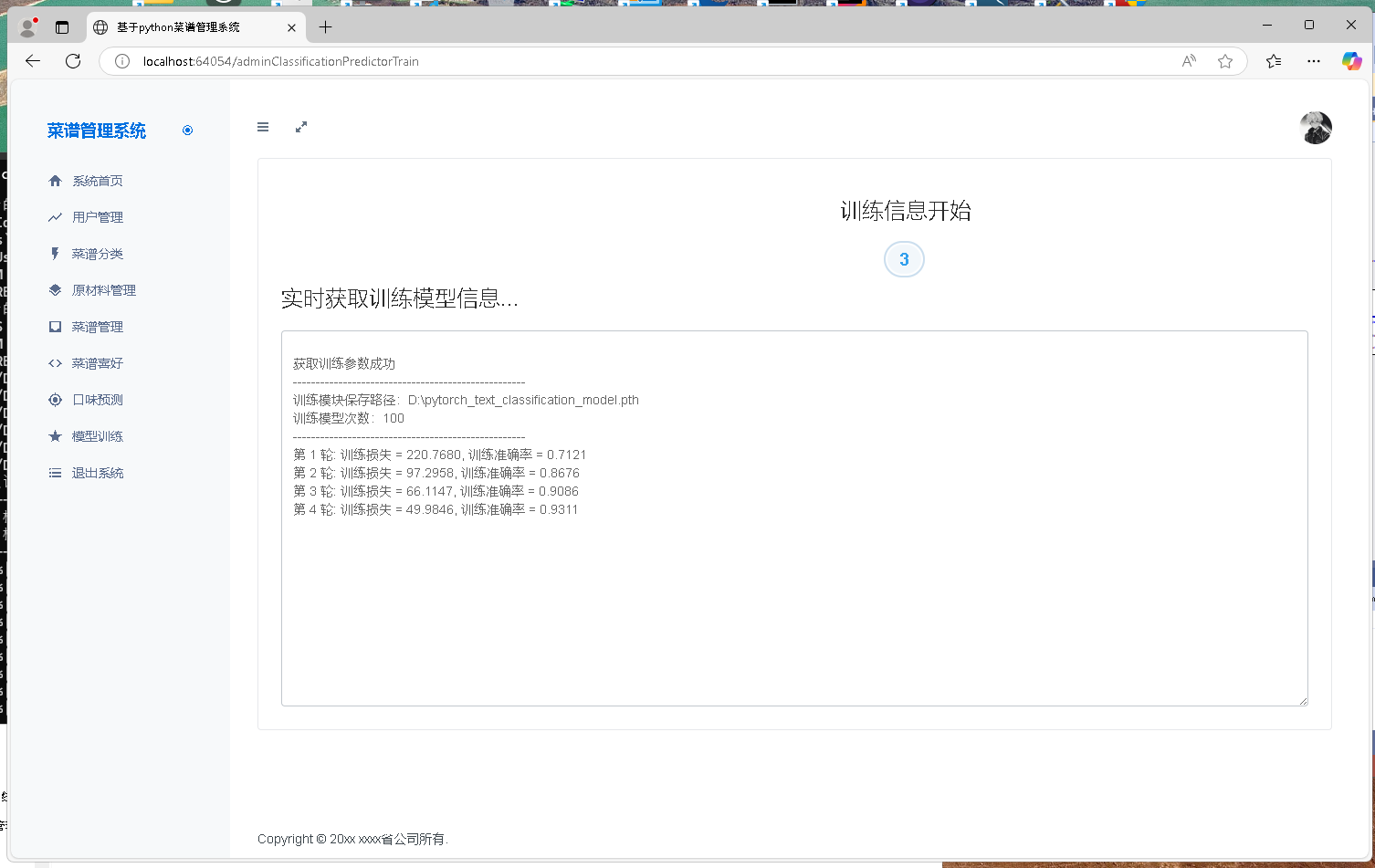
在2024年的时候接触了很多机器学习和深度学习的项目,也做了很多人工智能项目,我第一反应很惊讶吃惊,因为我们所有项目和不同的行业都可以用人工智能重新再做一遍,性能比之前强很多。这个项目也一样,开发流程还是我们之前说的那一套首先view界面分开,业务分开,数据层分开,人工智能开发分开最后整合到一起就行。人工智能开发流程也是分开一步一步来,数据集获取,数据集清洗,模型构造,模型训练,验证模型就好。做了很多项目接触了很多客户总是命令口吻,之前也是界面我们一般不可能一次性从数据库查询全部显示出来,这样服务器以及内存是承受不住的,那能怎么办客户,项目经理不听呗,解决办法很多分页,缓存,读写分离,Redis等等。这次这个项目也是客户朋友以命令口吻还各种侮辱程序员和网安职位,算了也谢谢这位小黑粉才能让我接触了这么多人工智能项目demo。

被折叠的 条评论
为什么被折叠?



