计算机毕业设计ssm商场购物管理系统e4v4ayt5
(配套有源码 程序 mysql数据库 论文)本套源码可以先看具体功能演示视频领取,文末有联xi 可分享
随着数字化时代的到来,传统的商场购物模式已经难以满足现代消费者对于便捷、高效购物体验的需求。商场购物管理系统应运而生,它不仅是提升商场运营效率的关键工具,更是改善顾客购物体验的重要手段。在这样的背景下,开发一个基于SSM框架的商场购物管理系统显得尤为重要。
系统功能介绍
本系统采用B/S架构,以Java语言作为主要开发语言,结合MySQL数据库技术,实现了以下功能:
-
用户管理
-
用户注册与登录:用户可以通过系统进行注册,设置用户名和密码,并通过登录进入系统。
-
个人信息修改:用户可以随时修改自己的个人信息,如联系方式、密码等。
-
用户信息查询:管理员可以查询用户的基本信息,方便进行用户管理。
-
-
商品管理
-
商品信息展示:系统首页展示各类商品信息,包括商品名称、图片、价格、规格等。
-
商品分类管理:管理员可以对商品进行分类管理,方便用户查找商品。
-
商品信息添加与修改:管理员可以添加新的商品信息,也可以对已有的商品信息进行修改。
-
商品信息删除:管理员可以删除不再销售的商品信息。
-
-
购物车与订单管理
-
购物车功能:用户可以将心仪的商品加入购物车,随时查看购物车中的商品信息。
-
订单生成与管理:用户可以提交订单,系统自动生成订单编号,方便用户查询订单状态。
-
订单查询与跟踪:用户可以查询自己的订单信息,包括订单状态、物流信息等。
-
订单处理:管理员可以对订单进行处理,包括发货、确认收货等操作。
-
-
商家管理
-
商家信息注册与登录:商家可以通过系统进行注册,设置商家账号和密码。
-
商品上架与管理:商家可以上传商品信息,进行商品的上架和下架操作。
-
优惠活动管理:商家可以发布优惠活动,吸引顾客购买商品。
-
-
系统管理
-
公告信息发布:管理员可以发布商场的公告信息,如促销活动、商场动态等。
-
系统设置:管理员可以对系统的一些基本参数进行设置,如系统主题、页面布局等。
-
-
其他功能
-
个人中心:用户可以查看自己的购物历史、收藏夹等内容。
-
收藏功能:用户可以收藏自己喜欢的商品,方便后续购买。
-
在线客服:用户可以通过在线客服功能与商场客服进行沟通,解决购物过程中遇到的问题。
-
功能总结
本商场购物管理系统通过整合用户管理、商品管理、购物车与订单管理、商家管理以及系统管理等功能,实现了商场购物的全流程信息化管理。它不仅提升了商场的运营效率,降低了管理成本,还为用户提供了更加便捷、个性化的购物体验。通过该系统,商场可以更好地满足消费者的需求,提升竞争力,同时也为商场的数字化转型奠定了坚实的基础。
注:完成的毕业设计程序以下面的的环境软件、功能图和界面为准。
系统所需要的环境软件:idea、eclipse+mysql5.7、8.0+Navicat+JDK1.8+tomcat7.0
3.3 系统功能需求分析
(1)系统的通用功能包括用户登录和密码修改,是三个角色共同需要使用的功能,用例分析如图3-1所示。
图3-1 系统通用功能用例分析图
(2)管理员可以对系统首页、用户管理、商家管理、商品分类管理、商品信息管理、优惠活动管理、系统管理、订单管理、我的信息等进行基本的信息管理。其用例分析如图3-2所示。
图3-2 管理员用例图
(3) 用户进入系统可以对修改密码、我的订单、我的地址、我的收藏等功能进行操作,用例分析如图3-3所示。
图3-3用户用例图
(4) 商家进入系统可以对商品信息管理、优惠活动管理、订单管理、我的信息等功能进行操作,用例分析如图3-4所示。
图3-4商家用例图
3.4 非功能性需求分析
除了系统应具有的功能外,用户对使用该系统的体验也是关键,系统中应贯穿非功能需求。为提升浏览游客观感及使用体验,本系统要具有易用性和美观性。通过页面的简单提示就可完成操作,商场购物展示界面应该清楚简洁,使游客通过美观的前台页面能快速定位想要浏览的商场购物信息。后台界面也应简约,让商场购物管理者通过简易操作完成管理目标商场购物需求。其次是系统加载速度和响应时间,当游客点击商场购物后,必须快速展示商场购物具体内容对应网页,最好两秒内,否则游客很可能失去兴趣,退出本系统页面并更换浏览方式,失去系统对应网址的流量。然后是兼容性,由于现在流行的浏览器版本很多,同时游客数量巨大,不同商场购物管理者也有可能使用不同操作系统,因此本商场购物管理系统应能够在多类不同浏览器上打开也不影响页面展示和访问效果。最后是稳定性,当商场购物管理者完成商场购物发布操作时,商场购物管理系统应能够稳定完成商场购物展示页面的更新和数据库保存工作,以免工作白费和数据丢失。
3.5 系统流程分析
3.5.1 登录流程
每个用户都有专属的密码和账号,在输入合法的账号和密码之后即可进入系统。登录流程如图3-5所示:
图3-5登录流程图
3.5.2 添加信息流程
管理层人员有添加信息功能。添加信息流程如图3-6所示:
图3-6 添加信息流程图
3.5.3 删除流程
用户可以选择把自己发布的信息删掉,选择要删除的信息确认之后,删除信息的操作就完成了。删除信息流程图如图3-7所示。
图3-7 删除信息流程图
3.6 本章小结
本章首先对整个系统进行了详细的需求描述,然后按照这些要求对系统的角色和功能进行了详细的分析,并对这些要求进行了详细的说明。同时为保证需求分析的全面性,还对系统的一些非功能性需求进行描述和对系统流程进行分析,为以后的系统的开发提供了一个比较完善的参考依据。
第四章 系统设计
4.1 系统总体设计
系统的建设可以为商场购物管理提供帮助,通过对一些基础信息管理实现针对性的安排,可以按照用户的角色权限使不同用户角色看到不一样的信息界面。现根据需求阶段的分析,我们可以大致确定系统需要包含的功能如下图所示:
系统总体结构图如下,见图4-1。

图4-1 系统总体结构图
4.2 数据库设计
数据库能直观反映表现系统的需求,数据库的设计能否切实符合系统的需求关系到整个系统最终的呈现结果。通过之前的分析梳理,明确了系统中需要包含的功能和要求。系统中除了涉及对数据库的增加、删除、查寻、修改的基础操作较多,还要理清实体间的对应关系,据此完成表结构的设计与实现。
4.2.1 数据库逻辑设计
为了更直观阐明数据库的设计,使用 Vision 绘制的商场购物管理系统数据模型E-R实体属性图。根据系统需求设计了以下主要实体。

图4-2主要实体e-r图
5.1系统模块实现
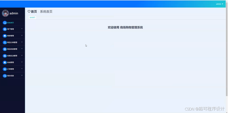
当人们打开系统的网址后,首先看到的就是首页界面。在这里,人们能够看到系统的导航条。系统首页界面如图5-1所示:

图5-1 系统首页界面
在注册流程中,用户在Vue前端填写必要信息(如用户名、密码等)并提交。前端将这些信息通过HTTP请求发送到Java后端。后端处理这些信息,检查用户名是否唯一,并将新用户数据存入MySQL数据库。完成后,后端向前端发送注册成功的确认,前端随后通知用户完成注册。这个过程实现了新用户的数据收集、验证和存储。系统注册页面如图5-2所示:

图5-2系统注册页面
商品信息:在商品信息页面的输入栏中输入商品名称、商品品牌或价格进行查询,可以查看到商品详细信息,并进行添加购物车、立即购买、积分兑换或收藏操作;商品信息页面如图5-3所示:

图5-3商品信息详细页面
公告信息:在公告信息页面的输入栏中输入标题进行查询,可以查看到公告详细信息;公告信息页面如图5-4所示:

图5-4公告信息详细页面
个人中心:在个人中心页面输入个人信息可以进行更新操作;如图5-5所示:

图5-5 个人中心界面
5.2后台模块实现
在登录流程中,用户首先在Vue前端界面输入用户名和密码。这些信息通过HTTP请求发送到Java后端。后端接收请求,通过与MySQL数据库交互验证用户凭证。如果认证成功,后端会返回给前端,允许用户访问系统。这个过程涵盖了从用户输入到系统验证和响应的全过程。如图5-6所示。

图5-6 后台登录界面
5.2.1管理员模块实现
管理员进入主页面,主要功能包括对系统首页、用户管理、商家管理、商品分类管理、商品信息管理、优惠活动管理、系统管理、订单管理、我的信息等进行操作。管理员主页面如图5-7所示:

图5-7 管理员主界面
用户管理功能在视图层(view层)进行交互,比如点击“查询、添加或删除”按钮或填写用户信息表单。这些用户信息动作被视图层捕获并作为请求发送给相应的控制器层(controller层)。控制器接收到这些请求后,调用服务层(service层)以执行相关的业务逻辑,例如验证输入数据的有效性和与数据库的交互。服务层处理完这些逻辑后,进一步与数据访问对象层(DAO层)交互,后者负责具体的数据操作如查询、修改或删除用户信息,并将操作结果返回给控制器。最终,控制器根据这些结果更新视图层,以便用户管理功能可以看到最新的信息或相应的操作反馈。如图5-8所示:

图5-8用户管理界面
商品分类管理功能在视图层(view层)进行交互,比如点击“查询、添加或删除”按钮或填写商品分类信息表单。这些商品分类信息动作被视图层捕获并作为请求发送给相应的控制器层(controller层)。控制器接收到这些请求后,调用服务层(service层)以执行相关的业务逻辑,例如验证输入数据的有效性和与数据库的交互。服务层处理完这些逻辑后,进一步与数据访问对象层(DAO层)交互,后者负责具体的数据操作如查询、修改或删除商品分类信息,并将操作结果返回给控制器。最终,控制器根据这些结果更新视图层,以便商品分类管理功能可以看到最新的信息或相应的操作反馈。如图5-9所示:

图5-9商品分类管理界面
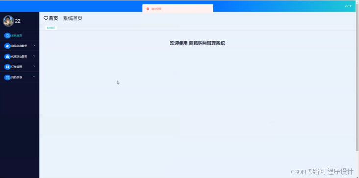
5.2.2商家模块实现
商家进入系统可以对系统首页、商品信息管理、优惠活动管理、订单管理、我的信息等功能进行操作。商家主页面如图5-10所示:

图5-10 商家主界面
源码无偿分享,文未领取

被折叠的 条评论
为什么被折叠?



