如何配置IntelliJ IDEA发布JavaEE项目?

IDEA项目部署与实时编译
本文详细介绍了如何在IntelliJ IDEA中以WAR包形式部署项目到Tomcat,并配置实时编译功能,避免每次修改代码后手动重启服务器。同时,解决了Groovy文件编译错误的问题。

一、以war的形式运行项目

步骤1 新建或者导入项目后,选择File菜单-》Project Structure…,如下图:

在这里插入图片描述

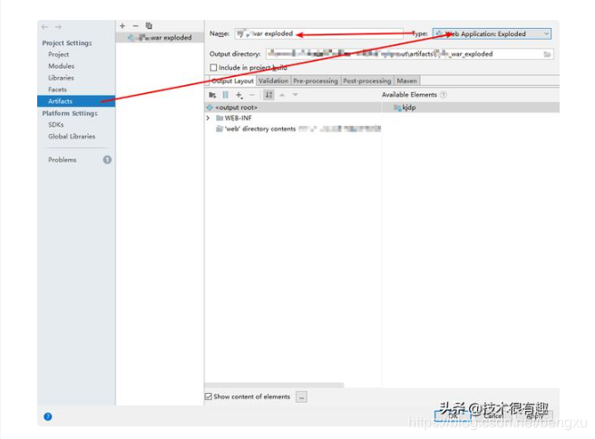
步骤2 配置项目类型,名字可以自定义:
在这里插入图片描述

说明:这里的Artifact如果没有配置好的话,配置Tomcat时没有对应的Artifact时会报错——
war not found for the web module.

步骤3 配置Tomcat

(1)编辑配置

在这里插入图片描述

(2)配置详情

在这里插入图片描述

这里的artifact就是之前步骤2里配置的那个,选择它,删除多余的build选项。

(3)注意事项:配置实时编译,不需要重启Tomcat

注意刚刚Tomcat中的VM配置为:

在这里插入图片描述

菜单-》setting勾选自动编译项目:

在这里插入图片描述

此时运行项目就能够自动在浏览器打开对应项目首页了。

二、补充

  1. 报错:Cannot compile Groovy files: no Groovy library is defined for module ‘xx’

解决方法:在setting中的Resource patterns输入框中去除groovy后缀名。如下图:

在这里插入图片描述

  1. 搜索字符串、文件的快捷方式

Windows下连续按下shift键。

微信公众号:

在这里插入图片描述

头条号:
在这里插入图片描述

评论 1
添加红包

请填写红包祝福语或标题

红包个数最小为10个

红包金额最低5元

当前余额3.43前往充值 >
需支付:10.00
成就一亿技术人!
领取后你会自动成为博主和红包主的粉丝 规则
hope_wisdom
发出的红包
实付
使用余额支付
点击重新获取
扫码支付
钱包余额 0

抵扣说明:

1.余额是钱包充值的虚拟货币,按照1:1的比例进行支付金额的抵扣。
2.余额无法直接购买下载,可以购买VIP、付费专栏及课程。

余额充值