文章目录
前言:
我们在学习HTTP协议的时候就可以利用Fiddler这个抓包工具。因为HTTP 是一个文本格式的协议,我们可以通过Fiddler 抓包, 来分析 HTTP 请求/响应的细节。
一、Fiddler的下载及安装
进入下载页面后,我们一般选择经典版,安装很简单,一路next即可。直接点击下面的下载,安装即可。

二、Fiddler的使用
开启HTTPS
Fiddler默认是不能抓HTTPS的,我们需要手动开启。
Tools 》》Options》

注意:在首次勾选的时候,会提示安装证书,这个时候选择安装就行,然后重启,就可以使用了。
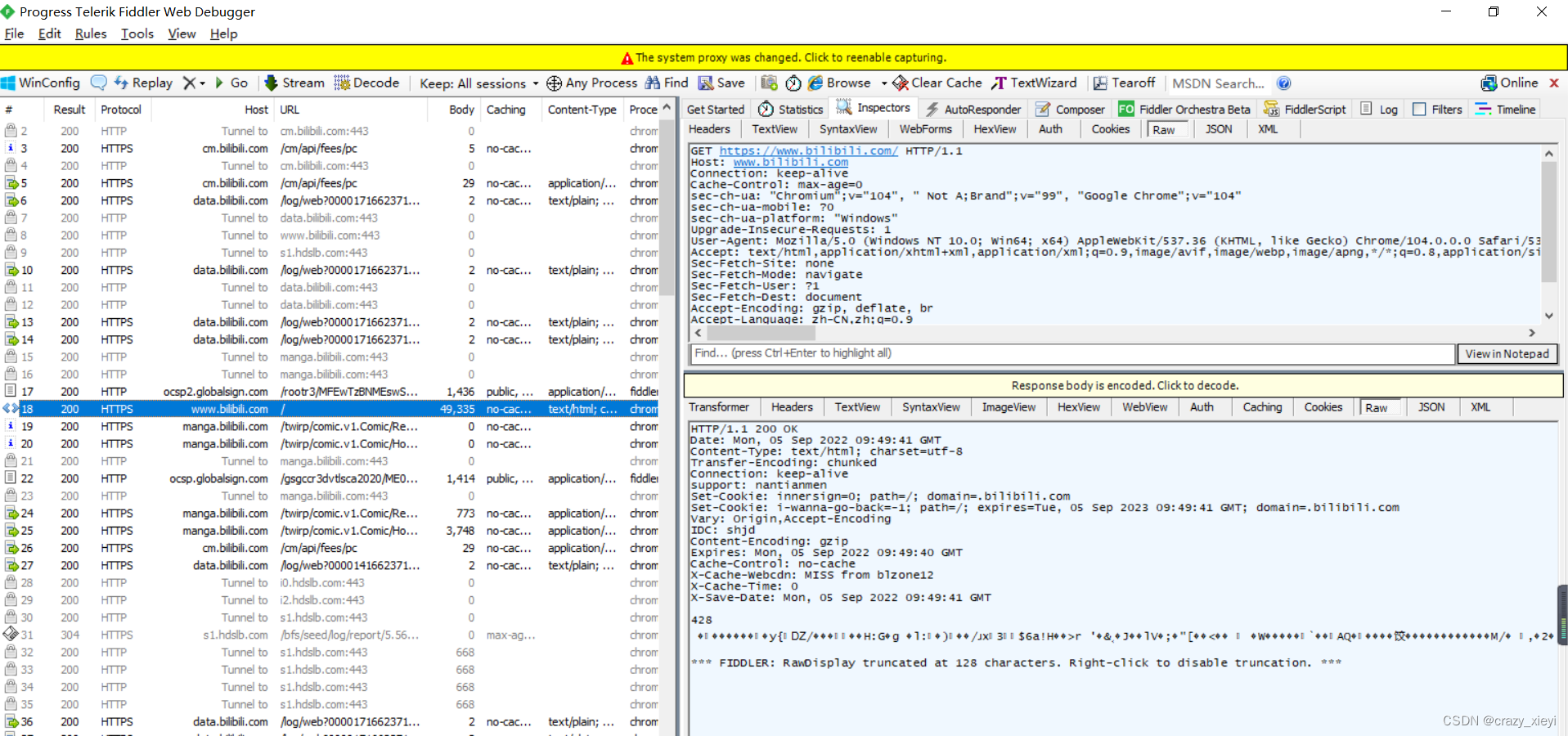
打开Fiddler,左侧窗口显示了所有的 HTTP/HTTPS请求/响应, 可以选中某个请求查看详情。

在左侧选择一条请求/响应,右侧上方选择Inspectors, 切换到 Raw 标签页可以看到详细的数据格式。其中上面是请求报文,下面是响应报文。

注意:
请求和响应的详细数据, 可以通过右下角的
View in Notepad 通过记事本打开。
可以使用ctrl+A+Delete清楚左侧所有的数据,然后根据自己情况,重新抓取自己想要的请求/响应。
三、Fiddler为什么能够进行抓包?
其实Fiddler就相当于一个“代理”。
比如说,浏览器访问bilibili.com 时, 就会把 HTTPS请求先发给 Fiddler, Fiddler 再把请求转发给 bilibili 的服务器。当 bilibili 服务器返回数据时, Fiddler 拿到返回数据, 再把数据交给浏览器。
其实对于“代理”,也有正向代理和反向代理之分。
对于正向代理来说,其实就是站在服务器的角度来看,通过代理把客服端给“隐藏了”,类型VPN。
而对于反向代理来说,恰恰相反,就是站在客户端的角度来看,通过代理把服务器给“隐藏”了。
本文介绍了Fiddler的下载安装步骤,包括如何开启HTTPS抓包,并展示了如何查看HTTP/HTTPS请求和响应的详细信息。Fiddler作为代理工具,通过拦截客户端与服务器之间的通信实现抓包功能。此外,文章还简单讨论了代理的正向和反向概念。
https://www.telerik.com/fiddler
17万+

被折叠的 条评论
为什么被折叠?



