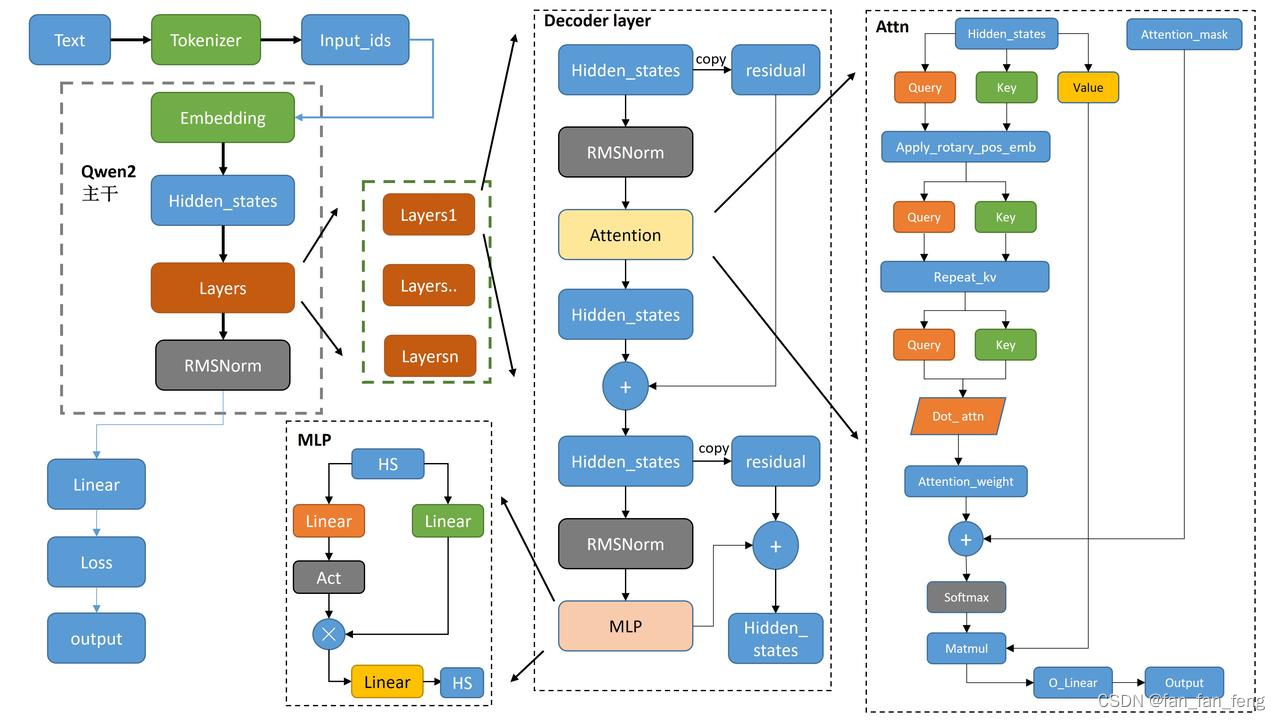
一、Qwen2架构图
二、Qwen2 技术修改点
-
Transformer Architecture with SwiGLU activation: 不多说,最主流的transformer架构,不变。但是,SwiGLU激活函数是GLU变体,可以让模型学习表达更加复杂的模式。
-
QKV bias:在Transformer模型中,Q、K、V分别代表查询(Query)、键(Key)和值(Value)。这些向量是通过输入向量与对应的权重矩阵相乘得到的。QKV bias表示在计算Q、K、V时添加可学习的偏置项。
-
GQA:Grouped-query attention,它是一种插值方法,介于多查询和多头注意力之间,可以在保持接近多头注意力的质量的同时,达到与多查询注意力相当的速度。
-
Mixture of SWA and Full Attention: SWA指的是Sliding Window Attention,是一种注意力模式,用于处理长序列输入的问题。而full attention则是传统的注意力机制,考虑序列中所有元素的交互。这里的mixture可能指的是这两种注意力机制的结合使用。
-
Improved Tokenizer Adaptive to Multiple Natural Languages and Code: 这说明模型使用了一种改进的分词器,它不仅适用于多种自然语言,还能处理代码。在自然语言处理和编程语言处理中,分词器用于将文本分解成更小的单位(如词、字符或其他符号),这是理解和处理文本的基础步骤。
516

被折叠的 条评论
为什么被折叠?



