自定义博客皮肤VIP专享

*博客头图:

格式为PNG、JPG,宽度*高度大于1920*100像素,不超过2MB,主视觉建议放在右侧,请参照线上博客头图

请上传大于1920*100像素的图片!

博客底图:

图片格式为PNG、JPG,不超过1MB,可上下左右平铺至整个背景

栏目图:

图片格式为PNG、JPG,图片宽度*高度为300*38像素,不超过0.5MB

主标题颜色:

RGB颜色,例如:#AFAFAF

Hover:

RGB颜色,例如:#AFAFAF

副标题颜色:

RGB颜色,例如:#AFAFAF

自定义博客皮肤

-+
  • 博客(25)
  • 收藏
  • 关注

原创 Vue改变项目名称和图标

大家可以去制作ico格式的图片,可以去下面这个网址中免费制作。1、具体改变需要在index.html文件中改变。注:这个图标需要为.ico格式。

2023-08-23 10:45:53 219

原创 uniapp接口二次封装

2、在项目文件根目录中创建一个api文件夹、在文件夹中创建一个.js文件。3、在需要的页面文件中引用使用。

2023-08-09 15:21:28 372

原创 小程序WXML语法

WXML模板语法

2022-06-30 11:43:52 1006 1

原创 小程序基础

一、视图容器1、view 普通视图区域、类似于HTML中的div,是一个块级元素、常用来实现页面的布局效果。运用:文本2、scroll-view 可滚动的视图区域、常用来实现滚动列表效果。运用:scroll-x:允许横向滚动(前提条件要给width加一定的宽度)scroll-y:允许纵向滚动(前提条件要给height加一定的高度)3、swiper和swiper-item 轮播图容器组件和轮播图...

2022-06-29 15:05:08 346

原创 vue面试题

1、vue子组件调用父组件方法?方法1:直接在子组件中通过this.$parent.event来调用父组件的方法方法2:在子组件里用$emit向父组件触发一个事件,父组件监听这个事件就可以了。方法3:在父组件把方法传入子组件中,在子组件里直接调用这个方法2、vue等单页面应用及其优缺点?单页Web应用的优点:1、提供了更加吸引人的用户体验:具有桌面应用的即时性、网站的可移植性和可访问性。2、单页应用的内容的改变不需要重新加载整个页面,web应用更具响应性和更令人着迷。

2021-12-18 13:35:40 563

原创 var、let、const区别

1、var不存在块级作用域。let和const存在块级作用域。2、var允许重复声明变量,后一个变量会覆盖前一个变量。let和const 在同一作用域不可重复声明变量,3、let声明的变量可以改变,值和类型都可以改变;const声明的常量 不可以改变...

2021-11-29 14:21:47 435

原创 js、vue、小程序、阻止事件冒泡

js阻止事件冒泡: event.stopPropagation( ) event.preventDefault( )vue阻止事件冒泡: 在点击事件 @click后加stop 例:<div @click.stop="outclick( )"></div> 小程序阻...

2021-11-27 11:59:58 471

原创 vue试题

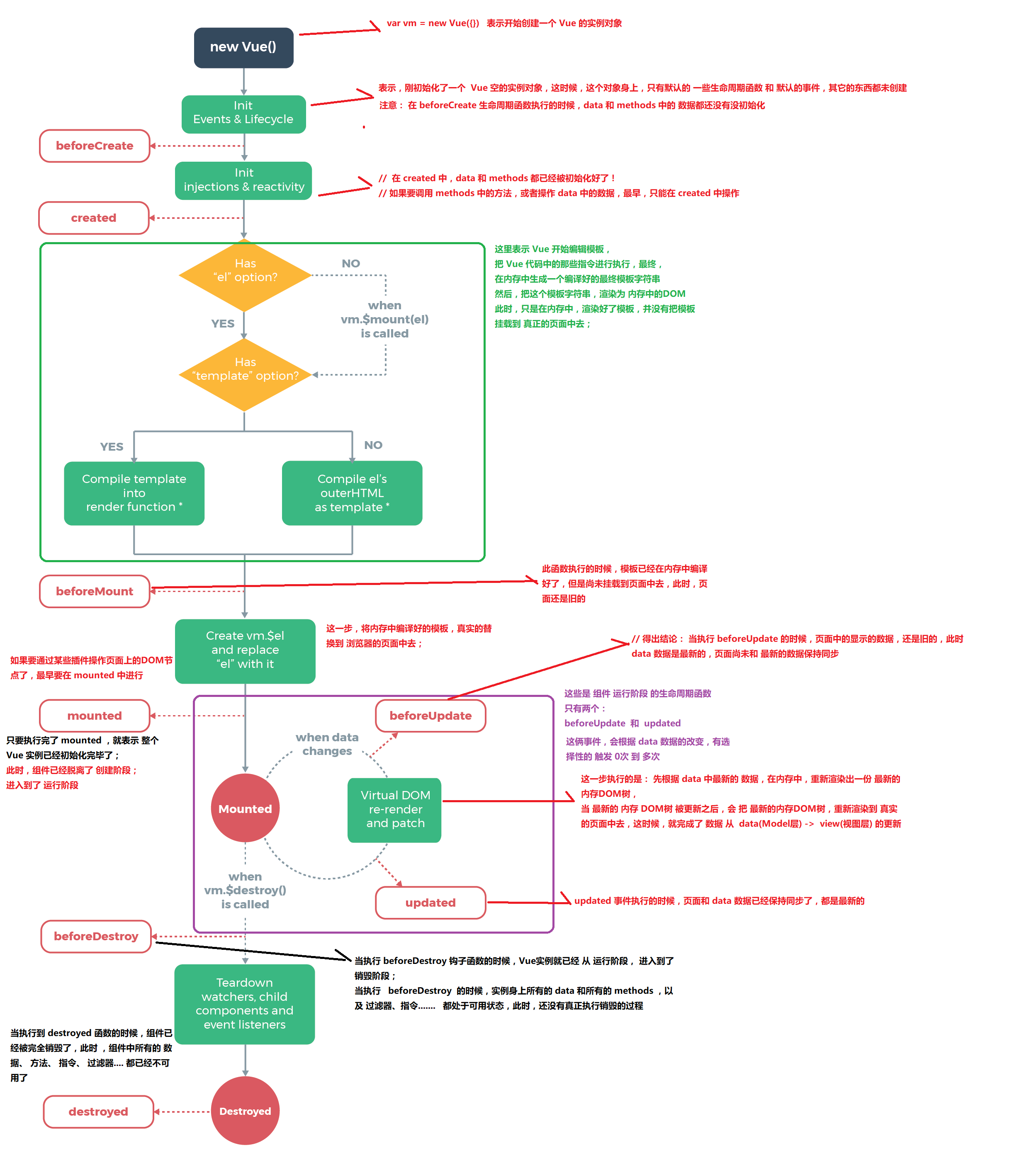
1、vue中八大生命周期分期是什么,都是什么含义?<script>export default { beforeCreate() { // 初始前、创建前 }, created() { // 初始后、创建后 }, beforeMount() { // 挂载前 }, mounted() { // 挂载后 }, beforeUpdate() { // 更新前 }, updated() { // 更新后 }, beforeDe

2021-10-27 15:09:03 254

原创 v-model原理

<!DOCTYPE html><html lang="en"><head> <meta charset="UTF-8"> <meta http-equiv="X-UA-Compatible" content="IE=edge"> <meta name="viewport" content="width=device-width, initial-scale=1.0"> <title>D.

2021-10-20 11:30:12 128

原创 vue生命周期八大函数

2021-10-18 20:09:23 237 1

原创 vue组件

获取使用组件:<template><div><创建文件名称></创建文件名称></div></template><script>获取组件:import 创建文件名称from "创建文件地址"export default { data() { return { } }, components:{创建文件名称, }}</script>...

2021-10-14 16:56:09 109

原创 一般正则验证

通用手机号:/^(13[0-9]|14[01456879]|15[0-35-9]|16[2567]|17[0-8]|18[0-9]|19[0-35-9])\d{8}$/。通用身份证:/^[1-9]\d{5}(18|19|20|(3\d))\d{2}((0[1-9])|(1[0-2]))(([0-2][1-9])|10|20|30|31)\d{3}[0-9Xx]$/。通用邮箱:/^([a-zA-Z0-9_\.\-])+\@(([a-zA-Z0-9\-])+\.)+([a-zA-Z0-9]{2,4})+

2021-10-14 11:10:23 149

原创 截取图片后缀名

先用lastIndexOf(.)+1查找 “.”最后出现的索引位置然后用substring()截取后面的字母即可

2021-10-11 20:04:28 641

原创 css实现一个三角形

为div设置样式width: 0;height: 0;border-left: 50px solid transparent;border-right: 50px solid transparent;border-bottom: 100px solid red;

2021-10-11 19:41:17 120

原创 节流、防抖的理解

节流:如果持续触发事件,每隔一段时间,只执行一次事件。防抖:事件响应函数在一段时间后才执行,如果在这段时间内再次调用,则重新计算执行时间;当预定的时间内没有再次调用该函数,则执行响应函数。...

2021-10-11 17:04:00 121

原创 原型和原型链的理解

原型:所有引用类型都有一个__proto__(隐式原型)属性,属性值是一个普通的对象每个函数都有一个prototype(原型)属性,属性值是一个普通的对象每个引用类型的__proto__属性指向它构造函数的prototype原型链:当查找一个对象的某个属性时,会先在这个对象本身属性上查找,如果没有找到,则会去它的__proto__隐式原型上查找,即它的构造函数的prototype,如果还没有找到就会再在构造函数的prototype的__proto__中查找,这样一层一层向上查找就会形成一

2021-10-11 16:58:12 168

原创 html5新增哪些特性、css3新增哪些特性?

html5:“一、绘画 canvas;二、用于媒介回放的video和audio元素;三、本地离线存储;四、 cookie、sessionStorage、localstoragecss3:text-shadow、text-overflow、text-wrap、word-break、word-wrap、white-space、border- raduis、border-image...

2021-10-11 11:04:10 123

原创 闭包的理解,闭包的作用?

一个函数作为另一个函数的返回值,返回的这个函数可以调用父函数内部的其他变量。(闭包是 JS 函数作用域的副产品。函数内部可以使用函数外部的变量,再函数外部定义一个变量,可以在函数内访问,这就是一种闭包模式,稍微复杂点,就是一个函数做为值在另外一个函数内返回,并且使用了,外层函数的变量)作用:防止全局污染,保存外部活动变量...

2021-10-09 17:07:07 113

原创 this指向

1、如果是一般函数,this指向全局对象window;2、在严格模式下"use strict",为undefined.3、对象的方法里调用,this指向调用该方法的对象.4、构造函数里的this,指向创建出来的实例.二、改变this指向的方式改变this的指向并且执行调用函数1、call() (call,可以传入多个参数,改变this指向后调用函数)2、apply() (apply,可以传入数组)3、bind() bind 改变this的指向,返回的是...

2021-10-05 10:27:14 119

原创 computed_(计算属性)和methods _(方法)的区别

1、computed是带缓存的,需要依赖数据发生改变,才会重新进行计算,否则直接返回之前的计算结果,而methods里的函数在每次调用时候都要执行。2、调用方式不一样,computed的调用发生像属性一样访问,methods定义的成员必须以函数的形式调用。3、computed中的成员可以只定义一个函数作为属性,也可以定义get/set变成可读写的属性,这点是methods不可以做到的。4、计算属性有缓存,而实例方法没有缓存...

2021-09-30 08:52:41 320

原创 v-if和v-show的区别

v-if是向DOM树内添加或者删除DOM元素;v-show是通过设置DOM元素的display样式属性控制显示隐藏;v-if切换有一个局部编译/卸载的过程,切换过程中合适地销毁和重建内部的事件监听和子组件;v-show只是简单的基于css切换;...

2021-09-30 08:41:39 79

原创 vue特点

-----数据驱动,数据(模型层)、视图层和模型层分离 m v c(model view controller)-----双向数据绑定:MVVM (viewmodel) model view (viewmodel)-----SPA(Single Page Application)单页面应用 (所有页面都是同一路径,唯一变化就是锚点,不利于seo)-----组件化、模块化 - (代码封装 复用 有利于后期代码维护) export import-----国人开发 文档通俗 学习成本低.

2021-09-30 08:34:16 96

原创 分割字符串的方法

1、split:将一个字符串分割为子字符串,然后将结果作为字符串数组返回。2、indexOf() :返回某个指定的字符串值在字符串中首次出现的位置(从左向右)。没有匹配的则返回-1,否则返回首次出现位置的字符串的下标值。3、substr(start,length):表示从start位置开始,截取length长度的字符串。4、substring(start,end):表示从start到end之间的字符串,包括start位置的字符但是不包括end位置的字符。5、lastIndexOf()方法返回

2021-09-22 20:26:36 37360

原创 js的三种本地存储方法(sessionStorage、localStorage、cookier)区别。

sessionStorage:数据在当前浏览器窗口关闭后自动删除;数据大小5M。localStorage:存储持久数据,浏览器关闭后数据不丢失除非主动删除数据;数据大小5M或更多。cookier:,关闭窗口或浏览器后失效,可设置cookie过期时间,之后一直有效,cookie数据大小不能超过4k。...

2021-09-22 14:21:21 608

原创 数组、字符串

1.pop() 删除并返回数组的最后一个元素2.push() 表示向数组的末尾添加一个或多个元素3.shift() 表示删除并返回数组的第一个元素4.splice() 删除一个元素并且向删除的元素位置添加一个新元素5.unshift() 表明向数组的开头添加一个元素或多个元素并且返回新的长度6.sort() 表明对数组的元素进行排序,一般是升序排列7.reverse() 表示颠倒数组中元素的顺序8.toString() 表示把数组转化为字符串并返回结果9.s...

2021-08-11 08:49:30 123

空空如也

空空如也

TA创建的收藏夹 TA关注的收藏夹

TA关注的人

提示
确定要删除当前文章?
取消 删除