vue生命周期
最新推荐文章于 2025-11-24 03:44:17 发布
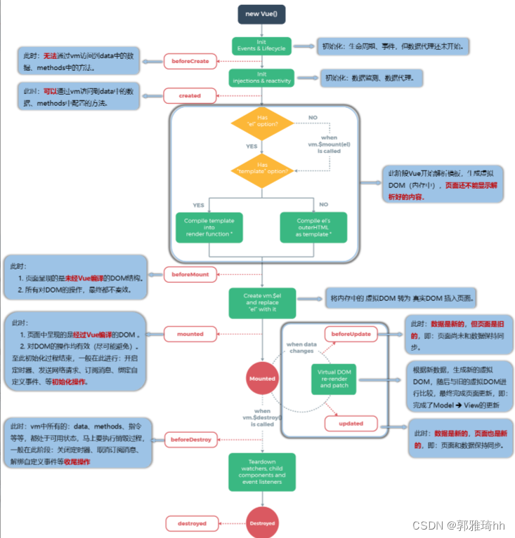
Vue的生命周期包括mounted阶段,常用于初始化操作,如发送ajax请求;以及beforeDestroy阶段,适合做清理工作,如清除定时器和解绑事件。在销毁后,自定义事件消失,但DOM事件仍有效。通常不建议在beforeDestroy中修改数据,因为不会触发更新流程。
Vue的生命周期包括mounted阶段,常用于初始化操作,如发送ajax请求;以及beforeDestroy阶段,适合做清理工作,如清除定时器和解绑事件。在销毁后,自定义事件消失,但DOM事件仍有效。通常不建议在beforeDestroy中修改数据,因为不会触发更新流程。
13万+
1272

被折叠的 条评论
为什么被折叠?