redis是内存级的服务器,一旦重启内存数据将会丢失,为了在重启时能数据恢复,则需要实时的将内存中的数据持久化到硬盘上。
redis第一版持久化(RDB 全量同步)
redis的第一个版本0.091就有持久化了,并且借助了Linux的cow(copy on write)特性生成内存数据快照,将后将快照数据序列化到硬盘上。

当在修改请求量很大的情况下,在持久化过程中服务器重启,将导致大量的数据丢失。
在系统资源一般的请求下,fork也会是一个性能消耗,将阻塞主进程的提供服务。
redis第二版持久化(AOF 增量同步)
在redis1.1.90中引入了AOF。AOF(Append Only File) 将每一个有修改数据的命令追加到日志文件中,在重启时将加载出来一条一条的执行以恢复数据(命令重放)。
因为是写文件IO,其实并非直接写入到硬盘上,write只是将其拷贝到了内核的缓冲区中,等待刷新到硬盘上。所以有了一个刷新磁盘的策略
-
appendfsync always
每写一条日志都调用fdatasync, 这个也是最安全的,数据丢失的最少,但是性能有影响
-
appendfsync everysec
每秒钟调用一次fdatasync, 这样数据可能丢失1秒钟,并且性能影响不大
-
appendfsync no
不主动调用fdatasync,由操作系统自己调度,一般是30秒,数据可能丢失的更多
AOF生成流程

AOF加载过程

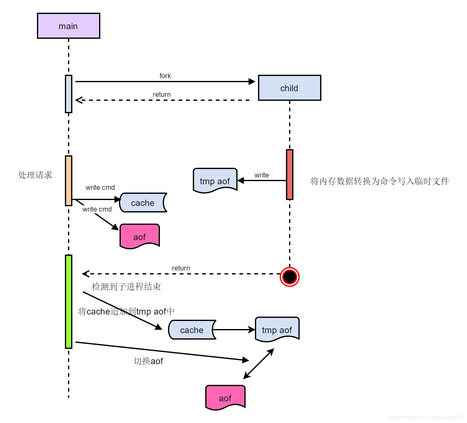
随着时间的推移,AOF文件将越来越大,存储是一个问题;并且重启时,耗费更长的时间,因此需要对AOF文件进行瘦身(重写)。同样是通过fork生成快照进行操作,并且在重写的过程中,也同时在写原先的AOF文件(双写),防止异常。

redis第三版持久化(RDB + AOF 混合)
在redis4.0.0中引入了混合持久化的方式,AOF文件的开头是RDB内容,后续是AOF内容,这样即加快了在重启时的恢复速度,也减少了数据的丢失。
其实刚开始的时候文件中只有AOF内容,当在重写AOF文件时,将先进行RDB,然后将新的AOF内容追加到RDB文件后面。
以下为aof重写过程

661

被折叠的 条评论
为什么被折叠?



