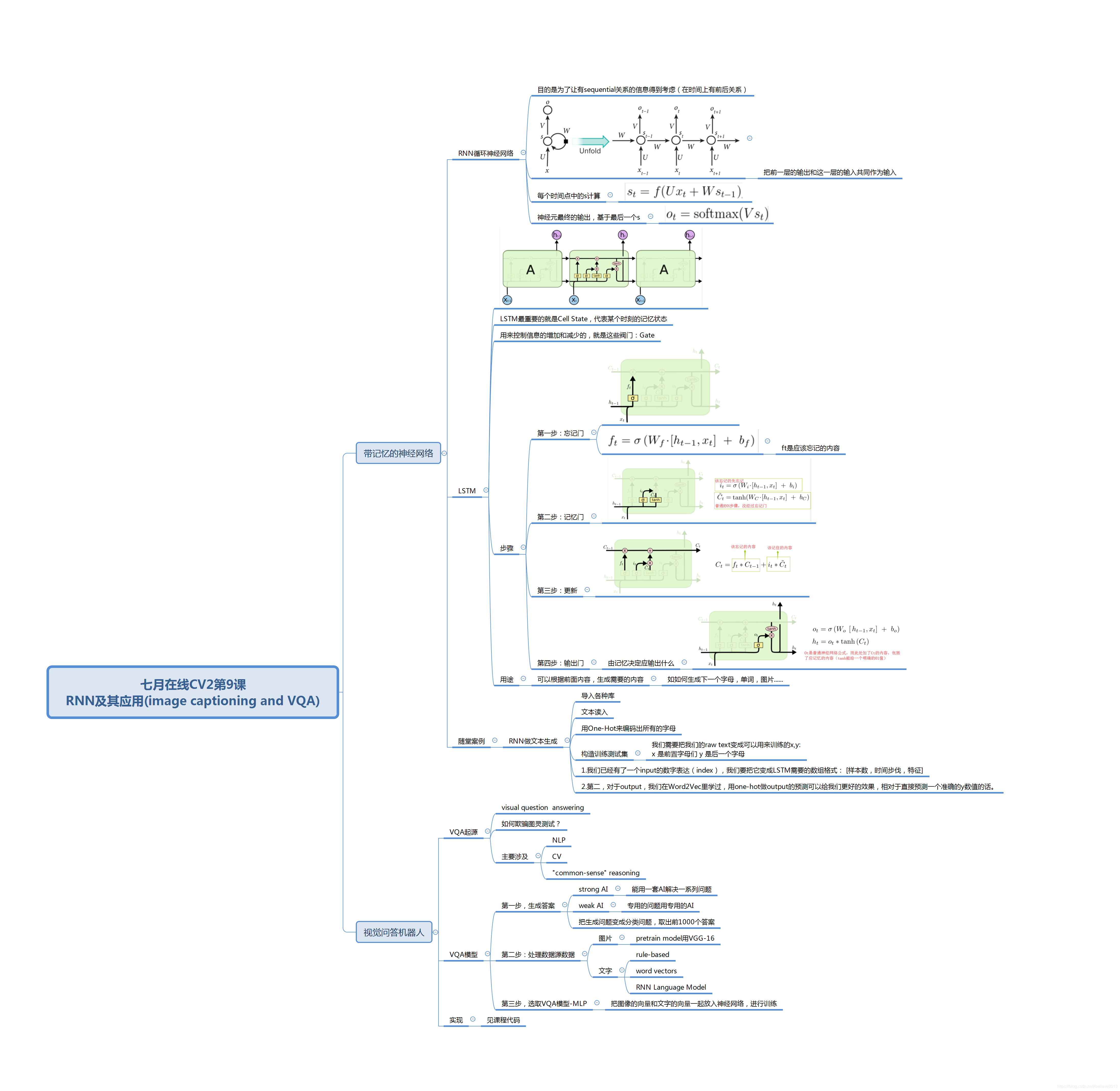
第九课:循环神经网络与视觉问答系统:RNN及其应用

博客涉及RNN和计算机视觉相关内容,但具体信息缺失。RNN是循环神经网络,在序列数据处理等方面有应用,计算机视觉则专注于让计算机理解和处理图像、视频等视觉信息。

摘要生成于 C知道 ,由 DeepSeek-R1 满血版支持, 前往体验 >

评论
添加红包

请填写红包祝福语或标题

红包个数最小为10个

红包金额最低5元

当前余额3.43前往充值 >
需支付:10.00
成就一亿技术人!
领取后你会自动成为博主和红包主的粉丝 规则
hope_wisdom
发出的红包
实付
使用余额支付
点击重新获取
扫码支付
钱包余额 0

抵扣说明:

1.余额是钱包充值的虚拟货币,按照1:1的比例进行支付金额的抵扣。
2.余额无法直接购买下载,可以购买VIP、付费专栏及课程。

余额充值