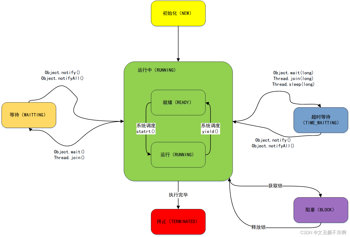
在 Java中,线程共有以下六种状态:
| 状态 | 说明 |
|---|---|
| NEW | 初始状态:线程被创建,但还没有调用 start() 方法 |
| RUNNABLE | 运行状态:Java线程将操作系统中的就绪和运行两种状态笼统的称作“运行状态” |
| BLOCKED | 阻塞状态:表示线程阻塞于锁 |
| WAITING | 等待状态:表示线程进入等待状态,进入该状态表示当前线程需要等待其他线程做出一些特定动作(通知或中断) |
| TIME_WAITING | 超时等待状态:该状态不同于 WAITIND,它是可以在指定的时间自行返回的 |
| TERMINATED | 终止状态:表示当前线程已经执行完毕 |
线程在自身的生命周期中, 并不是固定地处于某个状态,而是随着代码的执行在不同的状态之间进行切换,Java 线程状态变化如下图示:


被折叠的 条评论
为什么被折叠?



