一、HashMap概述
HashMap是基于哈希表的Map接口的非同步实现。此实现提供所有可选的映射操作,并允许使用null值和null
键。此类不保证映射的顺序,特别是它不保证该顺序恒久不变。
二、HashMap的数据结构
HashMap的底层主要是基于数组、链表和红黑树来实现的,它之所以有相当快的查询速度主要是因为它是通过
计算散列码来快速找到存储的位置。HashMap中主要是通过key的hashCode来计算hash值的,只要hashCode相同,
计算出来的hash值就一样。如果存储的对象对多了,就有可能不同的对象所算出来的hash值是相同的,这就出现
了所谓的hash冲突。学过数据结构的同学都知道,解决hash冲突的方法有很多,HashMap底层是通过链表及红黑树
(JDK1.8引入)来解决hash冲突的。
当同一个桶(hash值相同,(桶的数目-1)与key的hash值进行位&运算)中的冲突次数较小时
(JDK1.8为小于或等于8),HashMap使用链表来解决hash冲突,在同一个桶中根据key进行查询的时间
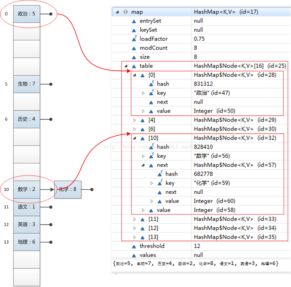
复杂度为O(n),结构大致如下图(图片来自Java HashMap工作原理 )
当同一个桶(hash值相同,(桶的数目-1)与key的hash值进行位&运算)中的冲突次数较大时
(JDK1.8为大于8),由于链表的查找时间复杂度为O(n),当同一个桶中元素越多,查询就越慢。
因而,JDK1.8中引入了红黑树进行了优化,查找的时间复杂度为O(logn)。如下图,当第一个桶内
的元素数目大于8达到9时,链表结构会转换成红黑树(TreeNode为树的一个节点),而尚未达到
的其它桶结构还是链表
三、HashMap源码分析
1、关键属性
transient Entry[] table;//存储元素的实体数组
transient int size;//存放元素的个数
int threshold; //临界值 当实际大小超过临界值时,会进行扩容threshold = 加载因子*容量
final float loadFactor; //加载因子
transient int modCount;//被修改的次数
其中loadFactor加载因子是表示Hash表中元素的填满的程度.
若:加载因子越大,填满的元素越多,好处是,空间利用率高了,但:冲突的机会加大了.链表长度/红黑树高度
会越来越大,查找效率降低。反之,加载因子越小,填满的元素越少,好处是:冲突的机会减小,但:空间浪费
多了.表中的数据将过于稀疏(很多空间还没用,就开始扩容了)冲突的机会越大,则查找的成本越高.
因此,必须在 "冲突的机会"与"空间利用率"之间寻找一种平衡与折衷. 这种平衡与折衷本质上是数据结构
中有名的"时-空"矛盾的平衡与折衷.如果机器内存足够,并且想要提高查询速度的话可以将加载因子
设置小一点;相反如果机器内存紧张,并且对查询速度没有什么要求的话可以将加载因子设置大一点。
不过一般我们都不用去设置它,让它取默认值0.75就好了。
2. 初始化方法
HashMap两种常用的构造方法:
第一种是无参的构造方法:
/**
* 构造一个空的HashMap,使用默认的初始capacity (16) 和默认的load factor (0.75).
*/
public HashMap() {
// table数组、容量、进行resize前的最大元素数等在resize()方法里进行设置
this.loadFactor = DEFAULT_LOAD_FACTOR; // all other fields defaulted
}
第二种是初始容量和负载因子参数的构造方法:
/**
* 构造一个空的HashMap, 使用给定的初始容量和负载因子.
*
* @param initialCapacity 初始容量
* @param loadFactor 负载因子
* @throws IllegalArgumentException if the initial capacity is negative
* or the load factor is nonpositive
*/
public HashMap(int initialCapacity, float loadFactor) {
if (initialCapacity < 0)
throw new IllegalArgumentException("Illegal initial capacity: " +
initialCapacity);
if (initialCapacity > MAXIMUM_CAPACITY)
initialCapacity = MAXIMUM_CAPACITY;
if (loadFactor <= 0 || Float.isNaN(loadFactor))
throw new IllegalArgumentException("Illegal load factor: " +
loadFactor);
this.loadFactor = loadFactor;
// 返回大于或等于initialCapacity的最小的2的整数倍作为阈值
this.threshold = tableSizeFor(initialCapacity);
}
HashMap容量调整代码如下:
/**
* 初始化 或者 加倍 table的大小.
*
* @return the table
*/
final Node<K,V>[] resize() {
Node<K,V>[] oldTab = table;
int oldCap = (oldTab == null) ? 0 : oldTab.length;
int oldThr = threshold;
int newCap, newThr = 0;
if (oldCap > 0) {
if (oldCap >= MAXIMUM_CAPACITY) {
threshold = Integer.MAX_VALUE;
return oldTab;
}
else if ((newCap = oldCap << 1) < MAXIMUM_CAPACITY &&
oldCap >= DEFAULT_INITIAL_CAPACITY)
//容量小于最大容量时,直接翻倍
newThr = oldThr << 1; // double threshold
}
else if (oldThr > 0) // initial capacity was placed in threshold
// 初始阈值已经设置,容量还未设置,则将阈值的值设置为初始容量
newCap = oldThr;
else { // 初始设置,使用默认设置
newCap = DEFAULT_INITIAL_CAPACITY;
newThr = (int)(DEFAULT_LOAD_FACTOR * DEFAULT_INITIAL_CAPACITY);
}
if (newThr == 0) {
float ft = (float)newCap * loadFactor;
newThr = (newCap < MAXIMUM_CAPACITY && ft < (float)MAXIMUM_CAPACITY ?
(int)ft : Integer.MAX_VALUE);
}
threshold = newThr;
if (oldTab != null) {
// 把每个bucket都移动到新的buckets中
for (int j = 0; j < oldCap; ++j) {
Node<K,V> e;
if ((e = oldTab[j]) != null) {
// 改变每个桶内的所有节点的位置
oldTab[j] = null;
if (e.next == null)
// 如果桶内只有一个节点,newTab的该桶直接指向该元素
newTab[e.hash & (newCap - 1)] = e;
else if (e instanceof TreeNode)
((TreeNode<K,V>)e).split(this, newTab, j, oldCap);
else { // preserve order
//存放不需要改变桶的节点列表,分别指向第一个和最后一个节点
Node<K,V> loHead = null, loTail = null;
//存放需要改变桶的节点列表,分别指向第一个和最后一个节点
Node<K,V> hiHead = null, hiTail = null;
Node<K,V> next;
// 循环改变当前桶内节点的位置
do {
next = e.next;
// 原索引(所在桶不变)
if ((e.hash & oldCap) == 0) {
if (loTail == null)
// 保存在原有位置的桶的第一个节点
loHead = e;
else
// loTail当前指向的节点指向新的的节点
loTail.next = e;
// loTail指向新的节点
loTail = e;
}
// 原索引位置+oldCap(所在桶发生改变)
else {
if (hiTail == null)
// 保存要移到新索引位置的桶的第一个节点
hiHead = e;
else
// hiTail当前指向的节点指向新的节点
hiTail.next = e;
// hiTail指向新的节点
hiTail = e;
}
} while ((e = next) != null);
// 设置索引不需要改变的桶的第一个节点
if (loTail != null) {
loTail.next = null;
newTab[j] = loHead;
}
// 设置索引需要改变的桶的第一个节点
if (hiTail != null) {
hiTail.next = null;
newTab[j + oldCap] = hiHead;
}
}
}
}
}
return newTab;
}
当HashMap容量调整时,如果结构还是链表,节点的移动设计很巧妙。
1)当前节点Key的 hash值与调整前的容量进行&运算,如果结果是0,则该节点不用移到新的桶
2)当前节点Key的 hash值与调整前的容量进行&运算,如果结果不等于0,则该节点需要移到新的桶,且偏移量的值为oldCap
如下图:
当从16位扩展到32位时,
oldCap 16 00000000 00000000 00000000 00010000
aa 的hash(3104) 00000000 00000000 00001100 00100000 => 00000000 00000000 00000000 00000000 等于0,所在桶不发生变化
王三的hash(936912) 00000000 00001110 01001011 11010000 => 00000000 00000000 00000000 00010000 不等于0,桶索引增量为原来容量大小,从0 -> 16
这样设计使得每次扩充时,扩充后节点不需要再根据节点的hash与(table.length-1)进行&运算来获取节点所在桶,可以直接由原来所在桶的索引得出
3. HashMap的put操作
put函数大致的思路为:
- 对key的hashCode()做hash,然后再计算index;
- 如果没碰撞直接放到bucket里;
- 如果碰撞了,以链表的形式存在buckets后;
- 如果碰撞导致链表过长(大于TREEIFY_THRESHOLD),就把链表转换成红黑树;
- 如果节点已经存在就替换old value(保证key的唯一性)
- 如果bucket满了(超过load factor*current capacity),就要resize
public V put(K key, V value) {
return putVal(hash(key), key, value, false, true);
}
/**
* Implements Map.put and related methods
*
* @param hash hash for key
* @param key the key
* @param value the value to put
* @param onlyIfAbsent if true, don't change existing value
* @param evict if false, the table is in creation mode.
* @return previous value, or null if none
*/
final V putVal(int hash, K key, V value, boolean onlyIfAbsent,
boolean evict) {
Node<K,V>[] tab; Node<K,V> p; int n, i;
if ((tab = table) == null || (n = tab.length) == 0)
n = (tab = resize()).length; //初次设置
if ((p = tab[i = (n - 1) & hash]) == null)
// 如果对应的桶是空的,则添加节点
tab[i] = newNode(hash, key, value, null);
else {
Node<K,V> e; K k;
// 如果要新增的Key对应当前桶的第一个元素,则不进行操作
if (p.hash == hash &&
((k = p.key) == key || (key != null && key.equals(k))))
e = p;
// 如果当前桶第一个节点是红黑树的一个节点,则将新节点添加至红黑树
else if (p instanceof TreeNode)
e = ((TreeNode<K,V>)p).putTreeVal(this, tab, hash, key, value);
// 如果当前hash*(table.length-1)对应的桶中是链表结构,则将元素添加至链表末尾/进行value更新
else {
for (int binCount = 0; ; ++binCount) {
if ((e = p.next) == null) {
// 将新的元素添加至链表末尾
p.next = newNode(hash, key, value, null);
// 判断链表的长度是否达到阈值,达到的话,将链表转换为红黑树
if (binCount >= TREEIFY_THRESHOLD - 1) // -1 for 1st
treeifyBin(tab, hash);
break;
}
// 如果新增的元素之前已经出现,直接跳出循环
if (e.hash == hash &&
((k = e.key) == key || (key != null && key.equals(k))))
break;
// p指向它的下一个节点,为下一次循环做准备
p = e;
}
}
if (e != null) { // e不为空,表示key已经存在,则进行更新操作
V oldValue = e.value;
if (!onlyIfAbsent || oldValue == null)
e.value = value;
afterNodeAccess(e);
return oldValue;
}
}
++modCount;
// 判断HashMap中元素数目是否超过阈值,超过的话进行容量扩充
if (++size > threshold)
resize();
afterNodeInsertion(evict);
return null;
}
综合1、2,HashMap容量相关情况如下:
1) 对于无参构造函数,HashMap容量初始值是16,初始阈值是12,负载因子是0.75。当数量大于阈值时扩充,
容量翻倍;当容量达到MAXIMUM_CAPACITY时,阈值直接设置为Integer.MAX_VALUE,不再进行扩容
与阈值相同(第一次put是设置),负载因子为传入的值。当数量大于阈值时扩充,容量翻倍;当容量达到
MAXIMUM_CAPACITY时,阈值直接设置为Integer.MAX_VALUE,不再进行扩容
3) 当HashMap中的数量小于阈值时,也有可能进行容量扩充,如同一个桶中的元素达到超过TREEIFY_THRESHOLD,
这时会扩充容量
4. HashMap的get操作
get函数大致的思路为:
- 对key的hashCode()做hash,然后再计算index(注意:hash&(length-1)是为了确保算出的索引在数组的索引范围内)
- 如果对应的bucket中有节点,则判断第一个节点是否刚好对应要找的Key,如果是,直接返回该节点;
- 如果对应的bucket内第一个节点不是要找的,且该节点有后续节点,则进行查找;
- 如果第一个后续节点是红黑树的节点,则根据hash和Key在红黑树中进行查找
- 如果第一个后续节点是链表的节点,则遍历链表的节点进行查找
public V get(Object key) {
Node<K,V> e;
return (e = getNode(hash(key), key)) == null ? null : e.value;
}
/**
* Implements Map.get and related methods
*
* @param hash hash for key
* @param key the key
* @return the node, or null if none
*/
final Node<K,V> getNode(int hash, Object key) {
Node<K,V>[] tab; Node<K,V> first, e; int n; K k;
// 如果table不为空,hash对应的桶内含有元素,则进行查找
if ((tab = table) != null && (n = tab.length) > 0 &&
(first = tab[(n - 1) & hash]) != null) {
// 如果刚好为该桶的第一个节点,则直接返回
if (first.hash == hash &&
((k = first.key) == key || (key != null && key.equals(k))))
return first;
// 如果桶内第一个节点有后续节点,则进行查找
if ((e = first.next) != null) {
// 如果当前节点为红黑树的节点,则在红黑树中根据hash和key进行查找
if (first instanceof TreeNode)
return ((TreeNode<K,V>)first).getTreeNode(hash, key);
// 如果节点为链表中的节点,则不断遍历进行查找
do {
if (e.hash == hash &&
((k = e.key) == key || (key != null && key.equals(k))))
return e;
} while ((e = e.next) != null);
}
}
return null;
}
其中红黑树中的查找思路大致如下:
1. 从根节点开始,比较当前节点的hash和传入的hash,如果当前节点的hash小于传入的hash,则在当前节点的
左子树中进行查找;如果当前节点的hash大于传入的hash,则在当前节点的右子树中进行查找
2. 如果当前节点的hash和传入的hash相等,如果当前节点的左子树为空,则当前节点指向它的右节点;如果
当前节点的左子树不为空且右子树为空,则当前节点指向它的左节点;如果当前左右的左右子树均不为空,
则分别进行查找,直到找到hash和Key均相同的节点或者树查找完成
/**
* Finds the node starting at root p with the given hash and key.
* The kc argument caches comparableClassFor(key) upon first use
* comparing keys.
*/
final TreeNode<K,V> find(int h, Object k, Class<?> kc) {
TreeNode<K,V> p = this;
do {
int ph, dir; K pk;
TreeNode<K,V> pl = p.left, pr = p.right, q;
// 如果hash的值小于当前节点的hash值,则在左子树中进行查找
if ((ph = p.hash) > h)
p = pl;
// 如果hash的值大于当前节点的hash值,则在右子树中进行查找
else if (ph < h)
p = pr;
// 如果当前hash值相等 且 Key值相等,则找到,返回
else if ((pk = p.key) == k || (k != null && k.equals(pk)))
return p;
// 如果当前hash值相等 且 左子数为空,则查询右子树
else if (pl == null)
p = pr;
// 如果当前hash值相等 且左子树不为空、右子树为空,则查询左子树
else if (pr == null)
p = pl;
else if ((kc != null ||
(kc = comparableClassFor(k)) != null) &&
(dir = compareComparables(kc, k, pk)) != 0)
p = (dir < 0) ? pl : pr;
// 右子树中如果查询到,则返回
else if ((q = pr.find(h, k, kc)) != null)
return q;
// 右子树中没有查询到,则当前节点指向他的左节点,为下一次循环做准备
else
p = pl;
} while (p != null);
return null;
}
/**
* Calls find for root node.
*/
final TreeNode<K,V> getTreeNode(int h, Object k) {
return ((parent != null) ? root() : this).find(h, k, null);
}
5. HashMap的remove操作
remove函数大致的思路为:
- 对key的hashCode()做hash,然后再计算index(注意:hash&(length-1)是为了确保算出的索引在数组的索引范围内)
- 如果对应的bucket中有节点,则判断第一个节点是否刚好对应要找的Key,如果是,直接返回该节点;
- 如果对应的bucket内第一个节点不是要找的,且该节点有后续节点,则进行查找;
- 如果第一个后续节点是红黑树的节点,则根据hash和Key在红黑树中进行查找
- 如果第一个后续节点是链表的节点,则遍历链表的节点进行查找
/**
* Removes the mapping for the specified key from this map if present.
*/
public V remove(Object key) {
Node<K,V> e;
return (e = removeNode(hash(key), key, null, false, true)) == null ?
null : e.value;
}
/**
* Implements Map.remove and related methods
*
* @param hash hash for key
* @param key the key
* @param value the value to match if matchValue, else ignored
* @param matchValue if true only remove if value is equal
* @param movable if false do not move other nodes while removing
* @return the node, or null if none
*/
final Node<K,V> removeNode(int hash, Object key, Object value,
boolean matchValue, boolean movable) {
Node<K,V>[] tab; Node<K,V> p; int n, index;
// 如果对应的桶中含有元素,则进行查找
if ((tab = table) != null && (n = tab.length) > 0 &&
(p = tab[index = (n - 1) & hash]) != null) {
Node<K,V> node = null, e; K k; V v;
// 如果刚好是key对应的桶中第一个元素,则记录下来
if (p.hash == hash &&
((k = p.key) == key || (key != null && key.equals(k))))
node = p;
// 如果不是对应的桶中第一个元素,且第一个元素的后续节点不为空,则从后续节点开始找
else if ((e = p.next) != null) {
// 如果该节点是红黑树的节点,则在书中进行查找
if (p instanceof TreeNode)
node = ((TreeNode<K,V>)p).getTreeNode(hash, key);
// 如果在链表中,则遍历链表进行查找
else {
do {
if (e.hash == hash &&
((k = e.key) == key ||
(key != null && key.equals(k)))) {
node = e;
break;
}
p = e;
} while ((e = e.next) != null);
}
}
// 移除并返回该节点
if (node != null && (!matchValue || (v = node.value) == value ||
(value != null && value.equals(v)))) {
// 如果找到的节点是红黑树的节点,则在红黑树中移除该节点
if (node instanceof TreeNode)
((TreeNode<K,V>)node).removeTreeNode(this, tab, movable);
// 如果找到的节点是当前桶中链表的第一个节点,则当前桶中存放第一个节点的后续节点
else if (node == p)
tab[index] = node.next;
// 如果找到的节点不是桶中链表的第一个节点,则将找到节点的前一个节点指向其后续节点的后续节点
else
p.next = node.next;
++modCount;
--size;
afterNodeRemoval(node);
return node;
}
}
return null;
}
注意:在对map进行遍历时,不能直接使用map.remove(key)移除元素,否则会报
java.util.ConcurrentModificationException错,如下
Iterator<Entry<String, Integer>> iter = map.entrySet().iterator();
Map.Entry<String, Integer> entry;
while(iter.hasNext()) {
entry = iter.next();
System.out.println(entry.getKey() + " : " + entry.getValue());
map.remove(entry.getKey());
}
通过查看源码,发现Iterator实例化时,会使用变量expectedModCount存放map的modCount值,当直接使用map
进行第一个元素的移除时,modCount减小,不再与expectedModCount的值相等,循环里第二次调用iter.next()时
发现modCount与expectedModCount不再相等,则说明其它地方对map进行了修改,抛出
ConcurrentModificationException异常
abstract class HashIterator {
Node<K,V> next; // next entry to return
Node<K,V> current; // current entry
int expectedModCount; // for fast-fail
int index; // current slot
HashIterator() {
expectedModCount = modCount;
Node<K,V>[] t = table;
current = next = null;
index = 0;
if (t != null && size > 0) { // advance to first entry
do {} while (index < t.length && (next = t[index++]) == null);
}
}
public final boolean hasNext() {
return next != null;
}
final Node<K,V> nextNode() {
Node<K,V>[] t;
Node<K,V> e = next;
if (modCount != expectedModCount)
throw new ConcurrentModificationException();
if (e == null)
throw new NoSuchElementException();
if ((next = (current = e).next) == null && (t = table) != null) {
do {} while (index < t.length && (next = t[index++]) == null);
}
return e;
}
public final void remove() {
Node<K,V> p = current;
if (p == null)
throw new IllegalStateException();
if (modCount != expectedModCount)
throw new ConcurrentModificationException();
current = null;
K key = p.key;
removeNode(hash(key), key, null, false, false);
expectedModCount = modCount;
}
}
应该使用迭代器进行元素移除操作,如下:
Iterator<Entry<String, Integer>> iter = map.entrySet().iterator();
Map.Entry<String, Integer> entry;
while(iter.hasNext()) {
entry = iter.next();
System.out.println(entry.getKey() + " : " + entry.getValue());
iter.remove();
}
6. HashMap的hash实现
在get和put的过程中,计算下标时,先对hashCode进行hash操作,然后再通过hash值进一步计算下标,
如下图所示(图片来自Java HashMap工作原理 ):
在对hashCode()计算hash时具体实现是这样的:
/**
* Computes key.hashCode() and spreads (XORs) higher bits of hash
* to lower. Because the table uses power-of-two masking, sets of
* hashes that vary only in bits above the current mask will
* always collide. (Among known examples are sets of Float keys
* holding consecutive whole numbers in small tables.) So we
* apply a transform that spreads the impact of higher bits
* downward. There is a tradeoff between speed, utility, and
* quality of bit-spreading. Because many common sets of hashes
* are already reasonably distributed (so don't benefit from
* spreading), and because we use trees to handle large sets of
* collisions in bins, we just XOR some shifted bits in the
* cheapest possible way to reduce systematic lossage, as well as
* to incorporate impact of the highest bits that would otherwise
* never be used in index calculations because of table bounds.
*/
static final int hash(Object key) {
int h;
return (key == null) ? 0 : (h = key.hashCode()) ^ (h >>> 16);
}
使用Key的hashcode的低16bit和高16bit做了一个异或。
参考链接:

5116

被折叠的 条评论
为什么被折叠?



