细节控-AI先行者
码龄1年
关注
提问 私信
  • 博客:126,871
    126,871
    总访问量
  • 47
    原创
  • 56,625
    排名
  • 927
    粉丝
  • 5
    铁粉
  • 学习成就

个人简介:热衷于AI的探索者,我会定期分享前沿AIGC资讯、AI绘画教程、的深入解析,带您走近技术的最前沿。

IP属地以运营商信息为准,境内显示到省(区、市),境外显示到国家(地区)
IP 属地:广东省
  • 加入CSDN时间: 2023-12-08
博客简介:

细节控-AI先行者的博客

查看详细资料
  • 原力等级
    成就
    当前等级
    4
    当前总分
    551
    当月
    6
个人成就
  • 获得743次点赞
  • 内容获得25次评论
  • 获得706次收藏
创作历程
  • 18篇
    2024年
  • 29篇
    2023年
成就勋章
TA的专栏
  • ComfyUI从入门到精通
    付费
    29篇
创作活动更多

AI大模型如何赋能电商行业,引领变革?

如何使用AI技术实现购物推荐、会员分类、商品定价等方面的创新应用?如何运用AI技术提高电商平台的销售效率和用户体验呢?欢迎分享您的看法

175人参与 去创作
  • 最近
  • 文章
  • 代码仓
  • 资源
  • 问答
  • 帖子
  • 视频
  • 课程
  • 关注/订阅/互动
  • 收藏
搜TA的内容
搜索 取消

效果惊人!LivePortrait开源数字人技术,让静态照片生动起来

LivePortrait让你的照片动起来,合成逼真的动态人像视频,阿里通义EMO不再是唯一选择。
原创
发布博客 2024.07.10 ·
432 阅读 ·
0 点赞 ·
0 评论 ·
1 收藏

教你零成本,免费使用comfyui复现remini爆火的黏土风格转绘(附完整教程)

在五一假期期间,一款名为Remini的AI照片编辑软件在小红书上迅速走红,其独特的“丑萌”黏土风格滤镜深受广大博主和用户的喜爱,引发了一波热潮,让人们玩得不亦乐乎。Remini软件提供的这种视觉效果虽然看起来有点“丑萌”特效,然而,正是这种独树一帜的画风,使得Remini迅速走红,其病毒式的传播效应吸引了众多用户翻出自己的旧照,加入到这场创意修图的行列中。尽管Remini提供了七天的免费会员体验,但之后使用还是需要付费的。
原创
发布博客 2024.05.08 ·
645 阅读 ·
1 点赞 ·
0 评论 ·
1 收藏

ComfyUI 基础教程(十四):ComfyUI中4种实现局部重绘方法

在中有多种方式可以实现,简单的方式是使用VAE内补编码器进行局部重绘,也可以用进行局部重绘,还可以用controlNet的inpaint模型进行局部重绘!
原创
发布博客 2024.05.06 ·
1596 阅读 ·
4 点赞 ·
0 评论 ·
1 收藏

ComfyUI 基础教程(十三):ComfyUI-Impact-Pack 面部修复

ComfyUI-Impact-Pack 是一个功能强大的插件,专为 ComfyUI 设计,用于从图片中识别出人脸面部,重绘人脸。
原创
发布博客 2024.05.06 ·
2371 阅读 ·
0 点赞 ·
0 评论 ·
1 收藏

IPAdapter V2 comfyui工作流安装和使用说明

IPAdapter V2是ComfyUI扩展中的一次重大突破,它带来了更加强大和高效的图像处理功能.IPAdapter新版本更新后,工作流更加简洁。但是很多换脸或者是风格的重绘的工作流,需要修改后才能使用。插件:https://github.com/cubiq/ComfyUI_IPAdapter_plus.git。
原创
发布博客 2024.04.11 ·
1038 阅读 ·
0 点赞 ·
0 评论 ·
0 收藏

[ComfyUI报错信息] 节点错误归类及处理办法(最新完整版)

没调试过Comfyui的工作流节点报错信息,不算真正入门comfyui。ComfyUI的插件管理,和应用端,没有webUI成熟。玩comfyui就是在不断的报错信息中,在调试工作流的过程中成长起来的。C1.ComfyUI或节点版本未更新(可能是comfyui,也可能是节点)2.依赖和开发工具报错(CUDA和Python版本)3.节点必需的模型缺失4.工作流提示安装成功,但实际未安装成功1.看命令栏窗口的报错信息,针对性调整2.更新comfyui版本,更新节点版本。
原创
发布博客 2024.03.18 ·
5997 阅读 ·
1 点赞 ·
0 评论 ·
7 收藏

Playground v2.5最新的文本到图像生成模型,官方宣称V2.5的模型优于 SDXL、Playground v2、PixArt-α、DALL-E 3 和 Midjourney

Playground在去年发布Playground v2.0之后再次开源新的文生图模型Playground v2.5。新版本提升了图像的美学质量,增强了颜色和对比度、改进了多纵横比图像生成,可以生成各种比例图像以及人像细节的提升。官方宣称:根据用户研究表明,V2.5的模型优于 SDXL、Playground v2、PixArt-α、DALL-E 3 和 Midjourney 5.2。
原创
发布博客 2024.03.08 ·
1066 阅读 ·
9 点赞 ·
0 评论 ·
1 收藏

字节跳动发布SDXL-Lightning模型,支持WebUI与ComfyUI双平台,只需一步生成1024高清大图!

SDXL-Lightning 是一种快速的文本到图像生成模型。SDXL-Lightning模型的核心优势在于其创新的蒸馏策略,它可以通过几个步骤生成高质量的 1024px 图像。开源项目地址:Demo地址:目前 SDXL-Lightning 提供了 1步,2步,4步和8步的蒸馏模型 和 2步,4步和8步 的 Lora 模型(类似LCM)。
原创
发布博客 2024.03.05 ·
1875 阅读 ·
33 点赞 ·
0 评论 ·
20 收藏

仙宫云:细节控ComfyUI AI写实摄影+视频镜像

在使用comfyui工作流时经常遇到插件安装,模型下载的问题,为了方便大家使用和体验comfyui,我在仙宫上部署了一个云端comfyui镜像包,开放给大家使用。
原创
发布博客 2024.03.04 ·
925 阅读 ·
10 点赞 ·
0 评论 ·
3 收藏

[WebUI Forge]ForgeUI的安装与使用 | 相比较于Auto1111 webui 6G显存速度提升60-75%

Stable Diffusion WebUI Forge 是一个基于(基于)的平台,可简化开发、优化资源管理并加快推理速度。“Forge”这个名字的灵感来自于“Minecraft Forge”。该项目旨在成为 SD WebUI 的 Forge。与原始 WebUI(针对 1024 像素的 SDXL 推理)相比,您可以期待以下加速:如果您使用常见的 GPU(如 8GB vram),您可以预期推理速度(it/s)会。
原创
发布博客 2024.02.27 ·
4522 阅读 ·
40 点赞 ·
0 评论 ·
37 收藏

[ComfyUI]Stability AI发布新一代文生图模型Stable Cascade,附带comfyui工作流

Stability AI发布了新的一代文生图模型Stable Cascade,Stable Cascade是基于Wuerstchen架构包含三阶段的文生图扩散模型,相比Stable Diffusion XL,它不仅更快而且效果更好。
原创
发布博客 2024.02.25 ·
2406 阅读 ·
55 点赞 ·
0 评论 ·
39 收藏

利用AI做Q版影视剧人物头像,轻松涨粉过万

有粉丝问能不能出一个SD制作热播影视剧Q版人物的教程。刚好我最近也刷到了几个号,对这方面也感兴趣,于是去研究了出图的逻辑。热播电视剧的Q版人物,一方面不缺流量,IP也能带来一波回忆杀。
原创
发布博客 2024.02.22 ·
450 阅读 ·
6 点赞 ·
0 评论 ·
0 收藏

ComfyUI 基础教程(十二):AI换脸神器 InstantID ComfyUI, 保姆级安装与使用测评

AI换脸技术发展迅速,roop,Reactor,ipadapter-faceid,photomaker,InstantID,换脸神器更新非常快。对比lora训练,faceID,intantID,IPA,在人脸风格的迁移上,是目前AI换脸的主要方式。而最新出的InstantID,只需单个图像即可实现ID保留生成,相似度极高。
原创
发布博客 2024.02.21 ·
1920 阅读 ·
3 点赞 ·
2 评论 ·
3 收藏

[ComfyUI进阶教程] animatediff视频提示词书写要点

4.提示词不要太复杂:comfyui的提示字符数不能太多,在animate提示词中,不要放太多的画质修饰词。5.成熟稳定的模型:使用主流的大模型,如麦橘系列(参考L站,C站等排行榜),大模型的效果比较稳定。3.手部隐藏:AI绘画对手的姿势不太友好,可以在生成的构图中隐藏手(比如增加提示词:手在背后)第一段是人物主体描述词,比如是一个女孩,穿什么衣服,在什么场景下,镜头是全身还是半身,或者特写。1个女孩,单人,黑色头发,白色连衣裙,全身,户外,中等身材,新款中式西装,帧数不能太短,不然画面会很跳。
原创
发布博客 2024.02.01 ·
1704 阅读 ·
6 点赞 ·
0 评论 ·
1 收藏

ComfyUI 基础教程(十一):秋葉aaaki 整合包 一键启动

秋葉aaaki大佬的ComfyUI整合包,解压即用,一键启动,预置不少插件(工作流节点)。
原创
发布博客 2024.01.23 ·
4062 阅读 ·
4 点赞 ·
0 评论 ·
4 收藏

[ComfyUI进阶教程] lcm+Lora+Controlnet工作流工作流

这是一个使用了LCM+lora加载器+CN(depth+tile)的工作流。#comfyui #ControlNet #工作流。配置了3个lora加载器,用来进行人物和风格设定。LCM lora加载器,加快生成图片的时间。网盘地址:专栏工作流--ControlNet。提示词编辑器,预制了默认的动态提示词。点击生成图片,组成了右侧的图片。1.tile用来进行风格控制。lcm+CN工作流.json。2.depth用来构图。
原创
发布博客 2024.01.20 ·
2244 阅读 ·
4 点赞 ·
2 评论 ·
3 收藏

ComfyUI 基础教程(十):Efficiency工作流效率插件

Efficiency-nodes-comfyui是comfyUI上一款提升节点使用效率的插件。使用效率节点,可以大大提升工作流的灵活性和降低使用复杂性。
原创
发布博客 2024.01.19 ·
2189 阅读 ·
3 点赞 ·
0 评论 ·
1 收藏

[ComfyUI进阶教程]在Comfyui上使用SDXL-Turbo实现实时图片生成工作流

知道Turbo的原理后,我们就可以在ComfyUI中自由搭载sdxl-turbo、LCMlora、controlnets、animate快速组成文/图生视频工作流程了。加载SVD+SDXL-Turbo的工作流,使用turo+svd-xt模型,帧数24,步数20,cfg为2.5,采样器euler,视频尺寸512x768。加载turo工作流,点击启动,不用多久,就生成了图片。turbo是一个实时生成的模型,看官方的视频,基本上可以看到它的输入就可以实时渲染了。SDXL turbo模型可在ComfyUI中使用。
原创
发布博客 2024.01.05 ·
1177 阅读 ·
16 点赞 ·
0 评论 ·
8 收藏

[ComfyUI进阶教程] Comfyui-AnimateDiff节点安装和使用说明

除了示例中的例子,还有很多种AnimateDiff的组合方式,可以说文生图中的工作流都适用于AnimateDiff,只需要在model后添加motion module和motion lora即可。如果SD checkpoint选择的是SDXL,那motion module也要与之对应,选择支持SDXL的motion module。
原创
发布博客 2023.12.29 ·
3055 阅读 ·
32 点赞 ·
0 评论 ·
26 收藏

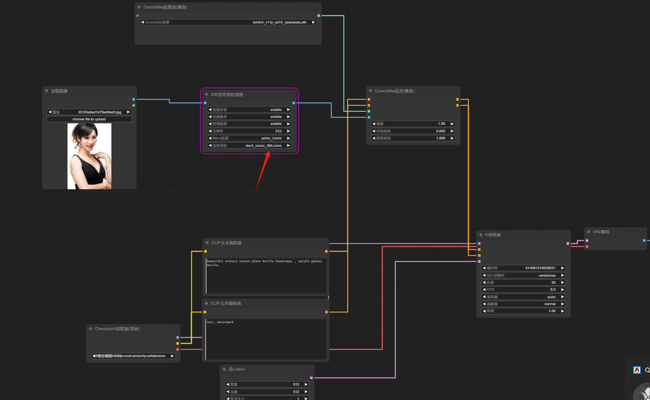
[ComfyUI进阶教程] Controlnet预处理器节点安装和使用教程

虽然通过简单的提示词,在文生图和图生图中能生成不错的图片。但是如果要精准控图,实现人物姿势,深度图,画风迁移等进阶应用,就离不开ControlNet控图了。SD WEBUI实现精准控图,离不开ControlNet。高手进阶,AI绘画的灵魂。ControlNet的绘画模式是:先让用户输入一张参考图,AI根据指定的预处理模式,生成一张新图。常用 ControlNet预处理器包括:tile、openpos、depth、candy、lineart等。
原创
发布博客 2023.12.28 ·
5394 阅读 ·
31 点赞 ·
5 评论 ·
29 收藏
加载更多