要说最近什么国产AI最火,那肯定是快手可灵了!
但要体验可灵实在太难了,要不就申请排队几百万,要不就被黄牛收割。
立志替大家出手的我,前几天刚给大家分享了一款可灵开源平替,没想到吧,这么快我又要拿出来发一遍了哈哈~
主要是昨天可灵突然宣布要收费了,那我岂不是踩在了点上。
希望老粉不要介意,希望新粉多多支持!
本次将基于上次发文做些许优化,改掉部分错别字,新增一些简单的教程(主要很多人说ComfyUI不会用,那我就再讲得详细点!)
以下是正文:
大家好,我是那个立志替大家出手的AI区(表情包区)UP主Glen。
如果说23年AI元年,最火的AI要属大模型和AI绘画。
但到了24年,最火的,肯定就是AI生成视频了!先是4月份,一点都不Open的OpenAI发布了Sora,堪称爆炸性输出。

上面这个视频,很多人都应该看过,它是通过Sora生成的AI视频。
人们又一次被震撼到了,没想到AI不仅能够听从用户指示生成流畅的1分钟视频,而且生成的视频能表达人类情感,AI味完全没有一点。

有了Sora以后,拿来做某音、某手岂不是瞬间起飞!于是很多小伙伴询问怎么体验Sora,然而……
都说了OpenAI一点都不Open啦!它反正领先几个档位,内心OS估计是“开玩笑,一个能打的都没有”。

可能连OpenAI都没想到,AI技术的进步速度竟然会那么快!
最近国产AI产品中,快手可灵迅速火爆,让AI生成视频变得有趣,让大家不再想念Sora。
来看看快手可灵生成的有趣AI视频:

(尔康戴眼镜)
不是,哥们,这运动幅度,这物理规律的稳定性,你敢信是AI生成的?德芙看到你都要甘拜下风。

(老黄狂嚼自家显卡)

(至尊宝一边表白一边恰饭)

(emmm……)
然鹅,毫无意外的是,就要发生意外了。

大家去申请可灵的体验资格,已经排队到128万了,都快赶上ofo单车排队退款的人数了。。。

最骚的是,黄牛已经出动了,有人竟然加我,问我要不要可灵账号,“50一个V我”???

我真是有被震撼到耶,万物皆可黄牛?!

而且,就在最近,可灵宣布开始收费了...
转念一想,也没关系,毕竟可灵生成视频的功能确实很牛,这个费用大家还是愿意交的。
作为可灵忠实的用户,就先简简单单的来个一年的会员吧。
当你麻利地打开了支付宝,然后又进入了可灵的会员页面。

等等?这价格有点不太对?
可灵的会员体系引入了一个灵感值的概念,只要生成视频就需要消耗这个灵感值。
目前生成模式如果是高性能的话,是10灵感值可以生成一个视频。

再来看一下目前一年的会员版本:
-
非会员版本:免费版本,每日登录赠送66个灵感值,不叠加,大概每天可以生成6个视频
-
黄金会员:396一年,每月获得660灵感值,大概是每个月能够生成66个高性能视频,平均一天能生成2个视频
-
铂金会员:1596一年,每月获得3000灵感值,大概是每个月能生成300个高性能视频,平均一天能生成10个视频
-
钻石会员:3996一年,每月获得8000灵感值,大概是每个月能够生成800个高性能视频,平均一天能生成27个视频
可能大家乍一看,就算是黄金会员,一个月生成66个视频,再配合上每天免费的灵感值,貌似也够用。
但是吧,稍等一下。

目前AI最大的问题,就是需要从不稳定性中寻找稳定性(生成的视频极度的不稳定)。
简单地说,你想要做一个比较满意的视频,就需要大量的抽卡,而你想要抽卡,就需要消耗灵感值。
可能这么说,大家还没有什么概念,给大家举一个实际的案例。
这个跨越时空的老照片的故事,大概可灵生成视频功能,一共生成了120个视频,才找到这几个可以用的,并做成了视频。
AI生命-圣Sheng
,赞5
如果这么一看,是不是感觉就算是钻石会员,一个月大概率也做不了几个视频了?
不过吧,也没关系。
毕竟我是那个立志替大家出手的AI区(表情包区)UP主Glen,我玩的就是真实。

直接给大家安排一个快手可灵开源平替,本地可玩,无需排队,超强AI一键生成视频(整合包)。
EasyAnimate:视频生成的新革命
你只需要上传两张图片,就能生成一段流畅的视频。这不是梦,这是阿里云PAI团队带来的现实!EasyAnimate是一套基于Transformer架构的视频生成框架,它通过扩展DiT框架引入了运动模块,增强了对时间动态的捕捉能力,确保生成视频的流畅性和一致性。

EasyAnimate-v3:功能更强大
EasyAnimate近期正式发布v3版本,这个新版本不仅支持图片生成视频,还支持上传两张图片作为起止画面生成视频,功能强大且易于使用。

功能亮点
- 图片生成视频:用户可以上传图片(可配合文字)生成视频。
- 起止画面生成:支持上传两张图片作为视频的起始和结束画面。
- 高分辨率支持:最大支持720p(960*960分辨率)144帧视频生成。
- 无限时长视频:视频续写生成无限时长视频。

免费离线懒人包
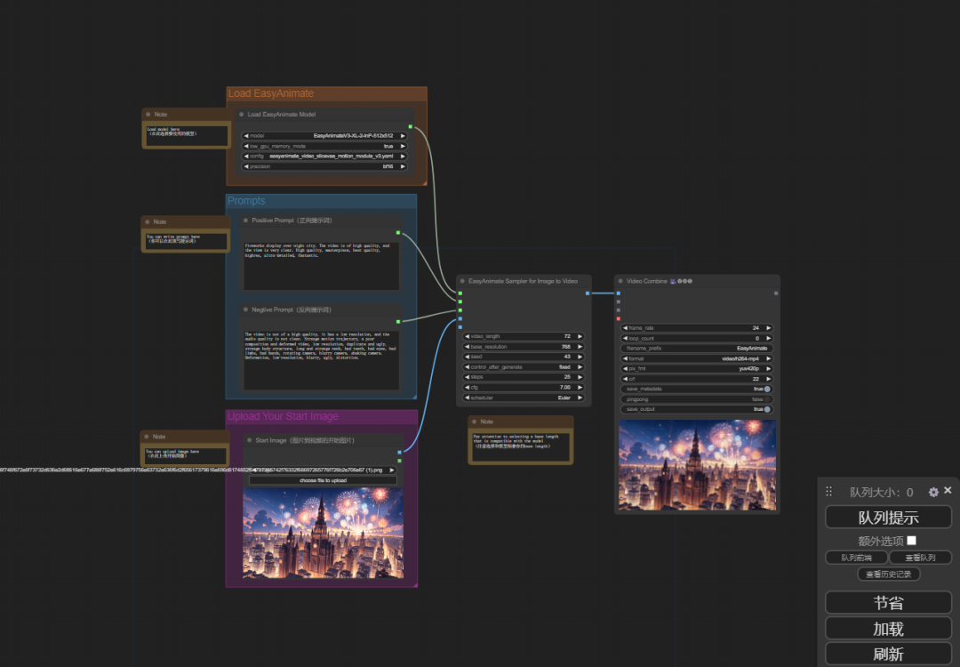
为大家准备了一个免费整合包,基于ComfyUI。只需下载到本地,解压并双击“一键启动”,系统就会自动运行并打开一个简单的用户界面。

使用步骤非常简单:
1. 加载工作流:点击右侧的“加载”按钮

工作流文件的路径在以下位置:
\ComfyUI_windows_EasyAnimate\ComfyUI\custom_nodes\EasyAnimate\comfyui
请选择下图中的工作流文件

2. 输入提示词:就像使用SD一样,在下图中的区域输入正向和反向提示词。

3. 上传图片:接着上传你想要进行图生视频的图片。

4. 设置参数(一般默认即可):特别注意,在下图中的位置,需要将模型切换成512x512的,否则将报错。

5. 点击提交按钮:如下图

接下来,就是见证奇迹的时刻。

稍等片刻,你就可以看到由图片生成的视频了。以下是我亲测生成的视频,效果很赞!

本地就能拥有超强的可灵开源平替,岂不美哉~

随着技术的不断进步,我们有理由相信,以EasyAnimate为代表的AI视频生成工具,将在未来的视频生成领域扮演越来越重要的角色。它不仅能帮助个人创作者实现创意,还能为企业提供高效的视频制作解决方案。
如果你对EasyAnimate感兴趣,或者有任何问题和建议,欢迎在评论区交流。让我们一起见证这个视频生成新时代的到来!
为了获得最佳体验,请注意以下两点:
1. 显卡要求:建议使用至少8GB显存的英伟达显卡,以确保图像生成的流畅度和效果。
2. 中文字符问题:确保安装路径和上传的文件不包含中文字符,避免可能的兼容问题。
关注公众号Glen,私信回复【EasyAnimate】,免费获得本文资源~
今天就聊到这了,我是Glen,感谢你看我的内容,欢迎大家继续支持我,请点赞、收藏、分享三连走一波吧~
1373

被折叠的 条评论
为什么被折叠?



