利用QGIS完成对DEM数据的拼接,Raster->Miscellaneous->Merge:

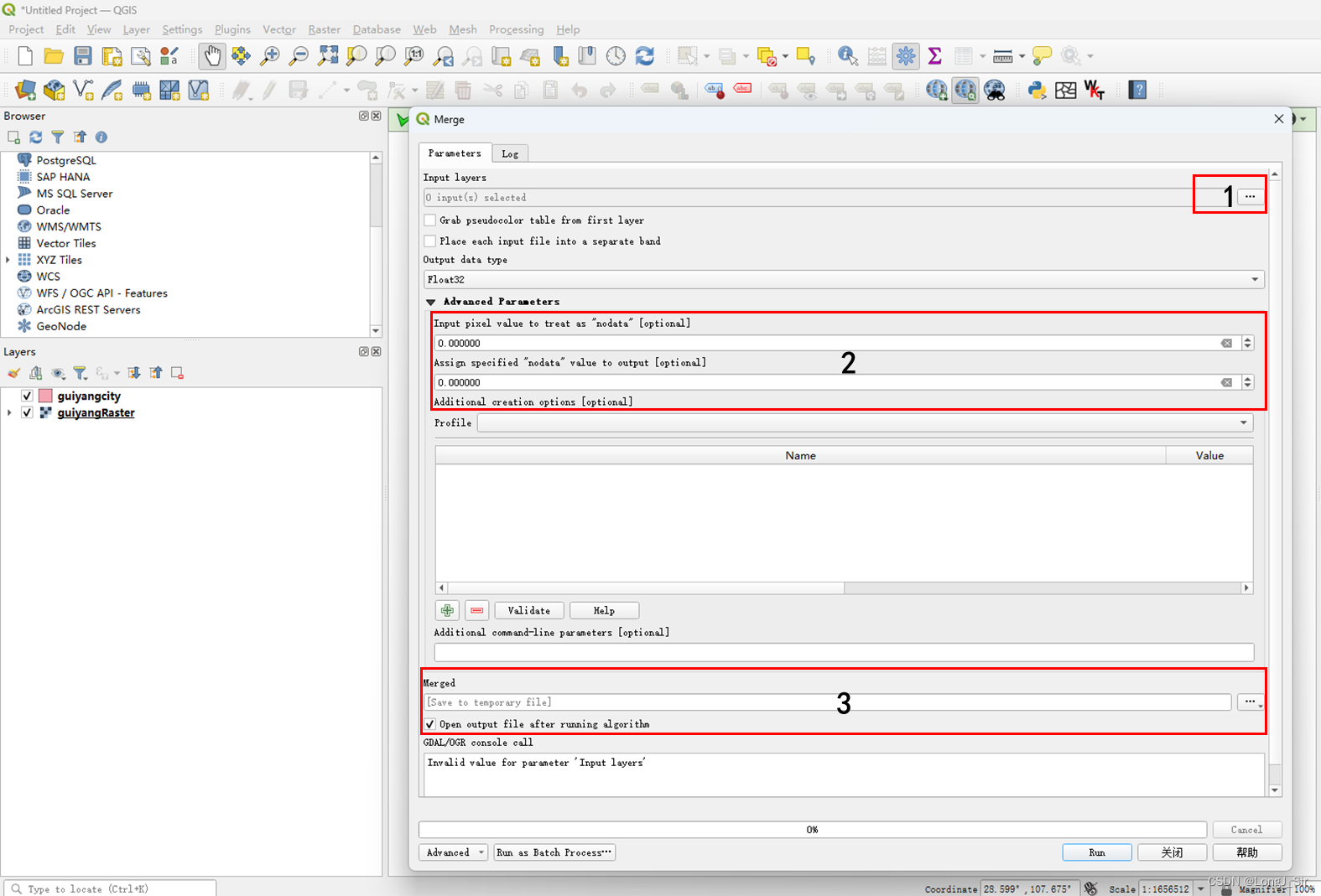
在“Parameters”窗口中:1.选择需要进行合并的图层;2.高级设置(根据需要),设置空白值;3.设置输出。运行即可:

通过QGIS的Raster->Miscellaneous->Merge功能,可以方便地合并多个DEM图层。在合并过程中,用户可以选择要合并的图层,在参数设置中可自定义空白值,并指定输出文件的位置,从而实现数据整合。
利用QGIS完成对DEM数据的拼接,Raster->Miscellaneous->Merge:

在“Parameters”窗口中:1.选择需要进行合并的图层;2.高级设置(根据需要),设置空白值;3.设置输出。运行即可:

1975
1598

被折叠的 条评论
为什么被折叠?