关闭某个 channel,会执行函数 closechan:
func closechan(c *hchan) {
// 关闭一个 nil channel,panic
if c == nil {
panic(plainError("close of nil channel"))
}
// 上锁
lock(&c.lock)
// 如果 channel 已经关闭
if c.closed != 0 {
unlock(&c.lock)
// panic
panic(plainError("close of closed channel"))
}
// …………
// 修改关闭状态
c.closed = 1
var glist *g
// 将 channel 所有等待接收队列的里 sudog 释放
for {
// 从接收队列里出队一个 sudog
sg := c.recvq.dequeue()
// 出队完毕,跳出循环
if sg == nil {
break
}
// 如果 elem 不为空,说明此 receiver 未忽略接收数据
// 给它赋一个相应类型的零值
if sg.elem != nil {
typedmemclr(c.elemtype, sg.elem)
sg.elem = nil
}
if sg.releasetime != 0 {
sg.releasetime = cputicks()
}
// 取出 goroutine
gp := sg.g
gp.param = nil
if raceenabled {
raceacquireg(gp, unsafe.Pointer(c))
}
// 相连,形成链表
gp.schedlink.set(glist)
glist = gp
}
// 将 channel 等待发送队列里的 sudog 释放
// 如果存在,这些 goroutine 将会 panic
for {
// 从发送队列里出队一个 sudog
sg := c.sendq.dequeue()
if sg == nil {
break
}
// 发送者会 panic
sg.elem = nil
if sg.releasetime != 0 {
sg.releasetime = cputicks()
}
gp := sg.g
gp.param = nil
if raceenabled {
raceacquireg(gp, unsafe.Pointer(c))
}
// 形成链表
gp.schedlink.set(glist)
glist = gp
}
// 解锁
unlock(&c.lock)
// Ready all Gs now that we've dropped the channel lock.
// 遍历链表
for glist != nil {
// 取最后一个
gp := glist
// 向前走一步,下一个唤醒的 g
glist = glist.schedlink.ptr()
gp.schedlink = 0
// 唤醒相应 goroutine
goready(gp, 3)
}
}
close 逻辑比较简单,对于一个 channel,recvq 和 sendq 中分别保存了阻塞的发送者和接收者。关闭 channel 后,对于等待接收者而言,会收到一个相应类型的零值。对于等待发送者,会直接 panic。所以,在不了解 channel 还有没有接收者的情况下,不能贸然关闭 channel。
close 函数先上一把大锁,接着把所有挂在这个 channel 上的 sender 和 receiver 全都连成一个 sudog 链表,再解锁。最后,再将所有的 sudog 全都唤醒。
唤醒之后,该干嘛干嘛。sender 会继续执行 chansend 函数里 goparkunlock 函数之后的代码,很不幸,检测到 channel 已经关闭了,panic。receiver 则比较幸运,进行一些扫尾工作后,返回。这里,selected 返回 true,而返回值 received 则要根据 channel 是否关闭,返回不同的值。如果 channel 关闭,received 为 false,否则为 true。这我们分析的这种情况下,received 返回 false。
从一个关闭的 channel 仍然能读出数据吗?
从一个有缓冲的 channel 里读数据,当 channel 被关闭,依然能读出有效值。只有当返回的 ok 为 false 时,读出的数据才是无效的。
func main() {
ch := make(chan int, 5)
ch <- 18
close(ch)
x, ok := <-ch
if ok {
fmt.Println("received: ", x)
}
x, ok = <-ch
if !ok {
fmt.Println("channel closed, data invalid.")
}
}
运行结果:
received: 18
channel closed, data invalid.
先创建了一个有缓冲的 channel,向其发送一个元素,然后关闭此 channel。之后两次尝试从 channel 中读取数据,第一次仍然能正常读出值。第二次返回的 ok 为 false,说明 channel 已关闭,且通道里没有数据。
操作 channel 的情况总结
总结一下操作 channel 的结果:
| 操作 | nil channel | closed channel | not nil, not closed channel |
|---|---|---|---|
| close | panic | panic | 正常关闭 |
| 读 <- ch | 阻塞 | 读到对应类型的零值 | 阻塞或正常读取数据。缓冲型 channel 为空或非缓冲型 channel 没有等待发送者时会阻塞 |
| 写 ch <- | 阻塞 | panic | 阻塞或正常写入数据。非缓冲型 channel 没有等待接收者或缓冲型 channel buf 满时会被阻塞 |
总结一下,发生 panic 的情况有三种:向一个关闭的 channel 进行写操作;关闭一个 nil 的 channel;重复关闭一个 channel。
读、写一个 nil channel 都会被阻塞。
channel 发送和接收元素的本质是什么?
Channel 发送和接收元素的本质是什么?
All transfer of value on the go channels happens with the copy of value.
就是说 channel 的发送和接收操作本质上都是 “值的拷贝”,无论是从 sender goroutine 的栈到 chan buf,还是从 chan buf 到 receiver goroutine,或者是直接从 sender goroutine 到 receiver goroutine。
举一个例子:
type user struct {
name string
age int8
}
var u = user{name: "Ankur", age: 25}
var g = &u
func modifyUser(pu *user) {
fmt.Println("modifyUser Received Vaule", pu)
pu.name = "Anand"
}
func printUser(u <-chan *user) {
time.Sleep(2 * time.Second)
fmt.Println("printUser goRoutine called", <-u)
}
func main() {
c := make(chan *user, 5)
c <- g
fmt.Println(g)
// modify g
g = &user{name: "Ankur Anand", age: 100}
go printUser(c)
go modifyUser(g)
time.Sleep(5 * time.Second)
fmt.Println(g)
}
运行结果:
&{Ankur 25}
modifyUser Received Vaule &{Ankur Anand 100}
printUser goRoutine called &{Ankur 25}
&{Anand 100}
这里就是一个很好的 share memory by communicating 的例子。

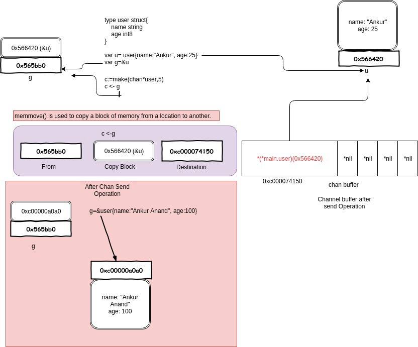
一开始构造一个结构体 u,地址是 0x56420,图中地址上方就是它的内容。接着把 &u 赋值给指针 g,g 的地址是 0x565bb0,它的内容就是一个地址,指向 u。
main 程序里,先把 g 发送到 c,根据 copy value 的本质,进入到 chan buf 里的就是 0x56420,它是指针 g 的值(不是它指向的内容),所以打印从 channel 接收到的元素时,它就是 &{Ankur 25}。因此,这里并不是将指针 g “发送” 到了 channel 里,只是拷贝它的值而已。
本文详细解释了Go语言中channel的关闭逻辑,包括closechan函数的工作原理,以及如何处理nilchannel、关闭已关闭的channel和正常关闭的情况。重点强调了发送和接收操作实际上是值的拷贝,并通过示例展示了channel操作的实际行为。

被折叠的 条评论
为什么被折叠?



