一、什么是HCIP-Datacom
英文名:HCIP-Datacom-Advanced Routing & Switching Technology
中文名:培训与认证具备数通领域路由交换高阶知识和技能水平的高级工程师
二、通过认证后可以做什么?
可以胜任中到大型企业网络工程师岗位,掌握中到大型网络的特点和通用技术,具备使用华为数通设备进行中到大型企业网络的规划设计、部署运维、故障定位的能力,并能针对网络应用设计出较高安全性、可用性和可靠性的解决方案。
三、考试科目

四、学习视频推荐
1.前提条件:如果大家没有HCIA的基础,或者HCIA的技术掌握的不好,建议大家重新学一下
免费学习视频(适合自律的学生):华为认证HCIA视频合集(理论+实验+真题全套综合讲解)_哔哩哔哩_bilibili
收费学习视频(有问题可以和老师交流):
华为HCIA-Datacom全套学习视频课-学习视频教程-腾讯课堂
2.HCIP学习视频
比路由交换新增了很多的知识点:
学习大纲大家可以看一下,哪些东西你不会:
华为Datacom网络工程师HCIP全套学习课程(全套理论+实验)-学习视频教程-腾讯课堂
五、学习完了以后,大家可以开始刷题了
1.题库有3000多道题(大家最好先学理论,然后再刷题,不但要知其然,还要知其所以然)
(1)单选题
题型举例:

(2)多选题
题型举例:

(3)判断题
题型举例:
(4)连线题
题型举例:

(5)填空题
题型举例:

2.模拟软件介绍(只要模拟考可以拿到900分,去VUE考试肯定能过)
模拟软件使用方法:考华为认证想刷题,用这个工具就可以了_哔哩哔哩_bilibili
3.怎么预约考试
预约考试指南:华为Datacom认证报考指南(华为认证考试如何报名)-学习视频教程-腾讯课堂
六:HCIP要掌握的实验

七、考试题库(部分)
501.
(主观题)某园区部署0SPF实现网络互通,R3的GE0/0/2接口也开启OSPF 。其中Area1部署为NSSA区域,各设备地 址如图所示。某工程师在R3上配置静态路由访问R4的环回口地址,且在OSPF进程中引入该静态路由。此 时,R1收到的Type5 LSA中,转发地址(FA)是: 。 (注:请填写IP地址,不加掩码)(无图)
解析:
10.1.12.2
502.
(主观题)大型网络中为了提高RP的可靠性,一般部署动态RP 。 请将动态RP选举的规则按照优先级从高到低进行排序
解析:

RP竞选规则如下:
与用户加入的组地址匹配的C-RP服务的组范围掩码最长者获胜。
如果以上比较结果相同,则C-RP优先级较高者获胜(优先级数值越小优先级越高)。
如果以上比较结果都相同,则执行Hash函数,计算结果较大者获胜。
如果以上比较结果都相同,则C-RP的IP地址较大者获胜。
503.
(主观题)缺省情况下,路由器接口上发送PIM Hello。报文的时间间隔是【】秒。(使用阿拉伯数字)
正确答案:30
解析:
30.本题为记忆题,pim hello报文的发送周期为30s
504.
(主观题)请将下列BGP报文与其作用对应起来

解析:

505.
(主观题)MQC流分类中各规则之间的关系分为: and或or,缺省情况下的关系为【】
解析:
Or 。缺省情况下,流分类中各规则之间的关系为“或”(or)
506.
(主观题)RSTP重新定义了端口角色,请将RSTP的端口角色与其作用对应起来(重复题目)

解析:
507.
(单选题)以下哪一种BGP属性不会随着BGP的Update报文通告给邻居?
A.Next_Hop B.Preferred-Value C.Origin D.AS_Path
正确答案是:B
解析:公认必遵属性,路由器必须遵守,必须存在于 Update 报文中。如果缺少路由信息会出错,公认必遵属性有as-path.origin.next-hop。Preferred-Value为华为的私有属性,只在本地优先,不会通过update发布给邻居。因此答案选B。
508.
(单选题)在华为设备中,以下哪一条命令可以用来配置VRRP与BFD联动?
A.track vrrp vrid 1 bfd-session session-name 1 reduced 100
B.bfd-session vrrp vrid 1 track session-nane 1 reduced 100
C.vrrp vrid 1 track bfd-session-name 1 reduced 100
D.vrrp vrid 1 track bfd-session session-name 1 reduced 100
正确答案是:D
解析:选项D:vrrp vrid 1 track bfd-session session-name 1 reduced 100的意思是配置VRRP与BFD联动,当检测到bfd会话down的时候将vrrp的优先级数值减去100。所以本题正确选项为D。选项ABC都是错误配置。因此答案选D。
509.
(单选题)若使两台华为路由器建立BFD会话,且AR1发送时间间隔50毫秒,接受间隔80毫秒;AR2的发送间隔60毫秒,接受间隔90毫秒。那么以下关于协商后时间间隔的描述,正确的是哪一项?
A.AR1在协商后发送间隔50毫秒,接收间隔80毫秒
B.AR2在协商后发送间隔80毫秒,接收间隔90毫秒
C.AR2在协商后发送间隔90毫秒,接收间隔80毫秒
D.AR1在协商后发送间隔60毫秒,接收间隔90毫秒
正确答案是:B
解析:两端收发间隔不一致时,会进行BFD会话协商,以间隔较大一端配置的时间间隔为准。即实际报文发送周期=max(本端min-tx-interval,对端min-rx-interval),实际报文接收周期=max(本端min-rx-interval,对端min-tx-interval)。因此AR1的发送时间为90ms,接收时间为80ms,AR2的发送时间为80ms,接收时间为90ms。所以本题正确选项为B。
510.
(单选题)以下哪一种OSPF报文中携带主从关系信息?
A.DD B.LS Request C.Hel1o D.LS Update
正确答案是:A
解析:DD报文用于描述LSDB,该报文中携带的是LSDB中LSA的头部数据(也就是并非完整的LSA内容,仅仅是头部数据)。在OSPF路由器邻接关系的建立过程中,互为邻居的路由器之间会交互DD报文。在两台路由器之间开始使用DD报文描述自己的LSDB之前,双方需要协商主/从。Master/Slave的协商也是通过交互DD报文来完成的(Router-ID更大的路由器成为Master路由器),但是这种DD报文中并不包含任何LSA的头部信息,可以理解为空的DD报文。所以本题正确的选项为A。
511.
(单选题)当载荷为ICMPv6报文时,若不考虑存在拓展头部,则IPv6头部中的Next Header字段的值是以下哪一个?
A.78 B.68 C.58 D.55
正确答案是:C
解析: IPv6头部中的Next Header字段的值是58时,代表基本包头后面封装的是icmpv6报文头部。所以本题正确的选项为 C。
512.
(单选题)设备上,以下哪一项是配置VRRP跟踪物理接口状态的命令?
A.track vrrp vrid 1 interface GigabitEthernet0/0/0
B.vrrp vrid 1 track interface GigabitEthernet0/0/0
C.vrrp vrid 1 interface GigabitEtherneto/0/0
D.vrrp vrid 1 interface GigabitE thernet0/0/0 track
正确答案是:B
解析:vrrp vrid 1 track interface GigabitEthernet0/0/0配置VRRP跟踪物理接口状态。 选项ACD均为错误配置。因此答案选B。
513.
(单选题)以下关于0SPF Stub区域和Totally Stub区域的描述,错误的是哪一项?
A.Stub区域的路由器发送的Hel1o报文中E-bit位为0,并且他们会处理E-bit为1的数据包
B.Totally Stub区域既不允许外部路由在本区域内传播,也不允许区域间路由在本区域内传播
C.Totally Stub区访间其他区域是通过本区域8照下发缺省路由实现的
D.Stub区域的将生成一条缺省路由,以保证Stub区域能够到达的AS外部
正确答案是:A
解析: Stub区域的路由器发送的Hel1o报文中E-bit位为0代表本区域不支持外部路由,E-bit为1代表支持外部路由,如果e-bit置位情况不一样,邻居关系无法建立。所有stub区域并不会处理E-bit为1的数据。因此答案选A.
514.
(单选题)以下关于OSPF的描述,错误的是哪一项?
A.网络类型为广播时,所接收的Hello报文中DeadInterval字段必须和接收端配置一致
B.网络类型为广播时,所接收的Hello报文中He1loInterva1字段必须和接收端口的配置一致
C.网络类型为广播时,所接收的Hello。报文中MTU必须和接收端口的配置一致
D.网络类型为广播时,所接收的Hel1o报文中NetworklMask字段必须和接收端口的网络掩码一致
正确答案是:C
解析:网络类型位广播型网络时,hello报文的hello time .dead time.子网掩码必须一致,因此ABD正确,华为设备默认不比较接口的mtu值,因此C答案错误。因此答案选C。
515.
(单选题)两台路由器直连能建立邻居关系但是不能建立OSPF邻接关系的原因是以下哪一项?
A.两台路由器使用相同的Router ID
B.直连的两个端口ospf dr-priority设置为0
C.两台路由器直连的两个接口上设置了不同的网络类型
D.两台路由器使用了不同的Process ID
正确答案是:B
解析:因为选项B中:ospf dr-priority 设置接口在选举“指定路由器”时的优先级,当优先级为0的路由器不会被选举为指定路由器(dr),那么邻居状态会停留在2way状态(邻居关系)。所以本题正确的选项为B。
516.
(单选题)所有BGP设备必须识别且存在于Update报文的属性是以下哪一类?
A.可选过渡 B.公认必遵 C.公认任意 D.可选非过渡
正确答案是:B
解析:所有BGP设备必须识别且存在于Update报文的属性是属于公认必遵这一类,所以本题正确选项为B。
517.
(单选题)以下关于0SPF中ABR的描述,错误的是哪一项?
A.ABR将连接的非骨干区域内的1类和2类1SA转换成3类LSA,发布到骨干区域中
B.ABR不能够产生4类和5类LSA
C.ABR上有多个LSDB,ABR为每一个区域维护一个LSDB
D.ABR将骨干区域内的1类.2类LSA和3类LSA转换成三类LSA,发布到连接的非骨干区域中
正确答案是:B
解析: ABR可以将非骨干区域的1类2类lsa转为3类lsa,也可以骨干区域内的1类.2类LSA和3类LSA转换成三类LSA,实现区域间的路由传递,ABR上既有骨干区域的lsdb,又有非骨干区域的ldsb。当ABR将5类lsa传递给其他区域的时候,会为此5类lsa产生4类lsa,用于描述产生此5类lsa的路由器的route id。因此答案选B。
518.
(单选题)如果设备在收到某条BGP路由后,不想通告给其他任何BGP对等体。可以将此BGP路由的团体属性设置成以下哪一类型?
A.No_Export_Subconfed B.No_Advertise C.No_Exportl D.Internet
正确答案是:B
解析:因为选项A:No_Export_Subconfed的作用:设备收到具有此属性的路由后,将不向AS外发送该路由,也不向AS内其他子AS发布此路由,选项B:No_Advertise的作用设备收到具有此属性的路由后,将不向任何BGP对等体发送该路由,选项C:No_Export的作用设备收到具有此属性的路由后,将不向AS外发送该路由,选项D:Internet的作用设备在收到具有此属性的路由后,可以向任何BGP对等体发送该路由。缺省情况下,所有的路由都属于Internet团体,所以本题正确选项为B。
519.
(单选题)IGMP SSM Mapping通过静态的将组播源与组播组进行绑定,使得IGMPv1与IGMPv2的组成员也能接入SSM组播网络中。以下关于IGMP SSM Mapping的描述,错误的是哪一项?
A.IGMP SSM Mapping不处理IGMPv3的报告报文。为了保证同一网段运行任意版本IGMP的主机都能得到SSM服务,需要在与成员主机所在网段相连的组播路由器接口上运行IGMPv3
B.如果未使能IGMP SSM Mapping功能,IGIPv1和IGMPv2均不支持部署SS模式的组播
C.在IGMP查询器上静态配置SSM地址的映射规则,将IGMPv1或IGMPv2成员报告中的组加入信息映射为组离开信息
D.SSM的组播组的地址是232.0.0.0~232.255.255.255
正确答案是:C
解析:因为在IGMP查询器上静态配置SSM地址的映射规则,将IGMPv1或IGMPv2成员关系报告中的组信息映射为源组信息。所以本题正确的选项为C。
520.
[单选题]缺省情况下,点到点链路上LSP报文的重传间隔时间是多少秒?
A . 10 B . 3 C . 5 D . 60
答案:C
解析:缺省情况下点到点链路的lsp的重传时间间隔为5s。因此答案选C。
1[单选题]以下关于OSPF Stub区域的描述,错误的是哪一项?
A.不能配置发送到Stub区域缺省路由的开销
B.骨干区域(Area0)不能配置成STUB区域
C.Stub区域内不能存在虚连接
D.如果要将一个区域配置成S tub区域,则该区域中的所有路由器都要配置Stub区域属性
E.Stub区域内不能存在ASBR,即自治系统外部的路由不能在Stub区域内传播
试题答案:A
试题解析:配置Stub区域时需要注意下列几点:
骨干区域不能被配置为Stub区域。
Stub区域中的所有路由器都必须将该区域配置为Stub。
Stub区域内不能引入也不接收AS外部路由。
虚连接不能穿越Stub区域。
由此可知BCDE正确,A选项发送到Stub区域缺省路由的开销是可配置的,配置命令为:default-cost cost ,因此答案选A。
2[单选题]以下哪一 项操作无法控制IS-IS选路?
A.配置IS-IS路由渗透
B.配置IS-IS的优先级
C.配置IS-IS接口的认证
D.配置IS-IS接口的开销
试题答案:C
试题解析:控制IS-IS的选路的操作有:配置IS-IS的优先级(配置IS-IS协议的优先级,可以将IS-IS路由的优先级提高,使IS-IS的路由被优选);配置IS-IS接口的开销(优先选择优先级高);配置IS-IS对等价路由的处理方式(指定某条路由被优选,便于业务的管理,同时提高网络的可靠性);配置IS-IS路由渗透(帮助Level-1区域内的设备选择到达其他区域的最优路由);正确答案选C。
3请将以下IS-IS中的认证类型与其对应的作用进行匹配。

试题答案:

试题解析:根据报文的种类,认证可以分为以下三类:
接口认证:在接口视图下配置,对Level-1和Level-2的Hello报文进行认证。
区域认证:在IS-IS进程视图下配置,对Level-1的CSNP、PSNP和LSP报文进行认证。
路由域认证:在IS-IS进程视图下配置,对Level-2的CSNP、PSNP和LSP报文进行认证。
4[单选题]某台运行BGP的设备,当它收到一条BGP路由后发现自己的AS号在AS_ Path里,那么它会采取以下哪一种处理方式?
A.将AS_ Path内自己的AS号删除后进行转发
B.先通过Notification报文通知邻居,再丢弃该路由
C.直接丢弃
D.直接转发给对等体
试题答案:C
试题解析: AS_Path可以用来防止AS之间的路由环路:当路由器从EBGP邻居收到BGP路由时,如果该路由的AS_Path中包含了自己的AS编号,则该路由将会被直接丢弃,因此答案选C。
5[单选题]BGP协议运行在OSI模型的哪一层?
A.会话层
B.网络层
C.应用层
D.数据链路层
试题答案:C
试题解析:BGP协议属于OSI模型的第7层,即应用层。使用的接口号是TCP 179,因此答案选C。
6[单选题]当BGP对等体关系建立后,通过Keepalive报文维持BGP对等体关系。默认情况下Keepalive报文的发送间隔是以下哪一项?
A.150秒
B.180秒
C.90秒
D.60秒
试题答案:D
试题解析:keepalive:用于维持bgp的邻居关系,每隔一段时间都会发送这个报文,时间间隔为60s发送一次,180秒没有收到回到则认为邻居实效,邻居断开,因此答案选D。
7如图所示组网,以下关于R4优选路由的描述,正确的是哪一项?

A.优选R3传递的路由,因为MED值越大越优
B.负载分担,因为从EBGP收到的路由MED值会恢复缺省值
C.无法判断,MED不能作为AS之间BGP选路的条件
D.优选R2传递的路由,因为MED值越小越优
试题答案:
试题解析:
8以下哪一种BGP属性不是必须存在于Update报文中?
A.Next_ Hop
B.AS_Path
C.MED
D.Origin
试题答案:C
试题解析:Update报文中必须包含:
Origin:起源属性,定义路径信息的来源,有三种,IGP、EGP、incomplete
As_path:记录路由经过的所有AS号
Next_hop:下一跳,发布给IBGP邻居时,不改变下一跳,发布给EBGP邻居时,改变下一跳为建立邻居关系的接口;
因此答案选C。
9[判断题]MBGP的主要作用是帮助跨域组播流进行RPF校验。
A.正确
B.错误
试题答案:
试题解析:MSDP(Multicast Source Discovery Protocol,组播源发现协议)主要作用是帮助生成AS域间的组播分发树。 MBGP(Multicast BGP,组播BGP)主要作用是帮助跨域组播流进行RPF校验。因此答案选A。
10[单选题]以下关于PIM-SM (SSM)的描述,错误的是哪一项?
A、IM-SM (SSM)可以在成员端DR上基于组播源地址直接反向建立SPT
B、PIM-SM (SSM)无需维护RP
C、在PIM-SM (SSM)中依旧需要注册组播源
D、PIM-SM (SSM)模型形成的组播分发树会一直存在,不会因为没有组播流量而消失
试题答案:C
试题解析:由于 SSM 提前定义组播的源地址,所以 PIM-SM(SSM)可以在 Reveiver-DR 上基于组播源地址直接反向建立 SPT;PIM-SM(SSM)无需维护 RP、无需构建 RPT、无需注册组播源,可以直接在组播源与组成员间建立SPT。PIM-SM(SSM)模型形成的组播分发树会一直存在(周期 Join 报文),不会因为没有组播流量而消失;因此答案选C。
11[判断题]PIM (*,G)路由表项由于缺少入接口信息,因此仅依据(*,G)表无法转发组播流量。
A.正确
B.错误
试题答案:B
试题解析:如果不存在(S,G)路由表项,只存在(*,G)路由表项,则先依照(*,G)路由表项创建(S,G)路由表项,再由(S,G)路由表项指导报文转发。因此答案选B。
12[单选题]IPv6节点需要维护一张邻居表,每个邻居都存在相应的状态。那么以下关于邻居状态的描述,正确的是哪一项?
A.当邻居状态为Delay时,如果在固定时间内有收到邻居的回应,则其邻居状态会直接迁移到Reachable
B.当邻居状态为Incomplete时,代表邻居不可达,正在进行地址解析,当解析成功时,则进入Complete状态
C.当邻居状态为State时,会再次向邻居发送NS报文,如果收到了回应,则该邻居状态迁移至Incomplete
D.当邻居状态为Reachable时,表示邻居在规定时间内可达,但如果超过固定时间,该表象没有被使用,则该邻居状态迁移至Incomplete
试题答案:
试题解析:在IPv6中邻居状态迁移如下:

如图可知ACD错误,答案选B。
13[单选题]以下关于IPv6重复地址检测的描述,错误的是哪一项?
A.在节点自动配置某个接口的IPv6单播地址之前,必须在本地链路范围内验证要使用的地址是唯一的,并且未被其他节点使用过
B.一个地址在通过重复地址检测之前称为“tentative地址”,此时该接口不能使用这个试验地址进行单播通讯
C.若两个节点配置相同地址,同时作重复地址检测时,当一方收到对方发出的DAD NA报文,则接收方将不启用该地址
D.接口在启用任何一个单播IPv6地址前都需要先进行DAD,包括Link -Local地址
试题答案:
试题解析: 重复地址检测是节点确定即将使用的地址是否被另一节点使用的过程。 在节点自动配置某个接口的IPv6单播地址之前,必须在本地链路范围内验证要使用的临时地址是唯一的,并且未被其他节点使用过,因此A正确;
IPV6DAD具有特点:所有未经过DAD检测的地址都是试验地址(TENTATIVE),无法用于通信。
因此B正确;接口在启用任何一个单播IPv6地址前都需要先进行DAD,包括Link-Local地址。因此D正确;若2个节点配置相同地址,同时作重复地址检测
14[单选题]Smurf攻击般使用以下哪一种协议?
A.DHCP
B.BGP
C.TCP
D.ICMP
15[多选题]防火墙收到从PC1到PC2报文如图所示,由此判断,以下描述正确的是哪些项?

A.该报文无法匹配任何安全策略
B.该报文匹配安全策略rule 2,会被防火墙丢年
C.该报文匹配安全策略rule 1, 防火墙会转发该报文
D.安全策略rule 2中没有配置源/目安全区域,表示匹配任何安全域
16[多选题]IPsec是一组协议的集合,能够提供多种不同的功能,那么IPsec可以提供以下哪些功能?
A.数据的完整性检查
B.确保数据唯一性
C.数据的来源验证
D.数据的服务质量
E.数据加密
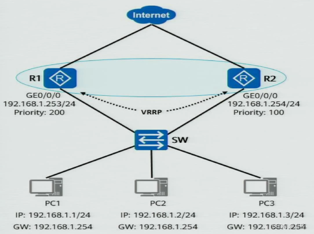
17[多选题]如图所示,R1和R2组成了一个VRRP备份组。那么以下关于该备份组的描述,正确的是哪些项?

A.三台PC的数据经由R1转发至Internet
B.三台PC的数据经由R2转发至Internet
C.若R2发生故障会改变流量走向
D.若R1发生故障会改变流量走向
18[多选题]以下关于VRRP中IP地址拥有者的描述,正确的是哪些项?
A.用户可以通过更改优先级手动指定IP地址拥有者
B.IP地址拥有者的优先级必定是255
C.IP地址拥有者的接口IP地址必定与虚拟路由器的IP地址相同
D.IP地址拥有者必定是Master
19[单选]在WLAN网络中,当AC和AP之间是IPv4三层组网时,用户需要配置Option43字段,其主要实现的是以下哪一功能?
A.设置子网掩码选项
B.设置DNS服务器地址选项
C.设置厂商自定义选项
D.设置网关地址选项
20[判断题]在WLAN组网场景下,VRRP双机热备中只有主AC负责业务运行,当主AC出现故障之后,备AC才会接替主AC进行业务运行。
A.正确
B.错误

1. 如图所示,R1、R2、R3和R4运行OSPF,缺省情况下该网络中选举-------个DR。《请填写阿拉伯数字)

2. 包含完整链路状态信息的OSPF报文是以下哪—项?
A. LSU
B. Hello
C. DD
D. LSR
E. LSAck

3. 以下关于LSA报文中LS Age字段描述正确的是哪些项?
A. 如果一亲LSA的LS Aga达到了LSRefreshTime (30分钟),任意一台路由器都可以对这条LSA重新生成一个该LSA的实例。
B. LS Age的单位为秒,在LSDB中的LSA的LS age随时间增长而增长
C. LS 个Age的单位为秒,在LSDB中的LSA的LS age随时间增长而减少
D. 如果一条LSA的LS Age达到了LSRefreshTime (30分钟),这条LSA的生产者需要重新生成一个该LSA的实例
4. 路由汇总对OSPF路由进程占用的带宽、CPU周期和内存资源有直接的影响。
A. TRUE
B. FALSE

5. 以下关于OSPF特性的描述,正确的是以下哪一项?
A. OSPF本身没有确认机制,所以OSPF依靠下层协议即TCP确认进行
B. OSPF每隔5秒泛洪一个LSU
C. OSPF使用触发更新和定期更新
D. OSPF采用Bellman-Ford算法,每个路由器都独立运行该算法

6. 某台运行BGP的设备,当它收到一条BGP路由后发现自己的AS号在AS_Path里,那么它会采取以下哪一种处理方式?
A. 直接丢弃
B. 先通过Notification报文通知邻居,再丢弃该路由
C. 直接转发给对等体
D. 将AS_Path内自己的AS号册除后进行转发

7. 在Route-Folicy工具中,能够用于apply子句的BGP属性有哪些?
A. Tag
B. Local_Preference
C. AS_Path
D. MED
8. 某条BGFP路由原本AS_Path是100,配置了apply as-path 200 300 overwrite命令后,以下选项中AS_Path列表正确的是哪一项?
A. (200. 100. 300)
B. (200. 300)
C. (100. 200. 300)
D. (200. 300. 100)

9. 以下关于BGP特点的描述,正确的是哪些项?
A. 使用TCP作为传输层协议
B. 周期性路由更新
C. 能够承载大批量的路由信息,能够支撑大规模网络
D. 能够支撑MPLS/VPN的应用,传递客户VPN路由

10. 管理员收到以下需求设计ip as-path-filter,需要实现公司总部(AS 65001)能够接收从分支办事处(AS 65110)始发的路由,并且该路由一定要经过AS65002,那么请将以下配置和顺序相此配。


11. 某路由器的ACL配置如图所示,则根据图中内容分析,以下描述中正确的是哪一项?
A. 从192.168.1.0/24网段通过Telnet访间10.167.12.0/24网段里所有主机是被允许的
B. 从192.168.1.0/24网段通过远程桌面访间10.167.12.0/24网段里所有主机是被允许的
C. 该设备中从192.168.1.0/24网段前往主机地址10.167.12.1以外的流量,都是不被允许通过的
D. 从192.168.1.0/24网段通过SSH访间10.167.12.1地址的主机是被拒绝的

12. 在MQC中流行为支持以下哪些可执行动作?
A. 为报文添加VLAN Tag
B. 过滤报文
C. 流量统计
D. 重新标记报文优先级
E. 为报文执行策略路由

13. 某公司有一个由三台交换机组成并稳定运行的堆叠系统,现主交换机因故障重启。以下关于该现象的描述,错误的是哪些项?
A. 原主交换机重启完成之前,原备交换机会升为新主交换机
B. 原主交换机重启完成之后,原主交换机会成为新主交换机
C. 原主交换机重启完成之后,原备交换机会降为新从交换机
D. 原主交换机重启完成之前,原从交换机会被指定为新备交换机

14. 如图所示,三台交换机都运行了RSTP,其中可通过将Sw2的STP优先级配置为2000,使其变为根桥。

A. TRUE
B. FALSE

15. IGMPv2不支持以下哪一项工作机制?
A. 查询器选举
B. 特定组查询
C. 指定源查询
D. 成员离开

16. 在组播服务模型中,ASM为了提高安全性,可以在路由器上配置针对组播源的过滤策略,允许或禁止来自某些组播源的报文通过。
A. TRUE
B. FALSE

17. 以下关于IPv6重复地址检测的描述,错误的是哪—项?
A. 一个地址在通过重复地址检测之前称为“tentative地址”,此时该接口不能使用这个试验地址进行单播通讯
B. 接口在启用任何一个单播IPv6地址前都需要先进行DAD,包括Link-Local地址
C. 若两个节点配置相同地址,同时作重复地址检测时,当一方收到对方发出的DAD NA报文,则接收方将不启用该地址
D. 在节点自动配置某个接口的IPv6单播地址之前,必须在本地链路范围内验证要使用的地址是唯一的,并且未被其他节点使用过


18. 如图所示,若要实现User通过公网使用SH访问总部(Headquarter)S_Site服务器,且为了安全考虑,从外网访问的目的端口号不能和SSH相同,那么可以用以下哪一种NAT技术实现该需求?

A. NAT Server
B. NAPT
C. 静态NAT
D. 动态NAT

19. 如图所示,为了让PC1能够以防火墙的CEO/0/2接口地址访问PC2,需在防火墙上配置源地址转换(NAPT),请将对应的命令补全到相应的空白处。



20. 在VRRP中,同一备份组的设备在进行VRRP报文认证时,以下哪一参数不会影响Master设备和Backup设备认证协商结果?
A. VRRP版本
B. 认证方式
C. 优先级
D. 认证字

21. 以下关于VRRP中IP地址拥有者的描述,正确的是哪些项?
A. IP地址拥有者的优先级必定是255
B. 用户可以通过更改优先级手动指定IP地址拥有者
C. IP地址拥有者必定是Master
D. IP地址拥有者的接口IP地址必定与虚拟路由器的IP地址相同

22. 避免系统将拥有相同VLAN ID但所处不同子网间的漫游误判为二层漫游,需要通过漫游域来确定设备是否在同一个子网内,若相同则为二层漫游,反之为三层漫游。
A. TRUE
B. FALSE

23. 在VLAN组中,为保证较高的组网可靠性,可使用以下哪一备份技术部署两台同型号但所处异地的AC?
A. 双链路冷备
B. 双链路热备
C. VRRP双机热备
D. N+1备份

24. 华为在园区网络、广域及分支网络、数据中心网络和网络安全都在为客户提供优质服务。其中,以下华为数通4大引擎中哪一个是用于园区网络解决方案的?
A. CloudEngine
B. NetEngine
C. AirEngine
D. HisecEngine
本文详细介绍了HCIP-Datacom认证,包括其含义、认证后的职业能力、考试科目、推荐的学习视频、题库样本以及实验和考试流程。此外,还提供了模拟软件使用说明和预约考试的步骤,强调了学习和刷题的重要性。
2462

被折叠的 条评论
为什么被折叠?



