访问者模式简介
- 访问者模式(visitor pattern)是封装一些作用于某种数据结构中的元素的操作,它可以在不改变这个数据结构(实现例子中的、男女)的前提下,定义作用于这些原则新的操作(实现例子中的成功、失败、待定等结果)。
分派的分类
- 静态分派:就是程序编译的时候,根据参数类型就可以确定的分派。
- 动态分派:因为参数是父类或者接口,具体由谁执行需要根据接口传入参数具体类型确定的分派。
什么是双分派?
- 双分派:就是经历两次上面的分派过程就是双分派。
结构
- 1.抽象访问者角色(Visitor):定义了对每一个原色(Element)访问的行为,他的参数就是可以访问的元素,他的方法个数理论上和元素个数是一致的,所以访问者模式要求元素类的个数不能改变。
- 2.具体访问者角色(Concrete Visitor):给出对每一个元素访问时所产生的具体行为(demo中的成功、失败、待定)
- 3.抽象元素角色(Element):定义了一个接受访问者的方法(accept),其意思就是每一个元素都可以被访问者访问。
- 4.具体元素就角色(Concrete Element):提供了接受访问方法的具体实现,这个具体实现,通常情况下是使用访问者提供的访问该元素的方法。
- 5.对象结构角色(Object Structure):可以理解为具体元素的存储容器。
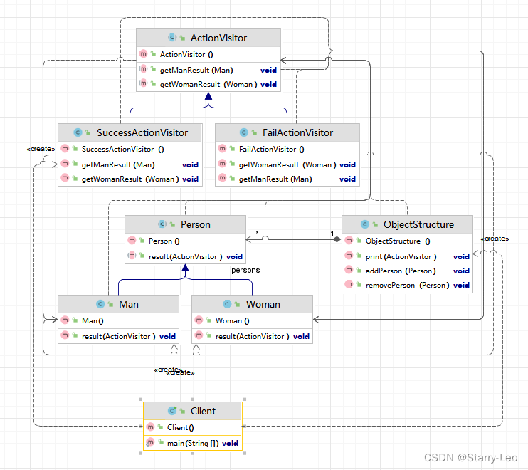
UML图

具体实现
例子:好声音,对男女选手进行评审。
UML图

代码实现
- 抽象元素角色
package com.xxliao.pattern.behavioral.visitor.demo;
/**
* @author xxliao
* @description: 抽象元素角色 提供一个方法让访问者可以访问
* @date 2024/5/26 0:18
*/
public abstract class Person {
/**
* @description 提供给访问者访问的防方法,访问者通过参数传递进来。
* @author xxliao
* @date 2024/5/26 0:28
*/
public abstract void result(ActionVisitor actionVisitor);
}
- 具体元素角色
package com.xxliao.pattern.behavioral.visitor.demo;
/**
* @author xxliao
* @description: 具体元素角色,接受一个访问者方法
* @date 2024/5/26 0:18
*/
public class Man extends Person{
/**
* @description 具体元素角色提供给访问者的防方法,访问者通过参数传递进来
* @author xxliao
* @date 2024/5/26 0:29
*/
@Override
public void result(ActionVisitor actionVisitor) {
// 访问者对象 获取 本元素(man)对象的结果,将本对象自己传递进去,这里使用了双分派
actionVisitor.getManResult(this);
}
}
package com.xxliao.pattern.behavioral.visitor.demo;
/**
* @author xxliao
* @description: 具体元素角色
* @date 2024/5/26 0:19
*/
public class Woman extends Person{
/**
* @description 具体元素角色提供给访问者的防方法,访问者通过参数传递进来
* @author xxliao
* @date 2024/5/26 0:29
*/
@Override
public void result(ActionVisitor actionVisitor) {
// 访问者对象 获取 本元素(woman)对象的结果,将本对象自己传递进去,这里使用了双分派
actionVisitor.getWomanResult(this);
}
}
- 抽象访问者角色
package com.xxliao.pattern.behavioral.visitor.demo;
/**
* @author xxliao
* @description: 抽象访问者角色,角色内定义访问方法,一般来说要包括所有的具体抽象元素
* @date 2024/5/26 0:18
*/
public abstract class ActionVisitor {
/**
* @description Man get result
* @author xxliao
* @date 2024/5/26 0:20
*/
public abstract void getManResult(Man man);
/**
* @description Woman get result
* @author xxliao
* @date 2024/5/26 0:20
*/
public abstract void getWomanResult(Woman woman);
}
- 具体访问者角色
package com.xxliao.pattern.behavioral.visitor.demo;
/**
* @author xxliao
* @description: 具体访问者角色 -成功
* @date 2024/5/26 0:22
*/
public class SuccessActionVisitor extends ActionVisitor{
@Override
public void getManResult(Man man) {
System.out.println("man --- success");
}
@Override
public void getWomanResult(Woman woman) {
System.out.println("woman --- success");
}
}
package com.xxliao.pattern.behavioral.visitor.demo;
/**
* @author xxliao
* @description: 具体访问者角色 -失败
* @date 2024/5/26 0:22
*/
public class FailActionVisitor extends ActionVisitor{
@Override
public void getManResult(Man man) {
System.out.println("man --- fail");
}
@Override
public void getWomanResult(Woman woman) {
System.out.println("woman --- fail");
}
}
- 对象结构角色
package com.xxliao.pattern.behavioral.visitor.demo;
import java.util.LinkedList;
import java.util.List;
/**
* @author xxliao
* @description: 对象结构,需要定义存储具体元素角色的容器,然后
* @date 2024/5/26 0:24
*/
public class ObjectStructure {
// 定义存储具体元素对象的容器
private List<Person> persons = new LinkedList<>();
// 添加具体元素对象
public void addPerson(Person person) {
persons.add(person);
}
// 移除具体元素对象
public void removePerson(Person person) {
persons.remove(person);
}
/**
* @description 显示最后结果
* @author xxliao
* @date 2024/5/26 0:35
*/
public void print(ActionVisitor actionVisitor){
for (Person person : persons) {
person.result(actionVisitor);
}
}
}
- 测试客户端
package com.xxliao.pattern.behavioral.visitor.demo;
/**
* @author xxliao
* @description: 访问者模式 测似客户端
* @date 2024/5/26 0:36
*/
public class Client {
public static void main(String[] args) {
// 创建 对象结构
ObjectStructure objectStructure = new ObjectStructure();
// 添加具体元素对象
objectStructure.addPerson(new Man());
objectStructure.addPerson(new Woman());
// 创建访问者具体对象 --成功
SuccessActionVisitor successActionVisitor = new SuccessActionVisitor();
// 对象结构 显示最后结果
objectStructure.print(successActionVisitor);
}
}
- 测试结果

优缺点
- 优点:.在元素个数不变的情况下,增加新功能(具体访问者对象),做到了开闭原则。
- 缺点:在元素个数要变化的情况下,所有的具体访问者对象都要修改代码, 不符合开闭原则。
952

被折叠的 条评论
为什么被折叠?



