AI学画画001-ComfyUI入门篇
今天开始带大家从0到1学习目前很火的stable diffusion的一个工作流webUI框架ComfyUI。
01 介绍
ComfyUI 是由Comfy AnonyMous于2023年1月创建的,他创建了该工具用来学习和研究Stable Diffusion的工作原理。
ComfyUI 是一个基于节点流程式的stable diffusion AI 绘图工具WebUI, 通过将stable diffusion的流程拆分成节点,实现了更加精准的工作流定制和完善的可复现性。相较于我们常用的WebUI,ConfyUI有如下这些优势和劣势:
优势:
1:轻量化,比SD更省内存,出图速度比SD快,硬件要求低,3G以上显存GPU也能工作很好。
2:模块化,按需启用不同模块,自由度更高。
3:灵活,工作流机制,可以把以往复杂多个页面切换使用的步骤在一个流程里面都搞定。
4:可以保存和共享工作流,可以使用别人的工作流,也可以分享给别人
5:基于这种架构,适合快速研究新东西
劣势:
1:操作界面复杂,学习曲线更大,对新手不友好
2:需要了解一些关于AIGC的底层的知识,要了解编码器、采样器等相关知识,ComfyUI就像拼积木,你需要了解一个完整的流程需要干嘛,才会挑选对应的积木来拼起来这个工作流。
3:插件数量相对于WebUI偏少,以后会变多。

据说在3G以上显存的GPU上也能工作,单从降低电脑配置方面来说,就值得来学了。
总的来说,ComfyUI优点大于缺点的,只要你完全掌握了,它能给你带来无限的可能,所以,有兴趣的可以和我一起来学习ComfyUI技术,一起提高。
02 安装教程
安装ComfyUI也很简单,点开下面官网: https://github.com/comfyanonymous/ComfyUI
安装方式两种:
1:代码安装: 懂代码的,直接在指定目录执行
js
git clone https://github.com/comfyanonymous/ComfyUI.git
2:直接下载源码
官网上拉到下面这本,点击下载源码即可。

安装好后,打开对应的文件夹,会像下图这样:

大家可以看到两套启动器 run_cpu.bat 是支持没有N卡的同学运行,会使用cpu。
run_nvdia_gpu 是支持N卡的,我是直接运行这个脚本。
运行脚本后,控台看到提示下面这个地址,就说明运行成功了,浏览器也会自动弹出页面

打开的页面默认是下图所示:

这样算是首次启动成功了,但是我相信你看到这个,绝对是懵圈的,不懂从何下手,别着急,每个新人刚开始都这样,我们开始第一个图之前,先跟着教程安装下必备的几个插件。
03 必备插件的安装
这里只推荐2个必备的插件,是你开展后续工作的必备选项。
- 插件管理器
- 中文汉化插件
插件管理器这个插件很重要,有了它后,就有了一个统一管理插件的地方,后面需要的一些插件,直接通过这个管理器来安装即可。所以这个插件算是排在第一个要安装的。
插件地址:
https://github.com/ltdrdata/ComfyUI-Manager
ComfyUI 的插件都放在路径:
\ComfyUI_windows_portable\ComfyUI\custom_nodes 下面

然后重启下 ComfyUI 即可。
这时候你会发现多了个 Manager的按钮

点击它就会弹出插件管理页面了

到这里,就算成功了, 下面我们就可以通过这个插件管理器安装第二个插件,也就是中文翻译插件
打开 Install Custom Nodes,也就是安装节点。
输入关键词 Translation 就可以看到了, 我们安装 AIGODLIKE-COMFYUI-TRANSLATION 这个。

安装好了会会提示,需要我们重启一下,点击下图中这个按钮即可

当然,你也可以直接源码安装,把下载的插件也放在
\ComfyUI_windows_portable\ComfyUI\custom_nodes下面即可。
最后也记得重启ComfyUI。
插件地址:
https://github.com/AIGODLIKE/AIGODLIKE-ComfyUI-Translation
重启之后你会发现变成中文了,如果后续还想使用英文版,可以点开设置,然后在语言栏选择你想要切换的语言即可。

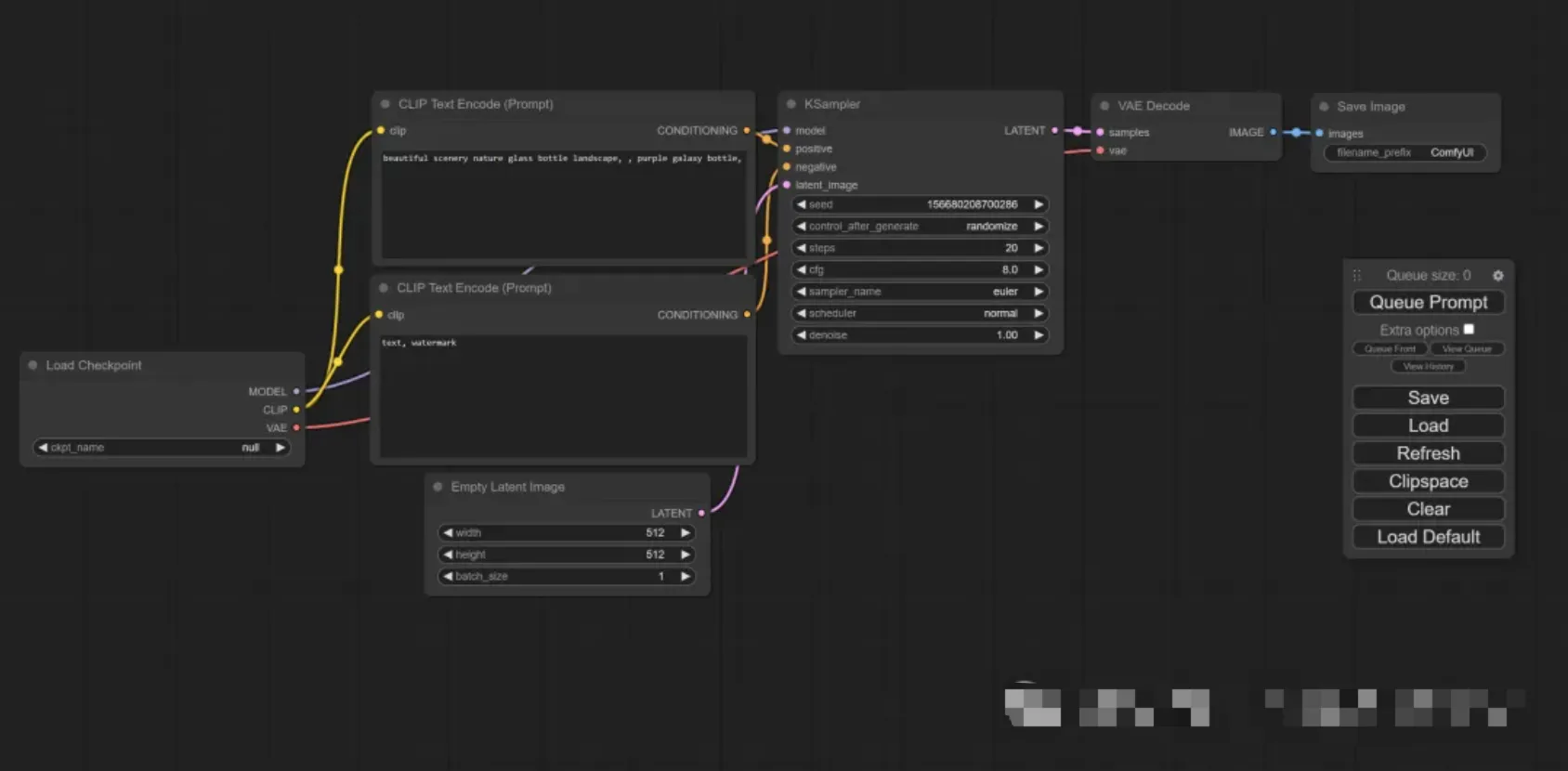
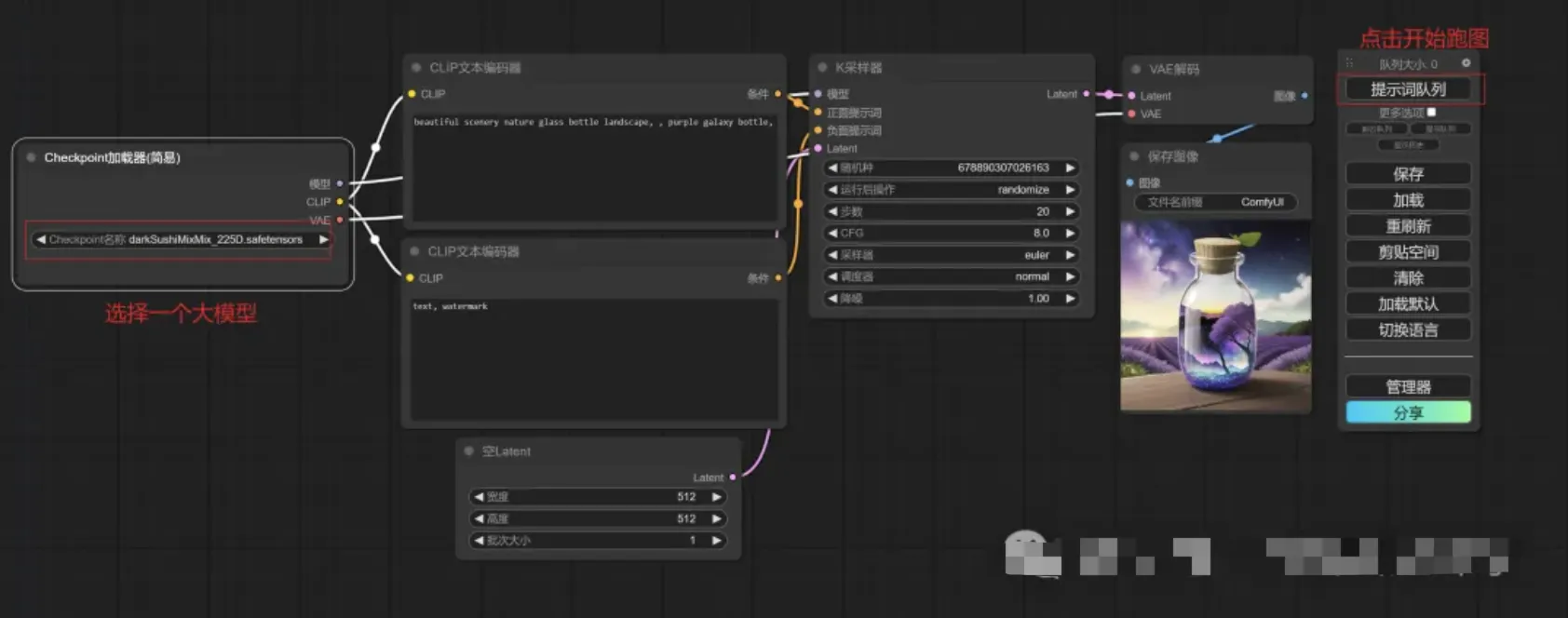
04 出你的第一张图
到这里就算搞定了基本工作,目前你离画出第一张图就差一个步骤,就是把大模型放进去。
你可以去SD那边拷贝一个模型过来,放到路径:
\ComfyUI_windows_portable\ComfyUI\models\checkpoints

然后最左边节点点击选择你的模型,右边执行提示词队列(也可以快捷键Ctrl+Enter运行)就可以出图了。

如果模型没有,记得刷新下页面。
OK,这样你就可以制作出第一图了,是不是很有成就感。
05 可选的步骤配置
5.1 共享 Stable diffusion模型
我相信如果你之前用过Stable diffusion的话,一定会有个疑问,我电脑已经有了 Stable Diffusion,我要用ComfyUI,难不成还要每次都要下载或者拷贝模型过来,臣妾的电脑空间撑不住了啊。
哈哈,放心,我一开始也这么纠结,不过呢官方早帮我们想到这一点了,如果你之前有玩Stable diffusion,ComfyUI支持模型共享使用 Stable diffusion的,就不需要额外再下载模型了。
我们打开目录
\ComfyUI_windows_portable\ComfyUI
找到下面的 extra_model_paths.yaml.example

改名成 extra_model_paths.yaml,也就是去掉后面的 .example
然后编辑这个文件 把 base_path后面的这个路径,改成你SD的文件路径即可。

改完后的结果如下:

然后重启下 ComfyUI,你就可以发现可以选择的模型变多了。

5.2 内存小于3G设置
如果你的GPU内存小于 3G ,需要调整下脚本
打开 run_nvidia_gpu.bat 在后面添加上 --lowvram

06 总结
今天这篇算是入门,后面会把一些常见的基础教程分享给大家, 一起学习ComfyUI,一起精进。
713

被折叠的 条评论
为什么被折叠?



