在这个创意横溢的时代,Stable Diffusion 3 作为最新的开源AI画图工具,带给我们无限的想象空间。今天,我将引导你轻松完成Stable Diffusion 3 的安装、汉化及使用,让你的艺术创作之旅更加流畅。
一、迈出第一步:安装准备
1、下载Stable Diffusion 3 开源模型,【需要模型的在文末获取】,需登录,没有账号可以用邮箱注册一个。不清楚要下载哪个的可以看下图建议

2、下载ComfyUI。【需要链接的请留言】。打开下载页面,往下拉到下图这下载,下载后可以解压到目录备用

3、下载ComfyUI语言包。【需要链接的请留言】,解压后复制目录到ComfyUI\custom_nodes 目录里

4、把下载的Stable Diffusion 3 模型移动到ComfyUI\models\checkpoints目录里
5、开始运行ComfyUI,第一次运行会比较慢,请耐心等待。

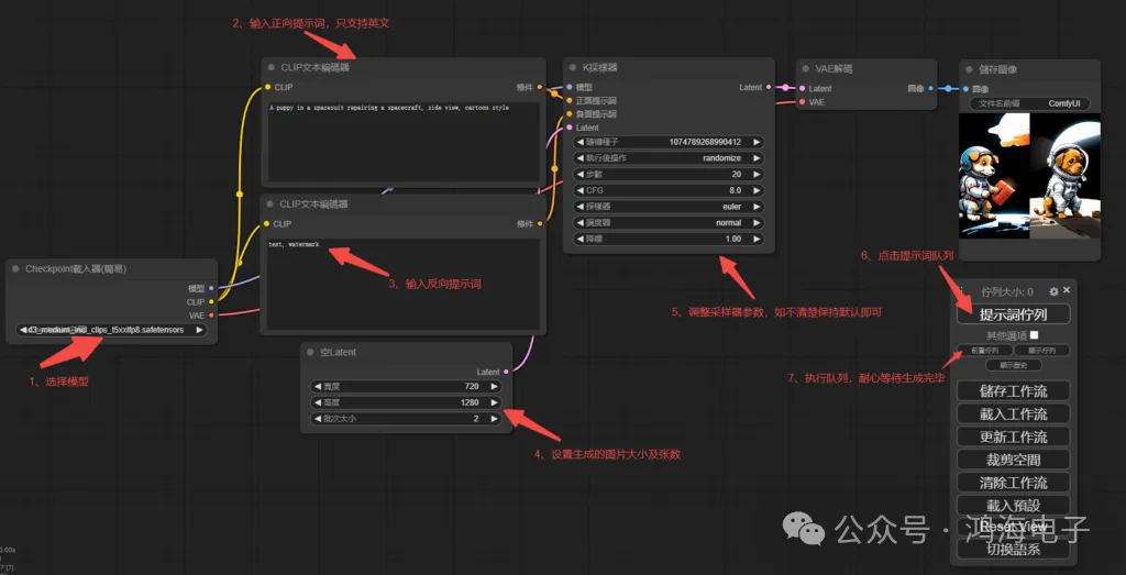
6、运行完成出现该界面就说明成功运行了,你可以在设置里选择你想要显示的语言。


二、释放创造力:如何使用

三、扩展视野:局域网访问
1、Win+R打开运行,输入CMD回车,然后输入ipconfig回车。找到IPv4地址,局域网一般是192开头。
2、编辑run_nvidia_gpu.bat或run_cpu.bat文件,在命令的结尾添加–listen 局域网的IP地址。

通过这些简单的步骤,你就能够轻松安装并使用Stable Diffusion 3,无论是进行创意绘画、字符设计,还是其他艺术创作,它都将成为你强大的助手。现在,就让我们一起开启这段创造奇迹的旅程吧!
写在最后
AIGC技术的未来发展前景广阔,随着人工智能技术的不断发展,AIGC技术也将不断提高。未来,AIGC技术将在游戏和计算领域得到更广泛的应用,使游戏和计算系统具有更高效、更智能、更灵活的特性。同时,AIGC技术也将与人工智能技术紧密结合,在更多的领域得到广泛应用,对程序员来说影响至关重要。未来,AIGC技术将继续得到提高,同时也将与人工智能技术紧密结合,在更多的领域得到广泛应用。
感兴趣的小伙伴,赠送全套AIGC学习资料和安装工具,包含AI绘画、AI人工智能等前沿科技教程,模型插件,具体看下方。

一、AIGC所有方向的学习路线
AIGC所有方向的技术点做的整理,形成各个领域的知识点汇总,它的用处就在于,你可以按照下面的知识点去找对应的学习资源,保证自己学得较为全面。


二、AIGC必备工具
工具都帮大家整理好了,安装就可直接上手!

三、最新AIGC学习笔记
当我学到一定基础,有自己的理解能力的时候,会去阅读一些前辈整理的书籍或者手写的笔记资料,这些笔记详细记载了他们对一些技术点的理解,这些理解是比较独到,可以学到不一样的思路。

四、AIGC视频教程合集
观看全面零基础学习视频,看视频学习是最快捷也是最有效果的方式,跟着视频中老师的思路,从基础到深入,还是很容易入门的。

五、实战案例
纸上得来终觉浅,要学会跟着视频一起敲,要动手实操,才能将自己的所学运用到实际当中去,这时候可以搞点实战案例来学习。

这份完整版的AIGC全套学习资料已经上传CSDN,朋友们如果需要可以微信扫描下方CSDN官方认证二维码免费领取【保证100%免费】


3万+

被折叠的 条评论
为什么被折叠?



