放大修复工作流已经成为一项至关重要的技术,尤其在人物美貌的还原方面更是发挥着不可或缺的作用。
这项工作流的出现,不仅让我们能够重新审视那些曾经模糊的旧照片,更让我们有机会还原那些已逝岁月的美丽。
今天给大家分享的这个高清放大工作流可以短短的几分钟,完成复杂的图像高清修复,在极大的提升效率的同时,还非常具有实用性。

效果展示


工作流一览



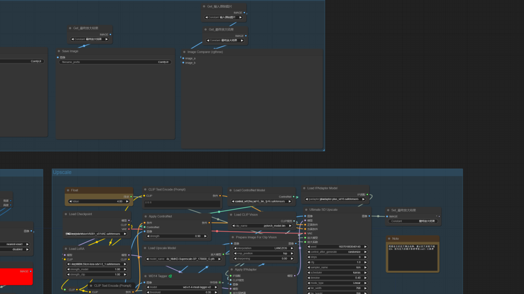
工作流描述
此工作流对于一些坏图有一定的修复作用,并且极大的提高了图片质量。
不好的地方就是生成图片过大,浏览器有时候容易崩溃。
总结
经过放大修复工作流的精心处理,那些原本模糊不清的人物形象变得清晰起来,他们的眼神变得更加深邃,笑容变得更加灿烂,肌肤也仿佛重新焕发了青春。
这样的修复工作不仅让我们能够再次欣赏到人物的美貌,更让我们感受到了岁月的流转和时光的变迁。
放大修复工作流不仅是一项技术,更是一种艺术。它让我们有机会重新发现那些被遗忘的美丽,让我们在回忆中感受到岁月的温暖。
随着技术的不断进步,我们相信放大修复工作流将会在更多领域得到应用,为我们带来更多珍贵的视觉体验。
关于AI绘画技术储备
学好 AI绘画 不论是就业还是做副业赚钱都不错,但要学会 AI绘画 还是要有一个学习规划。最后大家分享一份全套的 AI绘画 学习资料,给那些想学习 AI绘画 的小伙伴们一点帮助!
感兴趣的小伙伴,赠送全套AIGC学习资料和安装工具,包含AI绘画、AI人工智能等前沿科技教程,模型插件,具体看下方。
需要的可以微信扫描下方CSDN官方认证二维码免费领取【保证100%免费】
一、AIGC所有方向的学习路线
AIGC所有方向的技术点做的整理,形成各个领域的知识点汇总,它的用处就在于,你可以按照下面的知识点去找对应的学习资源,保证自己学得较为全面。


二、AIGC必备工具
工具都帮大家整理好了,安装就可直接上手!

三、最新AIGC学习笔记
当我学到一定基础,有自己的理解能力的时候,会去阅读一些前辈整理的书籍或者手写的笔记资料,这些笔记详细记载了他们对一些技术点的理解,这些理解是比较独到,可以学到不一样的思路。


四、AIGC视频教程合集
观看全面零基础学习视频,看视频学习是最快捷也是最有效果的方式,跟着视频中老师的思路,从基础到深入,还是很容易入门的。

五、实战案例
纸上得来终觉浅,要学会跟着视频一起敲,要动手实操,才能将自己的所学运用到实际当中去,这时候可以搞点实战案例来学习。

这份完整版的学习资料已经上传CSDN,朋友们如果需要可以微信扫描下方CSDN官方认证二维码免费领取【保证100%免费】


308

被折叠的 条评论
为什么被折叠?



