文章目录
📑前言
随着AI技术的飞速发展,越来越多的开发者和企业开始依赖高效的计算资源来支持模型训练、推理和部署工作。为了满足这种需求,DAMODEL(丹摩智算)应运而生,提供了一站式的智算云平台,专为AI任务提供强大的计算资源和基础设施。在本篇文章中,我们将为新手用户详细介绍如何在DAMODEL平台上创建实例、上传数据以及使用内置的JupyterLab环境进行开发。
一、DAMODEL实例的创建与使用
作为新手,创建一个适合AI任务的计算实例是您进入DAMODEL的第一步。平台通过简单易用的界面引导用户轻松完成实例的配置与启动。以下是具体步骤。
1.1 创建实例
首先,进入DAMODEL的控制台,导航至“资源-GPU云实例”界面,点击“创建实例”,系统会引导您进入实例配置页面。

- 选择付费类型和GPU配置
进入实例配置页面后,首先需要根据使用需求选择付费模式。如果您的计算需求是短期的,可以选择“按量付费”或“包日”;如果是长期任务,可以选择“包月套餐”。对于新手用户,我们推荐选择“按量付费”的模式,这样可以更灵活地控制费用。
接下来,选择GPU的型号与数量。新用户可以选择NVIDIA GeForce RTX 4090的单卡配置。该配置提供60GB内存和24GB的显存,足以支持绝大多数AI训练任务。这个配置既能满足模型训练的需求,又能控制成本,适合新手尝试。

- 配置数据硬盘与基础镜像
在页面的下一部分,您需要为实例配置数据硬盘的大小。DAMODEL为每个实例默认提供了50GB的数据硬盘。对于第一次创建实例的用户,选择默认的50GB即可。如果未来有更大的存储需求,您可以随时扩展存储空间。
接下来,您需要选择启动时的基础镜像。DAMODEL平台为用户提供了预装的镜像,这些镜像内含常见的AI框架和环境。对于深度学习任务,我们推荐选择“PyTorch1.13.1”镜像,这样您可以快速开始模型的训练与调试。

- 创建密钥对
在实例创建页面的最后一部分,您需要创建一个密钥对来确保本地连接的安全性。点击“创建密钥对”,输入自定义的名称,系统将为您生成一个私钥。请将该私钥下载到本地并重命名为.pem文件,之后您将通过此文件来连接实例。

- 启动实例
配置完所有选项后,点击“立即创建”按钮。系统会开始创建实例,通常只需几分钟时间,实例便会成功启动。启动完成后,您可以随时通过控制台管理与操作该实例。

1.2 数据上传(可选)
DAMODEL提供了20GB的免费存储空间,用户可以将数据上传到共享存储目录(/root/shared-storage),该目录能够在多个实例之间共享数据。下面是数据上传的操作步骤:
- 进入文件存储
首先,在控制台的文件存储页面点击“上传文件”按钮。
- 选择本地文件
在弹出的文件选择框中,选择您希望上传的文件或文件夹。上传过程中,请尽量保持该页面处于活动状态,等待文件上传完成。
一旦上传成功,您的数据便会挂载到实例的共享存储目录中,您可以通过任何实例访问和使用这些数据。

二、内置JupyterLab的使用
创建实例后,DAMODEL为用户提供了便捷的开发环境——JupyterLab。JupyterLab是一个功能强大的交互式开发环境,专为数据科学和机器学习任务设计。通过JupyterLab,用户可以编写和运行notebook、执行命令行指令、编辑文本文件、查看数据集等。

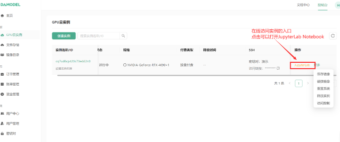
2.1 访问JupyterLab
当您的实例成功启动后,您会在控制台中看到一个访问JupyterLab的入口。点击该入口,您将被引导至JupyterLab的界面。
2.2 文件管理与开发界面
进入JupyterLab后,您会看到界面分为两部分:左侧是文件资源管理器,右侧是控制台。左侧的资源管理器会显示实例中的文件结构,通常默认显示的是/root/workspace目录下的文件。
2.3 各个目录的具体含义
/:系统盘,存储操作系统文件。请注意,当替换镜像或重置系统时,系统盘的数据会被清空。/root/workspace:数据盘,用户可以在此存储项目数据和代码。该盘支持扩容,且在保存镜像时数据不会被清除。/root/shared-storage:共享存储目录,用户上传的数据会存储在此目录中,该目录支持跨实例共享,便于多个实例之间的数据协作。
通过文件资源管理器,您可以轻松浏览和管理这些目录中的文件,并在右侧的控制台中编写代码、启动任务或调试程序。
三、JupyterLab的主要功能
JupyterLab具有强大的交互功能,用户可以在其中完成以下任务:
- 编写和运行notebook:JupyterLab支持运行Python、R等多种编程语言。用户可以创建新的notebook文档,编写代码并逐步执行。
- 执行命令行指令:通过JupyterLab内置的终端,用户可以直接在实例上执行命令行操作,如安装软件包、管理文件等。
- 数据可视化:JupyterLab支持绘图工具,您可以在其中对模型训练过程中的数据进行可视化,帮助调试和优化模型。
- 文件编辑与预览:除了代码,JupyterLab还支持编辑Markdown文档、查看CSV文件、浏览图片等,极大地方便了开发过程中的数据处理与文档撰写。
四、总结
DAMODEL(丹摩智算)平台通过强大的计算资源与灵活的操作环境,为AI开发者提供了理想的工作平台。在本篇指南中,我们详细介绍了如何在DAMODEL上创建实例、上传数据并使用内置的JupyterLab环境进行开发。无论您是初次接触AI计算平台的新人,还是有经验的开发者,DAMODEL都能通过简单易用的界面和高效的资源调配,帮助您快速启动AI项目。
新手指南:实例创建与本地连接&spm=1001.2101.3001.5002&articleId=142452820&d=1&t=3&u=16cb2b43accf496a836b60861b5d0a60)
208

被折叠的 条评论
为什么被折叠?



