备受期待的Stable Diffusion 3(以下亦简称SD3)如期向公众开源了(Stable Diffusion 3 Medium),作为Stability AI迄今为止最先进的文本生成图像的开源大模型,SD3在图像质量、文本内容生成、复杂提示理解和资源效率方面有了显著提升,被誉为AI文生图领域的开源英雄。
Stable Diffusion 3 Medium特点包括:
- 模型仅包含20亿参数,具有体积小、适合在个人PC和笔记本电脑上运行的优点,所以我们也可以将其部署到自己的电脑上使用。
- 图像质量整体提升,能生成照片般细节逼真、色彩鲜艳、光照自然的图像;能灵活适应多种风格,无需微调,仅通过提示词就能生成动漫、厚涂等风格化图像;具有 16 通道的 VAE,可以更好地表现手部以及面部细节。
- 能够理解复杂的自然语言提示,如空间推理、构图元素、姿势动作、风格描述等。对于「第一瓶是蓝色的,标签是“1.5”,第二瓶是红色的,标签是“SDXL”,第三瓶是绿色的,标签是“SD3”」这样复杂的内容,SD3 依旧能准确生成,而且文本效果比 Midjourney 还要准确。
- 通过 Diffusion Transformer 架构,SD3 Medium 在英文文本拼写、字距等方面更加正确合理。Stability AI 在发布 SD3 官方公告时,头图就是直接用 SD3 生成的,效果非常惊艳。
特别注意: 开源的Stable Diffusion 3 Medium模型的授权范围是开放的非商业许可证,也就是说没有官方许可的情况下,模型不得用于商业用途(协议内容:https://huggingface.co/stabilityai/stable-diffusion-3-medium/blob/main/LICENSE)
下载Stable Diffusion 3 Medium模型文件
SD3的模型文件已经上传到了HF上,但是在下载之前需要先注册并填写一份表格,保证自己不会将SD3用于商用用途。然而,注册和填写表格均需要有通畅的网络,这对我们个人不是很友好:

注册或者登录成功之后,我们需要填写表格:

老牛同学担心,仅这2个前置的需要通畅网络的操作步骤,就阻挡了一批SD3的爱好者们,这是老牛同学不希望看到的结果。
幸运的是: ModelScope提供了一个可直接下载模型文件的镜像仓库,可直接跳过前面步骤(当然这有点违背Stability AI的初衷,但考虑到我们仅用于学习和非商业用途,也算是殊途同归吧):https://modelscope.cn/models/AI-ModelScope/stable-diffusion-3-medium/files
本仓库有3个基础是模型文件,它们有不同的用途,初次使用建议全部下载到本地:
- sd3_medium:4.34G,独立主模型,不包含文本编码器(即后面2个文件名带有clip的模型)
- sd3_medium_incl_clips.safetensors:5.97G,包含 clip_g 和 clip_l 编码器
- sd3_medium_incl_clips_t5xxlfp8.safetensors:10.87G,包含 clip_g、clip_l 和 t5xxl_fp8 编码器
特别说明: 以上3个模型文件,最后需要放到ComfyUI的./models/checkpoints文件夹中(关于ComfyUI的使用下面章节介绍)
另外,本仓库还有2个重要的文件夹,同样建议全部下载到本地:
- comfy_example_workflows:ComfyUI工作流样例配置文件(关于ComfyUI的使用下面章节介绍)
- text_encoders:文本编码器模型文件夹,最后模型文件最后也需要放到ComfyUI的
./models/clip文件夹中(关于ComfyUI的使用下面章节介绍)
因模型文件比较大,直接使用Git无法直接下载到本地,我们通过git-lfs工具包下载:
brew install git-lfs
通过Git复制模型文件到笔记本电脑(文件夹:stable-diffusion-3-medium):
git lfs install
git clone https://www.modelscope.cn/AI-ModelScope/stable-diffusion-3-medium.git stable-diffusion-3-medium
如果因网络不佳等原因,下载可能会中断,我们可以通过以下命令在中断后多次执行继续下载,直到最终下载完成:
git lfs pull

下载ComfyUI工作流可视化工具
上一章节,我们多次提到了ComfyUI,它是Stable Diffusion的工作流可视化工具之一,也是Stability AI官方推荐使用的可视化工具。
我们下载最新的ComfyUI到笔记本电脑(本地目录:ComfyUI):
git clone https://github.com/comfyanonymous/ComfyUI.git ComfyUI
本次部署教程中,ComfyUI中的models文件夹需要包括下载的模型文件:
% tree ./models
./models
├── checkpoints
│ └── put_checkpoints_here
├── clip
│ └── put_clip_or_text_encoder_models_here
......其它省略......
checkpoints文件夹:是存放SD3模型文件根目录下的sd3_medium.safetensors、sd3_medium_incl_clips.safetensors和sd3_medium_incl_clips_t5xxlfp8.safetensors等模型文件的文件夹。
clip文件夹:是存放SD3模型文件text_encoders目录下的clip_g.safetensors、clip_l.safetensors、t5xxl_fp8_e4m3fn.safetensors和t5xxl_fp16.safetensors等模型文件的文件夹。
启动ComfyUI可视化界面
第一步: 复制模型文件到ComfyUI指定的models文件夹中,因为老牛同学使用的是Mac电脑,可以通过软链接方式实现复制的效果(如果是Windows电脑,请直接复制文件):
% cd ~/JupyterLab/ComfyUI/models/checkpoints
% ln -s ~/JupyterLab/stable-diffusion-3-medium/sd3_medium.safetensors sd3_medium.safetensors
% ln -s ~/JupyterLab/stable-diffusion-3-medium/sd3_medium_incl_clips.safetensors sd3_medium_incl_clips.safetensors
% ln -s ~/JupyterLab/stable-diffusion-3-medium/sd3_medium_incl_clips_t5xxlfp8.safetensors sd3_medium_incl_clips_t5xxlfp8.safetensors
%
% cd ~/JupyterLab/ComfyUI/models/clip
% ln -s ~/JupyterLab/stable-diffusion-3-medium/text_encoders/clip_g.safetensors clip_g.safetensors
% ln -s ~/JupyterLab/stable-diffusion-3-medium/text_encoders/clip_l.safetensors clip_l.safetensors
% ln -s ~/JupyterLab/stable-diffusion-3-medium/text_encoders/t5xxl_fp8_e4m3fn.safetensors t5xxl_fp8_e4m3fn.safetensors
% ln -s ~/JupyterLab/stable-diffusion-3-medium/text_encoders/t5xxl_fp16.safetensors t5xxl_fp16.safetensors
软链接建好之后,我们可以检查一下是否符合预期:
% cd ~/JupyterLab/ComfyUI/models
% tree ./checkpoints
./checkpoints
├── put_checkpoints_here
├── sd3_medium.safetensors -> /Users/shizihu/JupyterLab/stable-diffusion-3-medium/sd3_medium.safetensors
├── sd3_medium_incl_clips.safetensors -> /Users/shizihu/JupyterLab/stable-diffusion-3-medium/sd3_medium_incl_clips.safetensors
└── sd3_medium_incl_clips_t5xxlfp8.safetensors -> /Users/shizihu/JupyterLab/stable-diffusion-3-medium/sd3_medium_incl_clips_t5xxlfp8.safetensors
%
% tree ./clip
./clip
├── clip_g.safetensors -> /Users/shizihu/JupyterLab/stable-diffusion-3-medium/text_encoders/clip_g.safetensors
├── clip_l.safetensors -> /Users/shizihu/JupyterLab/stable-diffusion-3-medium/text_encoders/clip_l.safetensors
├── put_clip_or_text_encoder_models_here
├── t5xxl_fp16.safetensors -> /Users/shizihu/JupyterLab/stable-diffusion-3-medium/text_encoders/t5xxl_fp16.safetensors
└── t5xxl_fp8_e4m3fn.safetensors -> /Users/shizihu/JupyterLab/stable-diffusion-3-medium/text_encoders/t5xxl_fp8_e4m3fn.safetensors
第二步: 启动ComfyUI工作流可视化界面
进入ComfyUI根目录,安装Python依赖包列表:
% pip install -r requirements.txt
启动ComfyUI可视化工具:
% python main.py

从启动日志可以看出,ComfyUI启动成功了:http://127.0.0.1:8188
使用ComfyUI通过文本生成图片
浏览器打开ComfyUI页面:http://127.0.0.1:8188 可以看到默认的SD3工作流,我们用自己的工作流完成绘画。
第一步: 修改模型文件./stable-diffusion-3-medium/comfy_example_workflows/sd3_medium_example_workflow_basic.json的第416行,去掉sdv3/2b_1024/sd3_medium.safetensors的相对目录为sd3_medium.safetensors(默认本模型文件,我们已经复制到了ComfyUI指定的目录中,因此无需相对目录):
......前面省略......
"widgets_values": [
"sd3_medium.safetensors"
]
......后面省略......
第二步: 加载修改后的工作流配置文件:点击ComfyUI的Load按钮,选择修改后的sd3_medium_example_workflow_basic.json文件:

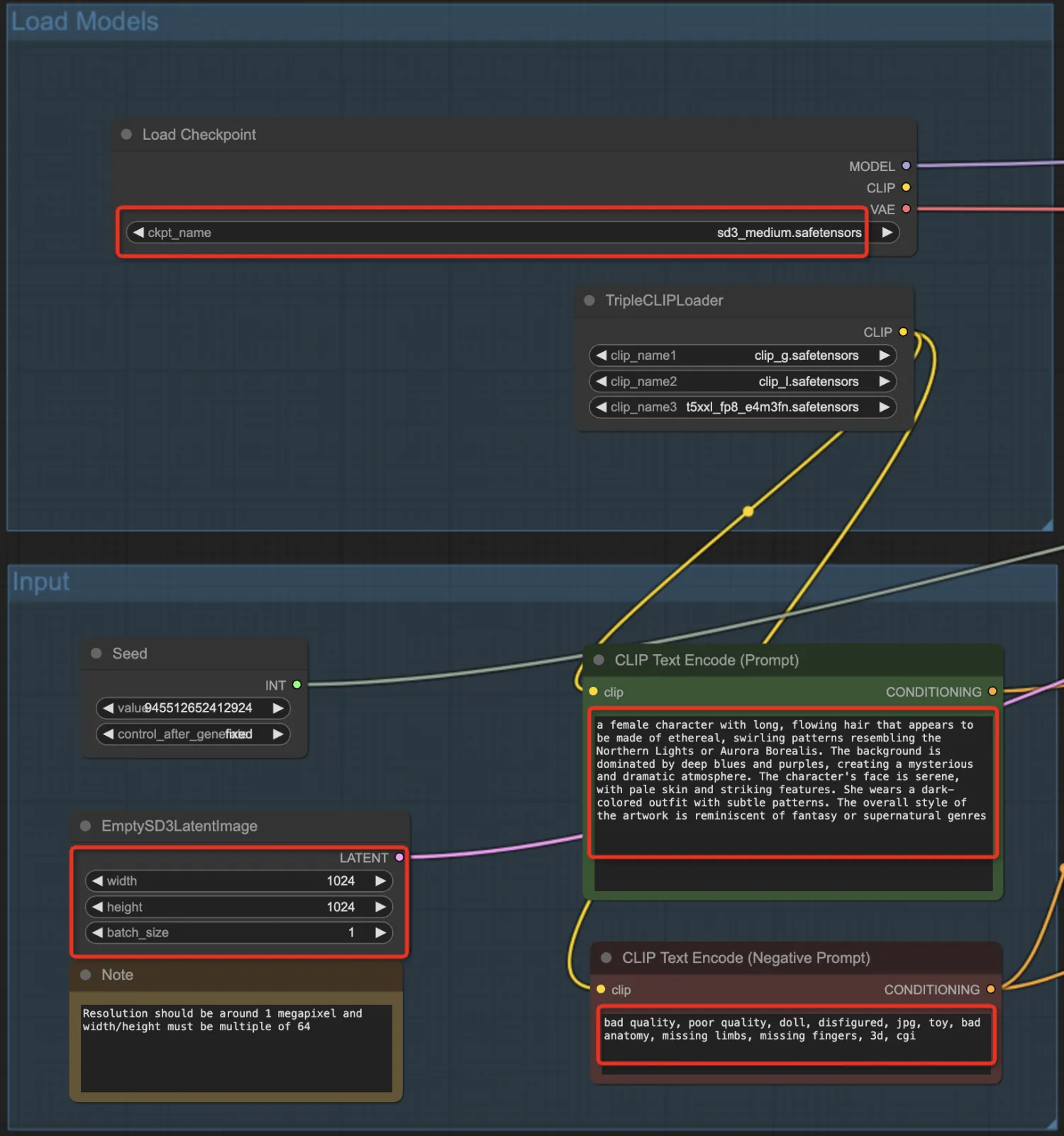
可以看到工作流有很多参数可供设置,包括:选择模型、正面Prompt提示词、负面Prompt提示词、图片尺寸/数量等输入参数:

第三步: 调整参数,生成图片:我们可以修改工作流中任意一个参数(最常修改的是Prompt提示词,包括正面和负面提示词),也可以点击右键增加工作流节点。最终参数调整确定之后,点击Queue Prompt按钮,开始排队生成图片:

我们可以看到,生成图片处理中,ComfyUI根据编排好的工作流,按照依赖关系逐个节点执行,最终在Output中展示了根据提示生成的精美图片:

最终生成的图片:

Stable Diffusion使用总结
至此,Stable Diffusion 3的部署和使用教程接近尾声了,我们可以尽情使用不同的工作流和调整不同参数来生成我们的图片了。
同时也恭喜你,和老牛同学一起,我们的大模型库又增添了重要的一员:文生图大模型!
SD3 参数调优: 生成写实或人物面部照片,可以将KSampler节点的cfg参数调低至2到3之间(默认为4.5);当包含文本时,使用4.5到5时效果会更好。大家可以多多尝试,探索一些其他参数产生的效果,欢迎留言。
同时SD3模型更适合自然语言提示词,而不是标签式的提示词(和MJ有一点点区别),我们可以详细描述图片的画面内容、构图、色彩、氛围,即使提示词很长,SD3模型也能处理的很好。
关注本公众号,我们共同学习进步👇🏻👇🏻👇🏻

微信公众号:老牛同学
Qwen2-7B 开源大模型
Qwen2阿里最强开源大模型(Qwen2-7B)本地部署、API调用和WebUI对话机器人
Llama-3-8B 开源大模型
玩转 AI,笔记本电脑安装属于自己的 Llama 3 8B 大模型和对话客户端
一文彻底整明白,基于 Ollama 工具的 LLM 大语言模型 Web 可视化对话机器人部署指南
基于Llama 3搭建中文版(Llama3-Chinese-Chat)大模型对话聊天机器人
GLM-4-9B 开源大模型
本地部署GLM-4-9B清华智谱开源大模型方法和对话效果体验
ChatTTS 文本转语音模型
ChatTTS 开源文本转语音模型本地部署、API使用和搭建WebUI界面
大模型应用
借助AI大模型,三分钟原创一部儿童故事短视频(附完整操作步骤)
高效编写大模型 Prompt 提示词,解锁 AI 无限创意潜能
Python 小游戏
Python游戏编程:一步步用Python打造经典贪吃蛇小游戏
8695

被折叠的 条评论
为什么被折叠?



