tomo_wang
码龄16年
关注
提问 私信
  • 博客:26,128
    社区:1,749
    视频:64
    27,941
    总访问量
  • 19
    原创
  • 807,247
    排名
  • 198
    粉丝
  • 0
    铁粉

个人简介:码农。高情商描述:全栈,低情商描述:做得杂。折腾些小项目,最近在研究前端和SEO。

IP属地以运营商信息为准,境内显示到省(区、市),境外显示到国家(地区)
IP 属地:江苏省
  • 加入CSDN时间: 2009-03-06
博客简介:

tomo的专栏

博客描述:
记录技术日常
查看详细资料
个人成就
  • 获得184次点赞
  • 内容获得10次评论
  • 获得213次收藏
  • 代码片获得199次分享
创作历程
  • 14篇
    2024年
  • 7篇
    2011年
成就勋章
TA的专栏
  • hugo
    6篇
  • aigc
    2篇
兴趣领域 设置
  • Python
    python
  • 前端
    javascript
  • 后端
    golang爬虫
  • 人工智能
    stable diffusion
  • 最近
  • 文章
  • 代码仓
  • 资源
  • 问答
  • 帖子
  • 视频
  • 课程
  • 关注/订阅/互动
  • 收藏
搜TA的内容
搜索 取消

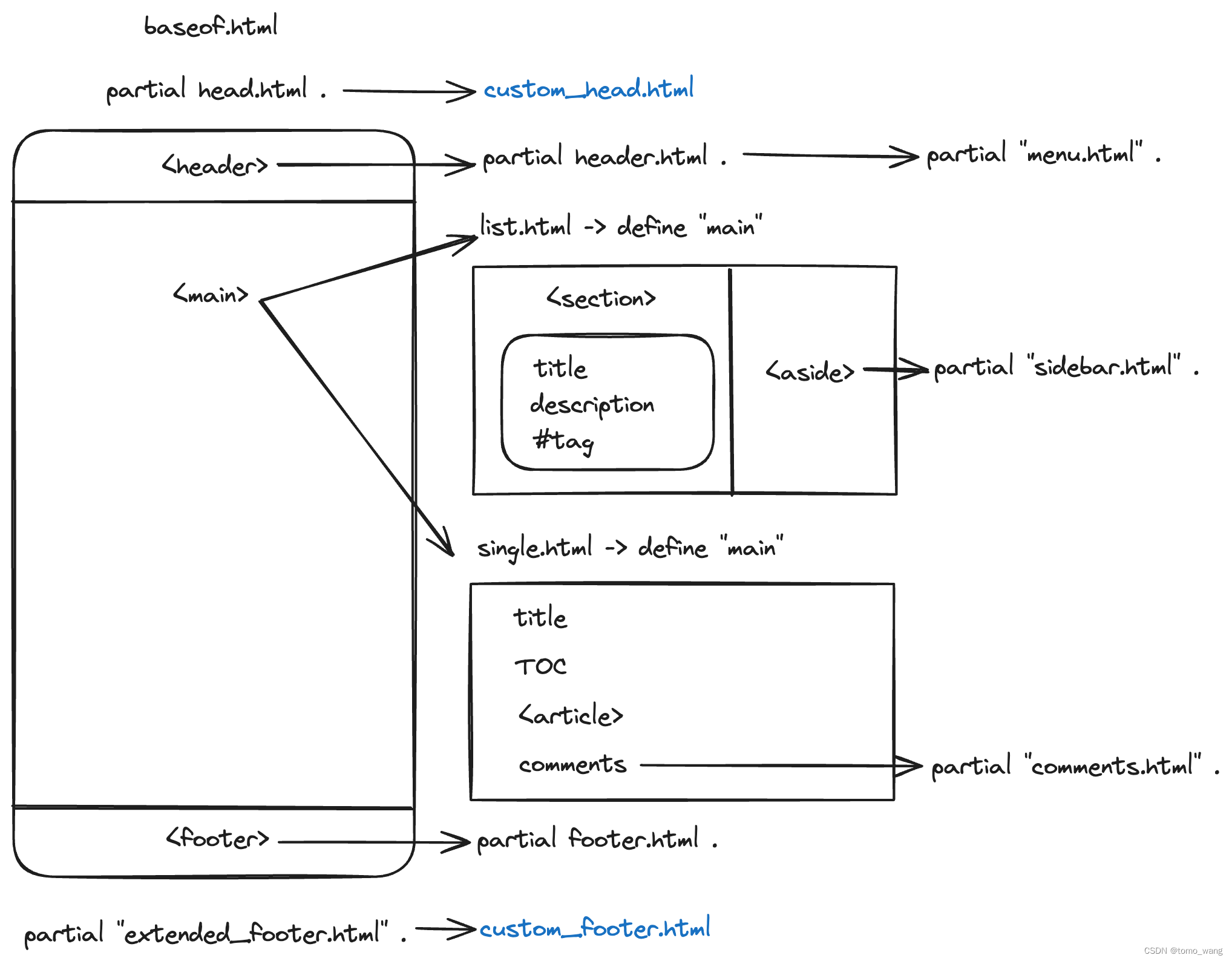
从零构建Hugo主题 - II

这是一个系列博客,记录了我从零开始构建Hugo主题的过程。使用Tailwind从零开始构建Hugo主题第二部分,包括Hugo主题的主要目录结构,需要了解的技术,以及我创建的主题的主体框架
原创
发布博客 2024.02.05 ·
1361 阅读 ·
16 点赞 ·
1 评论 ·
21 收藏

从零构建Hugo主题 - I

使用Tailwind从零构建Hugo主题第一部分,包括主题的功能列表,原型图,技术选型,开发环境搭建等。这是一个系列博客,记录了我从零开始构建Hugo主题的过程。
原创
发布博客 2024.02.04 ·
2068 阅读 ·
44 点赞 ·
2 评论 ·
31 收藏

面向程序员的两款轻量级工具推荐

推荐几款程序员用的小工具。
原创
发布博客 2024.02.04 ·
250 阅读 ·
2 点赞 ·
1 评论 ·
5 收藏

git hooks demo

发布视频 2024.02.04

使用PyTorch识别简单验证码

在这篇文章中,我们将演示如何使用PyTorch来识别简单的数字图形CAPTCHA。示例比较简单,主要演示图片预处理及简单的CNN网络。
原创
发布博客 2024.02.04 ·
928 阅读 ·
6 点赞 ·
1 评论 ·
9 收藏

通过GitHub Actions自动化部署Hugo静态站点至服务器

在最开始搭建博客的文章中,我纂写了一个Makefile用来将我的build:当然,作为程序员总是很懒的,很多东西都想考虑自动化。早些年用过Jenkins、Ansible等工具,其实都属于CICD的范畴。GitHub提供强大的功能,可以满足持续集成、持续发布的需求。GitHub官方有非常多详细的教程及模板,参考所以在此就不进行赘述,本文主要涉及部署到服务器时涉及到的密钥安全问题。
原创
发布博客 2024.02.03 ·
822 阅读 ·
8 点赞 ·
1 评论 ·
18 收藏

测试Gemini Pro模型并展示其在i18n翻译场景下的能力

介绍Google的Gemini Pro模型,提供相关Python脚本,测试其在i18n 翻译场景下的应用,并介绍相关的提示词
原创
发布博客 2024.02.03 ·
329 阅读 ·
5 点赞 ·
1 评论 ·
3 收藏

【废物利用】将旧iPad变成显示器

变废为宝,将旧款iPad通过驱动板变成电脑副屏,搭载树莓派也可以当做简单的小电脑
原创
发布博客 2024.02.02 ·
1984 阅读 ·
2 点赞 ·
1 评论 ·
0 收藏

Hugo主题的高阶定制

Hugo有不少优秀的主题,学术类academic的可以参考。关于安装和配置academic学术主题,可以参考其README文档。本文介绍如何进行更高阶hugo配置及定制。
原创
发布博客 2024.02.02 ·
1361 阅读 ·
36 点赞 ·
0 评论 ·
24 收藏

在西方社媒语境中带性含义的emoji

介绍在西方社媒语境中带性含义的emoji,其典型的emoji符号,组合符号及含义等
原创
发布博客 2024.02.01 ·
3669 阅读 ·
10 点赞 ·
1 评论 ·
10 收藏

搭建自己的onion洋葱服务器

通过tor工具将站点发布至洋葱服务器节点,并使用工具对洋葱onion域名进行定制
原创
发布博客 2024.02.01 ·
5463 阅读 ·
17 点赞 ·
1 评论 ·
49 收藏

使用Cloudflare加速及保护网站

将站点提交至搜索引擎进行收录,同时通过Cloudflare的CDN对站点进行加速和保护
原创
发布博客 2024.02.01 ·
748 阅读 ·
4 点赞 ·
1 评论 ·
8 收藏

使用MITM进行HTTP流量检测

使用MITM进行移动端请求检测,同时包含如何分析定位请求使用的认证方式,以及相关的加解密方案。
原创
发布博客 2024.01.31 ·
2434 阅读 ·
25 点赞 ·
1 评论 ·
27 收藏

陪女儿玩小猫钓鱼扑克游戏

一个简单的小猫钓鱼扑克游戏,适合和小朋友一起玩
原创
发布博客 2024.01.31 ·
262 阅读 ·
3 点赞 ·
0 评论 ·
0 收藏

使用Hugo创建博客站点

通过hugo创建自己的博客站点
原创
发布博客 2024.01.31 ·
457 阅读 ·
5 点赞 ·
0 评论 ·
8 收藏

deploy tornado apps within nginx

tornado apps listen port: 8888nginx conf file:user root;worker_processes 1;error_log logs/error.log;pid logs/nginx.pid;events { worker_connections 1024; use epoll;}http { # En
转载
发布博客 2011.12.20 ·
398 阅读 ·
0 点赞 ·
0 评论 ·
0 收藏

nginx ssl

SSL module is not enabled by default, use --with-http_ssl_module option to enable it:./configure --with-http_ssl_modulemakemake installoptions for nginx command:-c Specify which configurati
转载
发布博客 2011.12.17 ·
283 阅读 ·
0 点赞 ·
0 评论 ·
0 收藏

validation for email, ip and netmask

function valid_email(email) { return (email != "" && email.length <= 256 && /^([\w\-.+_]{1,64}@([\w-]{1,255}\.)+[\w-]{2,4})?$/.test(email))
原创
发布博客 2011.08.19 ·
924 阅读 ·
0 点赞 ·
0 评论 ·
0 收藏

jquery selectors and functions

slide and "not" selector$("#"+groupindex).click(function(){ var category_div=$("div.category_name", this); $(".category_body:not
原创
发布博客 2011.08.18 ·
278 阅读 ·
0 点赞 ·
0 评论 ·
0 收藏

php proxy for jquery ajax cross site request

<?phpdefine('AUTO_LOGIN', true);define('PLATFORM_URL', 'http://10.64.68.12:6543');function socketRedirect(){ try { i
原创
发布博客 2011.08.18 ·
378 阅读 ·
0 点赞 ·
0 评论 ·
0 收藏
加载更多