



1.3 VPU设备驱动接口层
一.读写VPU寄存器
二.读写物理内存
三.将内存物理地址转为虚拟地址
四.分配/释放 内存
五.管道内存映射
六.管理具有共享内存的编码实例
七.处理soc特定的特性如HW reset, clock gating, interrupu

1.4 VPU设备驱动层
设备驱动接口层可直接访问和控制VPU硬件,运行在内核态。它可分配物理内存,处理中断和管理用于多进程中的vpuapi handles的共享内存等。
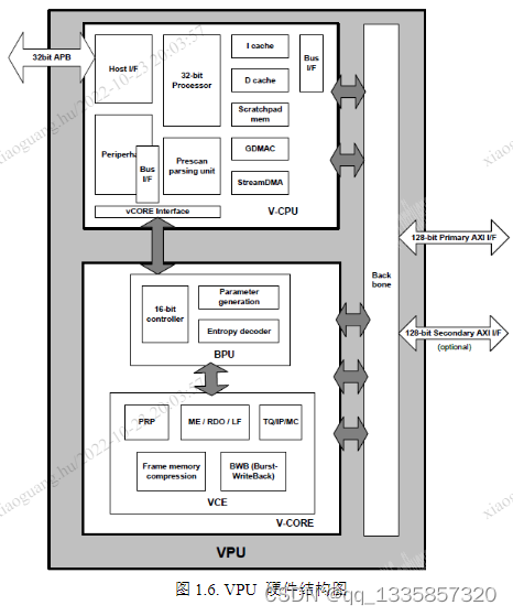
1.5VPU硬件层

BPU 负责执行编码/解码 运动估计 帧内预测 RDO




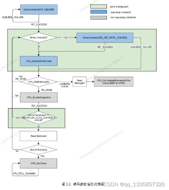
2.4编解码控制主流程





1.编码控制流程
2.编码参数修改流程图
3.buffer管理
4.解码控制流程
5.解码器复位流程
6.BUffer管理
7.多实例控制流程

504

被折叠的 条评论
为什么被折叠?



