概述:
为对象动态添加功能。
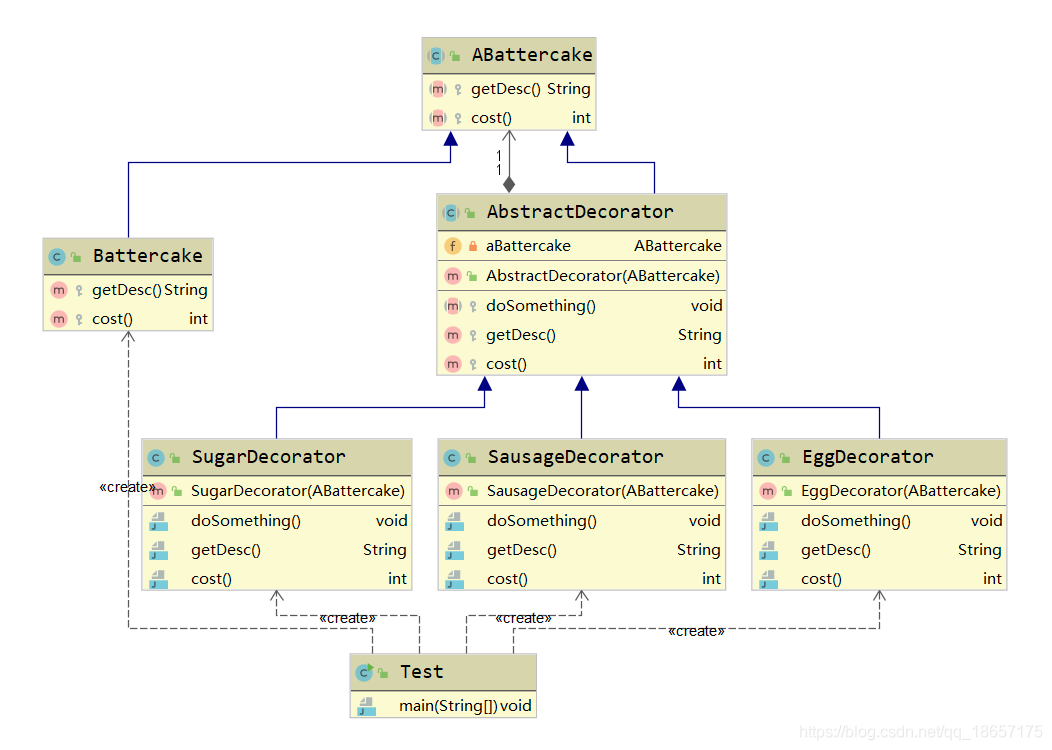
装饰者(Decorator)和具体组件(ConcreteComponent)都继承自组件(Component),具体组件的方法实现不需要依赖于其它对象,而装饰者组合了一个组件,这样它可以装饰其它装饰者或者具体组件。所谓装饰,就是把这个装饰者套在被装饰者之上,从而动态扩展被装饰者的功能。装饰者的方法有一部分是自己的,这属于它的功能,然后调用被装饰者的方法实现,从而也保留了被装饰者的功能。可以看到,具体组件应当是装饰层次的最低层,因为只有具体组件的方法实现不需要依赖于其它对象。
定义:
在不改变原有对象的基础之上,将功能附加到对象上
提供了比继承更有弹性的替代方案(扩展原有对象功能)
适用场景
扩展一个类的功能或给一个类添加附加职责
动态的给一个对象添加功能,这些功能可以再动态的撤销
优点
继承的有力补充,比继承灵活,不改变原有对象的情况下给一个对象扩展功能
通过使用不同装饰类以及这些装饰类的排列组合,可以实现不同效果
符合开闭原则
缺点
会出现更多的代码,更多的类,增加程序复杂性
动态装饰时,多层装饰时会更复杂

设计原则
类应该对扩展开放,对修改关闭:也就是添加新功能时不需要修改代码。饮料可以动态添加新的配料,而不需要去修改饮料的代码。
不可能把所有的类设计成都满足这一原则,应当把该原则应用于最有可能发生改变的地方。
示例DEMO&UML

源代码地址:https://github.com/NoSuchClass/design_pattern/tree/master/src/structural/decorator
In JDK
* java.io.BufferedInputStream(InputStream)
* java.io.DataInputStream(InputStream)
* java.io.BufferedOutputStream(OutputStream)
* java.util.zip.ZipOutputStream(OutputStream)
* java.util.Collections#checkedList|Map|Set|SortedSet|SortedMap

本文深入解析装饰者模式,一种在不改变对象的基础上动态添加功能的设计模式。它提供了一种比继承更灵活的替代方案,适用于扩展类功能或给类添加附加职责的场景。文章探讨了装饰者模式的优点、缺点及适用场景,并提供了实例代码。
132

被折叠的 条评论
为什么被折叠?



