之前写过Forge的Mod开发教程,因为高版本下Forge已经被Fabric逐渐取代了,Fabric相较于Forge有更加好用的模块化设计,功能也更加强大,所以就把Forge弃坑了,现在来写写Fabric下的Mod开发教程。
这里我贴出Fabric的官方文档,里面也很清楚的介绍了Fabric的基本的用法。
这里下载Fabric的框架。
我使用的是IDEA进行开发。
关于JDK的安装我这里就不赘述了,如果不会百度上也有很多的教程,我选择的是JDK17。
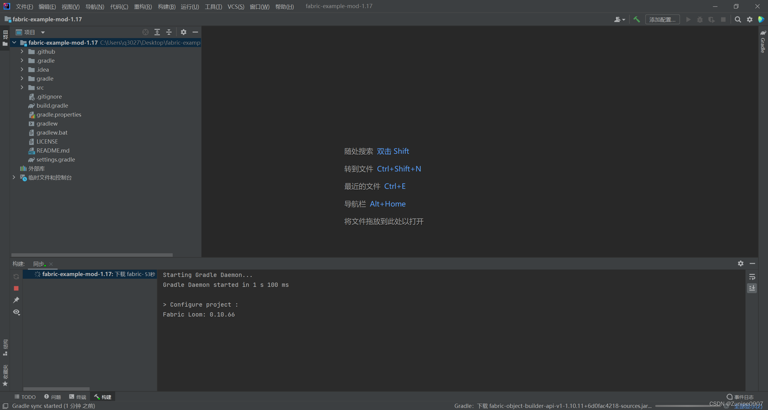
解压后idea选择解压出来的文件夹后就是这样的。

等它自动配置好。
然后我们点击右侧的Gradle,Tasks-fabric-genSources构建。
如果构建始终无

最低0.47元/天 解锁文章


被折叠的 条评论
为什么被折叠?



