本文主要是总结这些年自己在家玩互联网服务的心得收获, 同时随着年龄增大, 发现脑子确实越来越不好用, 只有记录到笔记中才是真正有意义的。
学生时期做了一些实验, 比如给实验室做日报系统、管理10多台服务器,当时学习了很多架构设计的知识,比如集群化部署服务,如何增加存储速度,如何容灾部署,如何主备切换,后来也如愿以偿的进入到了云计算大厂,且有幸参与了云计算大厂的集群化基础设施服务,主要是对象存储方面的开发、运维设计等工作,成功将以前所学融汇贯通,如信息采集、告警监控Alarm(拨测、指标、日志)、变更审计、硬件维护、问题管理、知识库、安全登录;集群化部署自然有其好处,但是从运维、变更等角度讲复杂性显著提高。
作为工程师对于服务架构较为感兴趣, 同时也对实际应用感兴趣, 因此常常关注b站新服务, 而我本地在家也搭建了很多实用服务, 比如NAS影音系统jellyfin、喜欢玩智能家居的人不可能不知道mqtt服务和Homeassistant服务、喜欢炼丹的人不能不知道jupyter、做定时任务撸羊毛的青龙、系统监控的宝塔、docker后台portaine、博客halo;显然上面的所有服务都是通过docker一键完成安装,并且都是单体应用,不涉及容灾也不涉及备份,因为挂了就挂了反正数据在硬盘了,如果硬盘也坏了,数据也不重要。。。。那么当一个人在本地部署了这么多服务,出门在外的自己还能访问家里的资源将变得尤为重要;
恰好之前活动,120买了三年的云服务器,还带公网IP,于是果断选择了Frp 作为内网穿透的工具,frp可以将内网的端口映射到server的端口,比如本地服务端口8080,设置frp映射到996,那么通过官网IP:996进行访问,实际访问的便是本地IP:8080
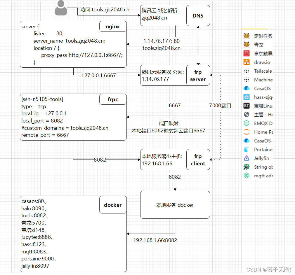
后来又购买了域名,其实对域名解析不太了解,只知道购买域名要映射到公网IP,也就是一个域名对应一个公网IP,当时的问题是一个域名只能对应一个服务,如何将很多服务都加上呢?最蠢的方案来了,通过域名加端口的方式,比如域名是zjq2048.cn,那么加上端口不就能对应上不同的服务了么,比如访问996端口,就zjq2048.cn:996,传说中的CNAME和TXT域名解析设置,还真的持续了一段时间,直到有一天又学到了nginx域名转发,才发现原来可以通过设置二级域名,直接用nginx来解析访问的二级域名,在根据二级域名来解析到对应的端口即可,于是乎就有了域名解析→nginx解析→内网穿透→本地各个服务的架构设计如下图所示
实际上互联网的业务逻辑其实跟下面很像,不过是将所有的服务拆分到不同的机器上(我这里就一个主机,all in one),每个机器(多个节点)对应一个服务,每个服务对应一个二级域名,在通过集群型nginx做LVS负载均衡,最终由redis这种分布式缓存做数据强一致性校验,再由数据库做主备和容灾切换和备份。
将下面一套流程玩转,至少互联网大部分知识点都涉及到了,剩下的细节知识需要靠日积月累也要靠问题解决堆出来,不过有了一个整体的架构设计方向,在处理问题、新业务架构设计都能有非常大的帮助。
1. 总设计架构

下面就是我的all in one 了
常用docker命令
# 更新容器more重启
docker update --restart=always 容器名称
# 连接WiFi
nmcli device wifi connect 'Wifi007' password 'duzejiang555'
nmcli c down 'Wifi007' # 关闭WiFi
后面跟这个, 加速下载
registry.cn-beijing.aliyuncs.com/dusays/wechatbot/wechatbot:latest
frp内网穿透
域名解析, 设置云服务器IP, 对应tools.zjq2048.cn

云服务器上面的Nginx转发, 云服务器的端口6667对应tools.zjq2048.cn
# 本地服务, 8082的端口, TCP映射到这个云服务器的6667端口
# 在通过Nginx将6667端口映射成tools.zjq2048.cn上
server {
listen 80;
server_name tools.zjq2048.cn;
location / {
proxy_pass http://127.0.0.1:6667/;
}
error_page 500 502 503 504 /50x.html;
location = /50x.html {
root html;
}
}
frpc配置
[ssh-n5105-ssh]
type = tcp
local_ip = 127.0.0.1
local_port = 22
remote_port = 6666
# 这里本地的8082服务, 通过tcp转发给远程服务器6667
[ssh-n5105-tools]
type = tcp
local_ip = 127.0.0.1
local_port = 8082
#custom_domains = tools.zjq2048.cn
remote_port = 6667
默认开机自启动
sudo vim /lib/systemd/system/frpc.service
[Unit]
Description=fraps client service
After=network.target syslog.target
Wants=network.target
[Service]
Type=simple
#启动服务的命令(此处写你的frps的实际安装目录)
ExecStart=/home/zjq/.frp/frpc -c /home/zjq/.frp/frpc.ini
[Install]
WantedBy=multi-user.target
sudo systemctl enable frpc
sudo systemctl start frpc
sudo systemctl restart frpc
sudo systemctl stop frps # 停止服务
sudo systemctl status frps # 查看服务日志
开启热点
创建WiFi热点使用的GitHub上一个开源项目:
https://github.com/oblique/create_ap#将代码copy到本地,安装
sudo git clone https://github.com/oblique/create_ap
cd create_ap
sudo apt-get install util-linux procps hostapd iproute2 iw -y
ifconfig查询wlan口
sudo create_ap wlan0 eth0 账号 密码
sudo ./create_ap wlo2 wlo2 zjq 密码
配置服务自启动
sudo vim /lib/systemd/system/ap.service # frpc就是对应的systemctl服务
# 写入下面内容---------------------------------------------------------------
[Unit]
Description=create ap
After=network.target syslog.target
Wants=network.target
[Service]
Type=simple
#启动服务的命令(此处写你的frps的实际安装目录)
ExecStart=/share/software/create_ap wlo2 wlo2 账号 密码
[Install]
WantedBy=multi-user.target
# --------------------------------------------------------------
sudo systemctl start frpc # 然后就启动frpc
sudo systemctl enable frpc # 再打开开机自启动
sudo systemctl restart frpc # 重启服务
sudo systemctl stop frps # 停止服务
sudo systemctl status frps # 查看服务日志
docker管理
docker volume create portainer_data
docker run -d -p 8000:8000 -p 9000:9000 --name=portainer --restart=always -v /var/run/docker.sock:/var/run/docker.sock -v portainer_data:/data portainer/portainer-ce
浏览器访问 :9000
安装青龙面板
https://zhuanlan.zhihu.com/p/596197020
docker run -dit -v $PWD/ql:/ql/data -p 5700:5700 --name ql --hostname ql --restart unless-stopped whyour/qinglong:latest
# 浏览器登录
192.168.3.12:5700
开始安装
通知设置选择跳过
设置账号密码
登录
邮箱
zjq2048qq.com
kruntbgkqiaobjbh
上面是秘钥
增加js依赖
依赖管理
Nodejs新建依赖点击自动拆分
crypto-js
prettytable
dotenv
jsdom
date-fns
tough-cookie
tslib
ws@7.4.3
ts-md5
jsdom -g
jieba
fs
form-data
json5
global-agent
png-js
@types/node
require
typescript
js-base64
axios
moment
ds
增加python依赖
点击自动拆分
requests
canvas
ping3
jieba
aiohttp
ql repo https://js.dayplus.xyz/https://github.com/6dylan6/jdpro.git "jd_|jx_|jddj_" "backUp" "^jd[^_]|USER|JD|function|sendNotify"
ql repo https://git.metauniverse-cn.com/https://github.com/shufflewzc/faker3.git "jd_|jx_|gua_|jddj_|jdCookie" "activity|backUp" "^jd[^_]|USER|function|utils|sendNotify|ZooFaker_Necklace.js|JDJRValidator_|sign_graphics_validate|ql|JDSignValidator|magic|depend|h5sts" "main"
安装宝塔面板
docker run -tid --name baota -p 8180:80 -p 8143:443 -p 3306:3306 -p 8148:8888 -p 8138:888 -p 8120:20 -p 8121:21 -p 8122:22 -p 6379:6379 -p 6001:6001 --privileged=true --restart always pch18/baota
docker exec -it baota bash #进入docker宝塔容器
rm -f /www/server/panel/data/admin_path.pl #关闭安全出口
bt default #重置宝塔面板的登陆账号及密码,后期进入面板后可手动修改
password
密码错误的话就输入 bt 5
http://192.168.3.12:8148/login 进行访问了,正常部署一点问题都没有。
docker run -tid --name baota -p 8180:80
-p 8143:443 # 用于SSL访问
-p 3306:3306 # mysql数据库
-p 8148:8888 # 管理面端口
-p 8138:888 # 数据库服务器端phpmyadmin
-p 8120:20 # 将容器的20和21端口映射到主机的20和21端口,用于FTP访问
-p 8121:21 # 将容器的20和21端口映射到主机的20和21端口,用于FTP访问
-p 8122:22
-p 6379:6379 # redis数据库
-p 6001:6001
--privileged=true --restart always pch18/baota
安装卡夫卡
–restart=always
https://juejin.cn/post/6960820341631352868
#参数说明:
-e KAFKA_BROKER_ID=0 在kafka集群中,每个kafka都有一个BROKER_ID来区分自己
-e KAFKA_ZOOKEEPER_CONNECT=192.168.124.28:2181/kafka 配置zookeeper管理kafka的路径192.168.124.28:2181/kafka
-e KAFKA_ADVERTISED_LISTENERS=PLAINTEXT://192.168.124.28:9002 把kafka的地址端口注册给zookeeper,如果是远程访问要改成外网IP,类如Java程序访问出现无法连接。
-e KAFKA_LISTENERS=PLAINTEXT://0.0.0.0:9002 配置kafka的监听端口
-v /etc/localtime:/etc/localtime 容器时间同步虚拟机的时间
# 1. 下载docker镜像
docker pull wurstmeister/zookeeper
docker pull wurstmeister/kafka
# 2. 启动zookeeper (单机方式)
docker run -d --name zookeeper -p 2181:2181 -t wurstmeister/zookeeper
# 3. 启动kafka (单机方式)
注:下面启动命令中的IP(192.168.213.213)需要更换为你的服务器/虚拟机的静态IP
docker run -d --name kafka \
-p 9092:9092 \
-e KAFKA_BROKER_ID=0 \
-e KAFKA_ZOOKEEPER_CONNECT=192.168.213.213:2181 \
-e KAFKA_ADVERTISED_LISTENERS=PLAINTEXT://192.168.213.213:9092 \
-e KAFKA_LISTENERS=PLAINTEXT://0.0.0.0:9092 wurstmeister/kafka
# 4. 测试搭建的kafka是否可以正常进行发布/消费消息
如果使用的是xshell麻烦开两个窗口,一个provider发布消息,一个consumer消费消息
第一个窗口:
4.1. 查看当前正在运行的容器(zookeeper和kafka)
docker ps
4.2. 进入kafka容器
docker exec -it 容器id /bin/bash
4.3. 进入kafka脚本启动目录
cd /opt/kafka_2.13-2.8.1/bin
4.4. 启动发布消息脚本,并创建test的topic
./kafka-console-producer.sh --broker-list localhost:9092 --topic test
4.5. 上条命令执行后,现在你可以发送消息了,等一会consumer脚本启动后就可以看到消费到的消息了
第二个窗口:
4.1. 查看当前正在运行的容器(zookeeper和kafka)
docker ps
4.2. 进入kafka容器
docker exec -it 容器id /bin/bash
4.3. 进入kafka脚本启动目录
cd /opt/kafka_2.13-2.8.1/bin
4.4. 启动发布消息脚本,并创建test的topic
kafka-console-consumer.sh --bootstrap-server localhost:9092 --topic test --from-beginning
4.5. 上条命令执行后,现在你可以看到刚才发送的消息了
mqtt
# http://t.csdn.cn/PqPEo
docker run -dit --name emqx -p 18083:18083 -p 1883:1883 -p 8083:8083 -p 8084:8084 emqx/emqx:latest
浏览器登录: http://192.168.3.12:18083/#/dashboard/overview
admin 密码是public
18083 管理控制端口
1883 mqtt协议端口
8083 MQTTwebSocket端口
# 认证方式
https://blog.csdn.net/weixin_43869518/article/details/127558282
mqtt客户端校验
# 注意: 明文把加盐改成disable
CREATE TABLE IF NOT EXISTS `mqtt_user` (
`id` int(11) unsigned NOT NULL AUTO_INCREMENT,
`username` varchar(100) DEFAULT NULL,
`password` varchar(100) DEFAULT NULL,
`salt` varchar(35) DEFAULT NULL,
`is_superuser` tinyint(1) DEFAULT 0,
`created` datetime DEFAULT NULL,
PRIMARY KEY (`id`),
UNIQUE KEY `mqtt_username` (`username`)
) ENGINE=InnoDB DEFAULT CHARSET=utf8mb4;
然后在创建两条

客户端授权
CREATE TABLE IF NOT EXISTS `mqtt_user` (
`id` int(11) unsigned NOT NULL AUTO_INCREMENT,
`username` varchar(100) DEFAULT NULL,
`password_hash` varchar(100) DEFAULT NULL,
`salt` varchar(35) DEFAULT NULL,
`is_superuser` tinyint(1) DEFAULT 0,
`created` datetime DEFAULT NULL,
PRIMARY KEY (`id`),
UNIQUE KEY `mqtt_username` (`username`)
) ENGINE=InnoDB DEFAULT CHARSET=utf8mb4;


web的客户端发送主题消息, 单片机接收信息

游戏
docker pull oldiy/dosgame-web-docker:latest
docker run -dit --name d -p 262:262 oldiy/dosgame-web-docker:latest
深度学习环境
docker run -it -p 8888:8888 --name jupyter --ipc=host ufoym/deepo:all-jupyter jupyter notebook --no-browser --ip=0.0.0.0 --allow-root --NotebookApp.token= --notebook-dir='/root'
docker run -it -p 8888:8888 --name jupyter --ipc=host ufoym/deepo:all-jupyter
homeassistant
https://xiaolee.xyz/categories/homeassistant
docker run -itd \
--name hass \
--restart unless-stopped \
--privileged=true \
--net=host \
-e TZ=Asia/Shanghai \
-v /share/hass/config:/config \
homeassistant/home-assistant:2023.3
下载hase极速版
https://gitee.com/hacs-china
mkdir -p /home/zjq/share/hass/config/custom_components/hacs
mv hacs.zip /home/zjq/share/hass/config/custom_components/hacs
unzip hacs.zip
docker restart hass
redis
- 宝塔里面安装redis7
- 放行端口
- 设置密码和访问ip为0.0.0.0 谁都可以访问
- 就可以访问了

pika
来自香港,全球互联,8k视频随你看,注册及送永久流量,地址:http://run.weaksharedptr.com/register?share_id=bb0ac878-d813-4c7e-9819-15eb43c5e5c4
docker run -itd \
--restart=always \
--name pika \
-v /home/zjq/share/pika:/root/file \
-p 9221:9221 pikadb/pika:v3.3.6
Ubuntu
docker run -itd -p 9221:9221 -p 8030:22 --name pika -v /home/zjq/share/pika:/root/pick -d ubuntu:18.04 /bin/bash
# 运行容器
$ docker exec -it pika /bin/bash
obs
docker run -itd -p 9010:9010 -p 8029:22 --name minio -v /home/zjq/share/minio/data:/data -e "MINIO_ROOT_USER=zjq" -e "MINIO_ROOT_PASSWORD=密码" minio/minio server /data --console-address ":9010"
饥荒
mkdir ${HOME}/Klei # 创建存放数据有文件夹
# 拉取镜像并在前台启动
# 由于Steam要更新,根据网络环境可能要等比较久的时间
# 如果实在无法连接,再考虑给容器挂个代理下载。但总体不建议容器挂代理,因为我不清楚挂代理后steam是连接到服务器的游戏端口还是连到代理的端口上去了,取消容器的代理也非常麻烦。
docker run -itd --name dst -p 10999-11000:10999-11000/udp -p 12346-12347:12346-12347/udp jamesits/dst-server
jupyter
sudo vim /lib/systemd/system/jupyter.service
# 写入下面内容---------------------------------------------------------------
[Unit]
Description=jupyter passwd = jupyter密码
After=network.target syslog.target
Wants=network.target
[Service]
Type=simple
#启动服务的命令(此处写你的frps的实际安装目录)
ExecStart=nohup jupyter notebook /share/jupyter --allow-root > jupyter.log 2>&1 &
# 后面是展示的目录
[Install]
WantedBy=multi-user.target
# --------------------------------------------------------------
sudo systemctl start jupyter
sudo systemctl enable jupyter
sudo systemctl restart jupyter
sudo systemctl stop jupyter
sudo systemctl status jupyter
docker run -d -p 8888:8888 -p 7022:22 --name jupyter --ipc=host ufoym/deepo:all-jupyter jupyter notebook --no-browser --ip=0.0.0.0 --allow-root --NotebookApp.token= --port=8888 --no-browser --notebook-dir='/root'
WeChat reboot
docker run -d --name wechatbot -p 3001:3001 \
-e LOGIN_API_TOKEN="密码" \
-e RECVD_MSG_API="http://192.168.3.12:8080/receive_msg" \
dannicool/docker-wechatbot-webhook:latest
0c8605c58c4ac28a664987f43f0ab1b207ae26027fab9ba73196be21e0d228ba
"http://192.168.3.12:8080/receive_msg" 这是本地端口发送请求
docker logs -f wechatbot
游戏 幻兽帕鲁 pasharp/pal_server:latest
docker run -dit --name steamcmd --net host cm2network/steamcmd
# 在容器内下载安装幻兽帕鲁服务端。
docker exec -it steamcmd bash -c "/home/steam/steamcmd/steamcmd.sh +login anonymous +app_update 2394010 validate +quit"
# 在容器内运行幻兽帕鲁服务端。
docker exec -it steamcmd bash -c "/home/steam/Steam/steamapps/common/PalServer/PalServer.sh"
# 后台执行的
docker exec -itd steamcmd bash -c "/home/steam/Steam/steamapps/common/PalServer/PalServer.sh"
花生壳映射
https://service.oray.com/question/11630.html
halo博客搭建
docker run -it -d --name halo -p 8090:8090 --restart=unless-stopped -v /share/share/halo:/root/.halo2 halohub/halo:2.12
安装Nginx转发端口到80端口
apt install nginx
安装安卓
sudo apt install cpu-checker
root@zjq:/share/hass/config# kvm-ok
INFO: /dev/kvm exists
KVM acceleration can be used
# 运行容器, http://192.168.3.99:6080
docker run -d -p 6080:6080 -e EMULATOR_DEVICE="Samsung Galaxy S10" -e WEB_VNC=true --device /dev/kvm --name android-container budtmo/docker-android:emulator_11.0
# 检测状态
docker exec -it android-container cat device_status
wget -c https://kernel.ubuntu.com/~kernel-ppa/mainline/v5.10/amd64/linux-headers-5.10.0-051000_5.10.0-051000.202012132330_all.deb
wget -c https://kernel.ubuntu.com/~kernel-ppa/mainline/v5.10/amd64/linux-headers-5.10.0-051000-generic_5.10.0-051000.202012132330_amd64.deb
wget -c https://kernel.ubuntu.com/~kernel-ppa/mainline/v5.10/amd64/linux-image-unsigned-5.10.0-051000-generic_5.10.0-051000.202012132330_amd64.deb
wget -c https://kernel.ubuntu.com/~kernel-ppa/mainline/v5.10/amd64/linux-modules-5.10.0-051000-generic_5.10.0-051000.202012132330_amd64.deb
2万+

被折叠的 条评论
为什么被折叠?



