kubeedge的核心理念:

优势:
-
Kubernetes 原生支持:使用 KubeEdge 用户可以在边缘节点上编排应用、管理设备并监控应用程序/设备状态,就如同在云端操作 Kubernetes 集群一样。
-
云边可靠协作:在不稳定的云边网络上,可以保证消息传递的可靠性,不会丢失。
-
边缘自治:当云边之间的网络不稳定或者边缘端离线或重启时,确保边缘节点可以自主运行,同时确保边缘端的应用正常运行。
-
边缘设备管理:通过 Kubernetes 的原生API,并由CRD来管理边缘设备。
-
极致轻量的边缘代理:在资源有限的边缘端上运行的非常轻量级的边缘代理(EdgeCore)。
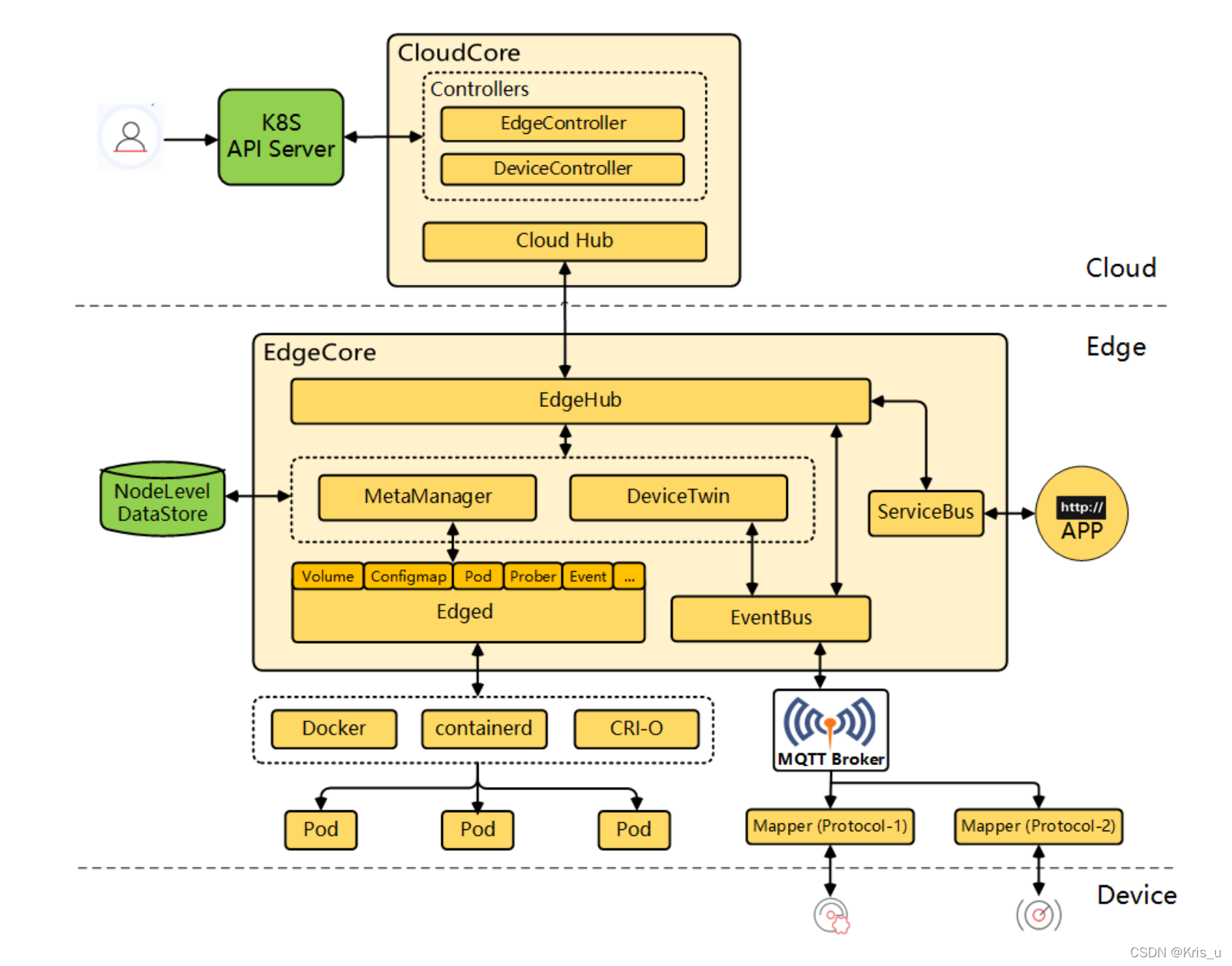
kubeedge 架构:


CSI是Container Storage Interface(容器存储接口)的简写.
CSI Driver from KubeEdge: this is more like CSI Driver proxy, and it implements all of the CSI Identity and Controller interfaces. It sends messages to CloudHub which will forward to edge. Actually all of the actions about the Volume Lifecycle are executed in the CSI Driver from Vendor at edge
1.CSI规范:
https://github.com/container-storage-interface/spec
KubeEdge 云端组件:

EdgeController 结构体:
// EdgeController use beehive context message layer
type EdgeController struct {
config v1alpha1.EdgeController
upstream *controller.UpstreamController
downstream *controller.DownstreamController
}
Start EdgeController :
func (ec *EdgeController) Start() {
if err := ec.upstream.Start(); err != nil {
klog.Exitf("start upstream failed with error: %s", err)
}
if err := ec.downstream.Start(); err != nil {
klog.Exitf("start downstream failed with error: %s", err)
}
}
// Start UpstreamController
func (uc *UpstreamController) Start() error {
klog.Info("start upstream controller")
go uc.dispatchMessage()
for i := 0; i < int(uc.config.Load.UpdateNodeStatusWorkers); i++ {
go uc.updateNodeStatus()
}
for i := 0; i < int(uc.config.Load.UpdatePodStatusWorkers); i++ {
go uc.updatePodStatus()
}
for i := 0; i < int(uc.config.Load.QueryConfigMapWorkers); i++ {
go uc.queryConfigMap()
}
for i := 0; i < int(uc.config.Load.QuerySecretWorkers); i++ {
go uc.querySecret()
}
for i := 0; i < int(uc.config.Load.ServiceAccountTokenWorkers); i++ {
go uc.processServiceAccountToken()
}
for i := 0; i < int(uc.config.Load.QueryPersistentVolumeWorkers); i++ {
go uc.queryPersistentVolume()
}
for i := 0; i < int(uc.config.Load.QueryPersistentVolumeClaimWorkers); i++ {
go uc.queryPersistentVolumeClaim()
}
for i := 0; i < int(uc.config.Load.QueryVolumeAttachmentWorkers); i++ {
go uc.queryVolumeAttachment()
}
for i := 0; i < int(uc.config.Load.QueryNodeWorkers); i++ {
go uc.queryNode()
}
for i :

KubeEdge 是一款基于 Kubernetes 的云边一体化解决方案,提供云边协同、边缘自治和设备管理。核心理念是云原生支持、云边可靠协作。架构包括云端组件 EdgeController 和边缘组件 EdgeHub。EdgeController 包含 Upstream 和 Downstream Controller,监控 Kubernetes API 服务器并将变更同步至边缘节点。EdgeHub 则通过 websocket 与 CloudHub 通信,实现云边消息传递。
最低0.47元/天 解锁文章
1319

被折叠的 条评论
为什么被折叠?



