
支付系统设计四:支付核心设计03-快捷短信确认(失败转代扣)
在上篇文章中《支付系统设计四:支付核心设计03-快捷发送短信(失败转代扣)》主要讲解了,在快捷支付发送验证码环节,如果发送验证码失败,或者没有业务线没有接入快捷通道,为了不中断支付,系统内部转化支付方式(快捷–>代扣),本来由支付渠道发送短信,转为短信中心发送验证短信,本篇将讲解验证短信环节。整体脉络还是比较简单的,处理一些细节上还是有很多地方需要注意的。
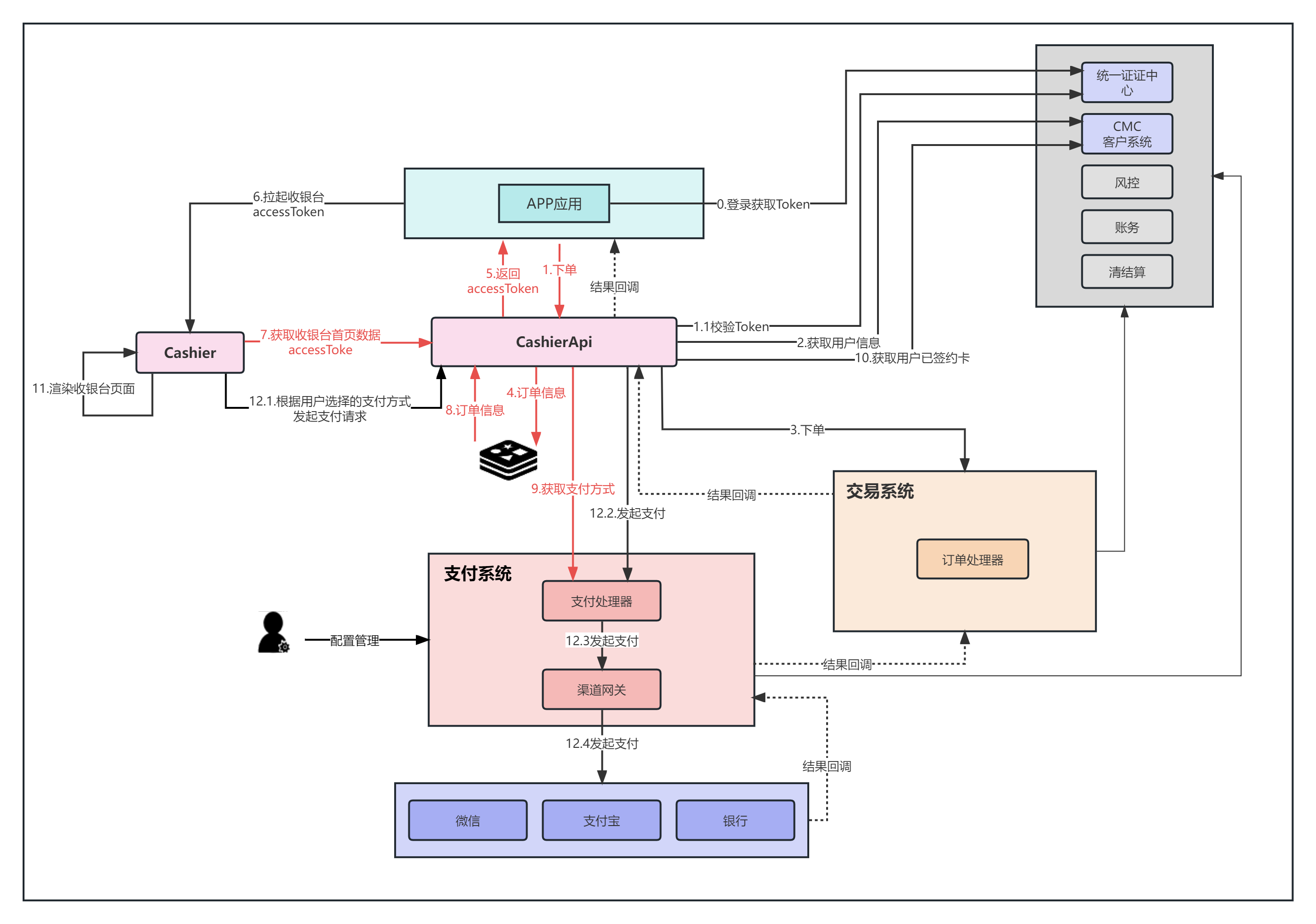
支付路由系统设计
支付系统设计
Java基础
spring-boot TA关注的专栏 4
TA关注的收藏夹 0
TA关注的社区 2
TA参与的活动 0

新星杯·14天创作挑战营·第9期
这是一个以写作博客为目的的创作活动,旨在鼓励大学生博主们挖掘自己的创作潜能,展现自己的写作才华。如果你是一位热爱写作的、想要展现自己创作才华的小伙伴,那么,快来参加吧!我们一起发掘写作的魅力,书写出属于我们的故事。我们诚挚邀请你们参加为期14天的创作挑战赛! 注: 1、参赛者可以进入活动群进行交流、分享创作心得,互相鼓励与支持(开卷),答疑及活动群请见 https://bbs.csdn.net/topics/619626357 2、文章质量分查询:https://www.csdn.net/qc


最近
文章
专栏
代码仓
资源
收藏
关注/订阅/互动
社区
帖子
问答
课程
视频
