谷粒商城08:PowerDesigner数据库设计极速入门

谷粒商城:PowerDesigner数据库设计入门

[谷粒商城08]:PowerDesigner数据库设计极速入门

前言:这个系列将使用最前沿的cursor作为辅助编程工具,来快速开发一些基础的编程项目。目的是为了在真实项目中,帮助初级程序员快速进阶,以最快的速度,效率,快速进阶到中高阶程序员。

本项目将基于谷粒商城项目,并且对谷粒商城项目进行二次重构,使其满足最新的主流技术栈要求。

上一篇文章我们对git进行了系统的介绍,这一篇文章,我们搭建项目,介绍数据库的设计工具powerdesigner,数据库的设计方法,进行数据库的设计实战。这一篇,补全了视频没有讲的内容,绝对超值。

1、搭建项目

上一篇文章我们已经完成远程仓库的密钥配置。先测试下github/gitee的远程代码库已经成功连接。输出命令,看到如下提示即可。

半旧@banjiu MINGW64 ~
$ ssh -T git@gitee.com
Hi banjiu(@banjiu518)! You've successfully authenticated, but GITEE.COM does not provide shell access.

如果你配置的是github的ssh密钥,命令为:$ ssh -T git@github.com。

在gitee上新建一个远程仓库。注意,图中gulimall我拼写错了,请你自行修改正确。

image-20250226170903513

在IDEA中,从远端版本库新建项目

image-20250226165021419

复制下远端仓库的url。

image-20250226171117664

项目建好,创建微服务。

image-20250226172841891

导入必要的依赖,这是web项目,导入spring web。另外微服务之间进行HTTP通信要用到OpenFeign。

image-20250226173046945

如法炮制,创建其它微服务。

image-20250227140538122

gulimall父项目下,新建pom文件。

<?xml version="1.0" encoding="UTF-8"?>
<project xmlns="http://maven.apache.org/POM/4.0.0" xmlns:xsi="http://www.w3.org/2001/XMLSchema-instance"
	xsi:schemaLocation="http://maven.apache.org/POM/4.0.0 https://maven.apache.org/xsd/maven-4.0.0.xsd">
	<modelVersion>4.0.0</modelVersion>
	<groupId>com.banjiu</groupId>
	<artifactId>gulimall</artifactId>
	<version>0.0.1-SNAPSHOT</version>
	<name>gulimail</name>
	<description>gulimall聚合服务</description>
	<packaging>pom</packaging>

	<modules>
			<module>gulimall-coupon</module>
			<module>gulimall-product</module>
			<module>gulimall-ware</module>
			<module>gulimall-order</module>
			<module>gulimall-member</module>
	</modules>

</project>

reload maven project。

image-20250227140706198

更新下.gitignore文件。

target/
pom.xml.tag
pom.xml.releaseBackup
pom.xml.versionsBackup
pom.xml.next
release.properties
dependency-reduced-pom.xml
buildNumber.properties
.mvn/timing.properties
# https://github.com/takari/maven-wrapper#usage-without-binary-jar
.mvn/wrapper/maven-wrapper.jar

**/mvnw
**/mvnw.cmd

**/.mvn
**/target/

.idea
**/.gitignore
**/.gitattributes

确认下。

image-20250227142427674

全部选择,右键将剩下的文件纳入版本控制。

image-20250227143041048

装一个Gitee插件。

image-20250227142800209

提交并push

image-20250227143418563

在远程库里就可以看到我们提交的代码咯

image-20250227143819390

2、PowerDesigner的下载

image-20250227161329426

你可以去官网下载。

https://www.powerdesigner.biz/EN/powerdesigner-resources/trial-download-167.html

image-20250227153320182

这里还给你提供一个快速的免费PJ版链接:https://onlinedown.rbread04.cn/huajunsafe/powerdesigner1029.zip

解压后,一路傻瓜式安装。在这里全部勾选就ok。

image-20250227154023916

为了方便学习,PJ下。将这个文件复制到PD的安装目录即可。

image-20250227161822546

image-20250227162006887

OK啦。

image-20250227162140794

3、数据库模型设计方法

3.1 概念模型:就像画草图

想象你要盖一栋房子,第一步不是直接施工,而是先画个草图

  • 概念模型就是这个草图,只关心“房子有几个房间?厨房和客厅怎么连?要不要阳台?”
  • 对应数据库:比如设计一个“用户管理系统”,你只需要知道有“用户”、“订单”、“商品”这些东西,以及它们之间的大致关系(比如用户可以有多个订单)。
  • 工具:类似用白板画几个框框和连线,不需要考虑具体怎么实现。

总结:概念模型就是“想清楚要做什么,不关心怎么做”。

image-20250227164823791

3.2 逻辑模型:画详细的施工图

草图确定后,接下来要画详细的施工图纸,标出每个房间的尺寸、门窗位置、水电走线。

  • 逻辑模型就是这个施工图,开始细化细节:
    • 比如“用户”需要哪些信息?(姓名、电话、地址)
    • “订单”和“商品”怎么关联?(一个订单可以包含多个商品)
    • 是否要避免重复数据?(比如用户地址不能重复存两遍)
  • 对应数据库:设计具体的表结构(比如用户表、订单表),定义字段(列)和关系(外键)。

总结:逻辑模型是“明确细节,但还不关心用水泥还是砖头”。

image-20250227164852923

3.3 物理模型:实际施工

施工图纸完成后,工人要根据图纸实际盖房子,选择材料(砖头还是木头)、确定水管粗细、地板用什么材质。

  • 物理模型就是实际施工:
    • 比如用MySQL还是Oracle?
    • 用户表的“姓名”字段用VARCHAR(50)还是TEXT?
    • 要不要给“订单表”加索引加快查询速度?
  • 对应数据库:生成具体的SQL代码,创建表、索引、分配存储空间。

总结:物理模型是“具体怎么实现,落地到代码和硬件”。

image-20250227164930174

image-20250227164952360

3.5 为什么分三层?

  • 沟通方便:概念模型让业务人员(比如老板)和技术人员(程序员)用同一套语言讨论需求。
  • 逐步细化:先想大局,再抠细节,避免一开始被技术问题搞晕。
  • 灵活调整:如果老板突然说“加一个图书分类功能”,先在概念模型里改,不影响底层实现。

总结成一句话

数据库设计模型就像盖房子:

  1. 概念模型——画草图(确定要什么),
  2. 逻辑模型——画施工图(明确细节),
  3. 物理模型——实际盖房子(用代码和工具实现)。

3、PD搭建概念模型

上面已经介绍了数据库的模型设计的理论,是很规范的做法。下面主要为了介绍工具使用,对三层设计过程没有很严格的遵守,区分。请读者知悉。

新建模型。

image-20250227162225711

选择概念模型。

image-20250227162554620

将下图部分改下名,改为MySchool。

image-20250227162841899

新建实体。

image-20250227165333732

点小箭头,将实体微调拖动到好看的位置。

image-20250227165458510

右击实体1,修改具体的信息。

image-20250227170626672

image-20250227171727906

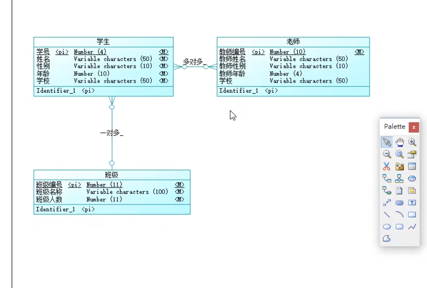
最后三个实体设计完了。

image-20250227172017561

接下来创建实体之间的关系。

image-20250227172040389

学生和老师的关系是多对多。

image-20250227172419537

image-20250227172524202

学生和班级是多对一。

image-20250227172843538

最后效果如图所示。

image-20250227173003626

保存工作空间。

image-20250228132154681

4、PD绘制物理模型

新建物理模型。

image-20250228132353118

先绘制三个实体。

image-20250228132945707

绘制关系。会自动生成外键,比如学生信息表,会多一个班级编号。由于学生和老师是多对多的关系,需要新增学生和老师的关系表。

image-20250228133640831

5、概念模型和物理模型的转换

上面绘制了概念模型,再单独绘制物理模型的方法,是不是很麻烦。这节我们介绍概念模型与物理模型的转换。

5.1 将概念模型转换为物理模型

image-20250228133933510

5.2 将物理模型转换为概念模型

外链图片转存失败,源站可能有防盗链机制,建议将图片保存下来直接上传

5.3 将物理模型图转换为数据库脚本

image-20250228135249981

是不是很牛

image-20250228135450785

6、PD反向工程生成数据库模型

同样的道理,有sql的脚本,也可以反向生成数据库的模型。这对你理解开源项目的源码,架构很有帮助。

image-20250228135752247

7、谷粒商城的数据库设计

这里先直接给你我们的sql文件。你就不用在画设计图了,我们直接用pd逆向,然后你理解下。

https://gitee.com/lemon_wan/gulimall/tree/dev/sql%E8%84%9A%E6%9C%AC

比如这是管理员相关的数据库表格。image-20250228142059777

接下来,我们连接上我们的数据库,再执行下所有的sql脚本。

我这里使用的是navicat。

先新建连接。

image-20250228150750104

新建数据库。

image-20250228150402635

如法炮制。

image-20250228150716746

挨个执行sql文件。

image-20250228151037127

刷新

image-20250228151059951

表就都建好了。

image-20250228151203075

如法炮制。

image-20250228151539582

好了,这届我们就介绍到这里

gulimall_pms 商品 drop table if exists pms_attr; drop table if exists pms_attr_attrgroup_relation; drop table if exists pms_attr_group; drop table if exists pms_brand; drop table if exists pms_category; drop table if exists pms_category_brand_relation; drop table if exists pms_comment_replay; drop table if exists pms_product_attr_value; drop table if exists pms_sku_images; drop table if exists pms_sku_info; drop table if exists pms_sku_sale_attr_value; drop table if exists pms_spu_comment; drop table if exists pms_spu_images; drop table if exists pms_spu_info; drop table if exists pms_spu_info_desc; /*==============================================================*/ /* Table: pms_attr */ /*==============================================================*/ create table pms_attr ( attr_id bigint not null auto_increment comment '属性id', attr_name char(30) comment '属性名', search_type tinyint comment '是否需要检索[0-不需要,1-需要]', icon varchar(255) comment '属性图标', value_select char(255) comment '可选值列表[用逗号分隔]', attr_type tinyint comment '属性类型[0-销售属性,1-基本属性,2-既是销售属性又是基本属性]', enable bigint comment '启用状态[0 - 禁用,1 - 启用]', catelog_id bigint comment '所属分类', show_desc tinyint comment '快速展示【是否展示在介绍上;0-否 1-是】,在sku中仍然可以调整', primary key (attr_id) ); alter table pms_attr comment '商品属性'; /*==============================================================*/ /* Table: pms_attr_attrgroup_relation */ /*==============================================================*/ create table pms_attr_attrgroup_relation ( id bigint not null auto_increment comment 'id', attr_id bigint comment '属性id', attr_group_id bigint comment '属性分组id', attr_sort int comment '属性组内排序', primary key (id) ); alter table pms_attr_attrgroup_relation comment '属性&
评论
添加红包

请填写红包祝福语或标题

红包个数最小为10个

红包金额最低5元

当前余额3.43前往充值 >
需支付:10.00
成就一亿技术人!
领取后你会自动成为博主和红包主的粉丝 规则
hope_wisdom
发出的红包

打赏作者

半旧518

你的鼓励将是我创作的最大动力

¥1 ¥2 ¥4 ¥6 ¥10 ¥20
扫码支付:¥1
获取中
扫码支付

您的余额不足,请更换扫码支付或充值

打赏作者

实付
使用余额支付
点击重新获取
扫码支付
钱包余额 0

抵扣说明:

1.余额是钱包充值的虚拟货币,按照1:1的比例进行支付金额的抵扣。
2.余额无法直接购买下载,可以购买VIP、付费专栏及课程。

余额充值